Definition Type: ComplexType
Name: LoanEvent
Namespace: http://www.fpml.org/FpML-5/confirmation
Type: nsA:AbstractEventRequireId
Containing Schema: fpml-loan-5-9.xsd
Abstract True
Documentation:
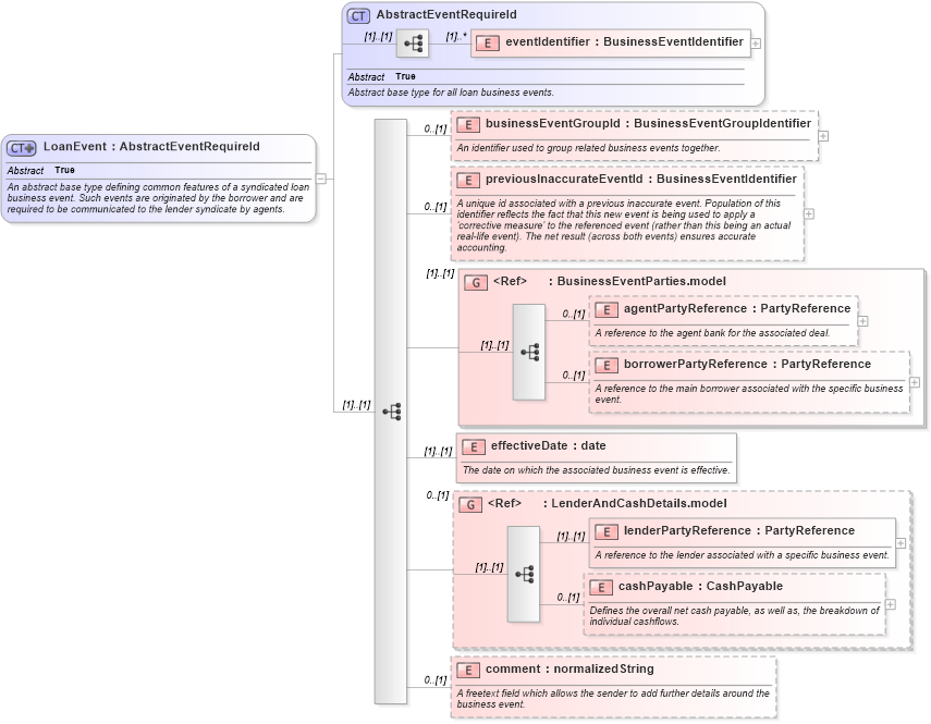
An abstract base type defining common features of a syndicated loan business event. Such events are originated by the borrower and are required to be communicated to the lender syndicate by agents.
Collapse XSD Schema Diagram:
Drilldown into comment in schema fpml-loan-5-9_xsd Drilldown into cashPayable in schema fpml-loan-5-9_xsd Drilldown into lenderPartyReference in schema fpml-loan-5-9_xsd Drilldown into LenderAndCashDetails.model in schema fpml-loan-5-9_xsd Drilldown into effectiveDate in schema fpml-loan-5-9_xsd Drilldown into borrowerPartyReference in schema fpml-loan-5-9_xsd Drilldown into agentPartyReference in schema fpml-loan-5-9_xsd Drilldown into BusinessEventParties.model in schema fpml-loan-5-9_xsd Drilldown into previousInaccurateEventId in schema fpml-loan-5-9_xsd Drilldown into businessEventGroupId in schema fpml-loan-5-9_xsd Drilldown into eventIdentifier in schema fpml-loan-5-9_xsd Drilldown into AbstractEventRequireId in schema fpml-loan-5-9_xsdXSD Diagram of LoanEvent in schema fpml-loan-5-9_xsd (Financial products Markup Language (FpML®))
Collapse XSD Schema Code:
<xsd:complexType name="LoanEvent" abstract="true">
    <xsd:annotation>
        <xsd:documentation xml:lang="en">An abstract base type defining common features of a syndicated loan business event. Such events are originated by the borrower and are required to be communicated to the lender syndicate by agents.</xsd:documentation>
    </xsd:annotation>
    <xsd:complexContent>
        <xsd:extension base="AbstractEventRequireId">
            <xsd:sequence>
                <xsd:element name="businessEventGroupId" type="BusinessEventGroupIdentifier" minOccurs="0">
                    <xsd:annotation>
                        <xsd:documentation xml:lang="en">An identifier used to group related business events together.</xsd:documentation>
                    </xsd:annotation>
                </xsd:element>
                <xsd:element name="previousInaccurateEventId" type="BusinessEventIdentifier" minOccurs="0">
                    <xsd:annotation>
                        <xsd:documentation xml:lang="en">A unique id associated with a previous inaccurate event. Population of this identifier reflects the fact that this new event is being used to apply a 'corrective measure' to the referenced event (rather than this being an actual real-life event). The net result (across both events) ensures accurate accounting.</xsd:documentation>
                    </xsd:annotation>
                </xsd:element>
                <xsd:group ref="BusinessEventParties.model">
                    <xsd:annotation>
                        <xsd:documentation xml:lang="en" />
                    </xsd:annotation>
                </xsd:group>
                <xsd:element name="effectiveDate" type="xsd:date">
                    <xsd:annotation>
                        <xsd:documentation xml:lang="en">The date on which the associated business event is effective.</xsd:documentation>
                    </xsd:annotation>
                </xsd:element>
                <xsd:group ref="LenderAndCashDetails.model" minOccurs="0">
                    <xsd:annotation>
                        <xsd:documentation xml:lang="en" />
                    </xsd:annotation>
                </xsd:group>
                <xsd:element name="comment" type="xsd:normalizedString" minOccurs="0">
                    <xsd:annotation>
                        <xsd:documentation xml:lang="en">A freetext field which allows the sender to add further details around the business event.</xsd:documentation>
                    </xsd:annotation>
                </xsd:element>
            </xsd:sequence>
        </xsd:extension>
    </xsd:complexContent>
</xsd:complexType>
Collapse Child Elements:
Name Type Min Occurs Max Occurs
eventIdentifier nsA:eventIdentifier (1) unbounded
businessEventGroupId nsA:businessEventGroupId 0 (1)
previousInaccurateEventId nsA:previousInaccurateEventId 0 (1)
agentPartyReference nsA:agentPartyReference 0 (1)
borrowerPartyReference nsA:borrowerPartyReference 0 (1)
effectiveDate nsA:effectiveDate (1) (1)
lenderPartyReference nsA:lenderPartyReference (1) (1)
cashPayable nsA:cashPayable 0 (1)
comment nsA:comment 0 (1)
<xs:group> nsA:BusinessEventParties.model (1) (1)
<xs:group> nsA:LenderAndCashDetails.model 0 (1)
Collapse Derivation Tree:
Collapse References:
nsA:FacilityContractEvent, nsA:FacilityEvent, nsA:LcEvent, nsA:LoanContractEvent