Definition Type: ComplexType
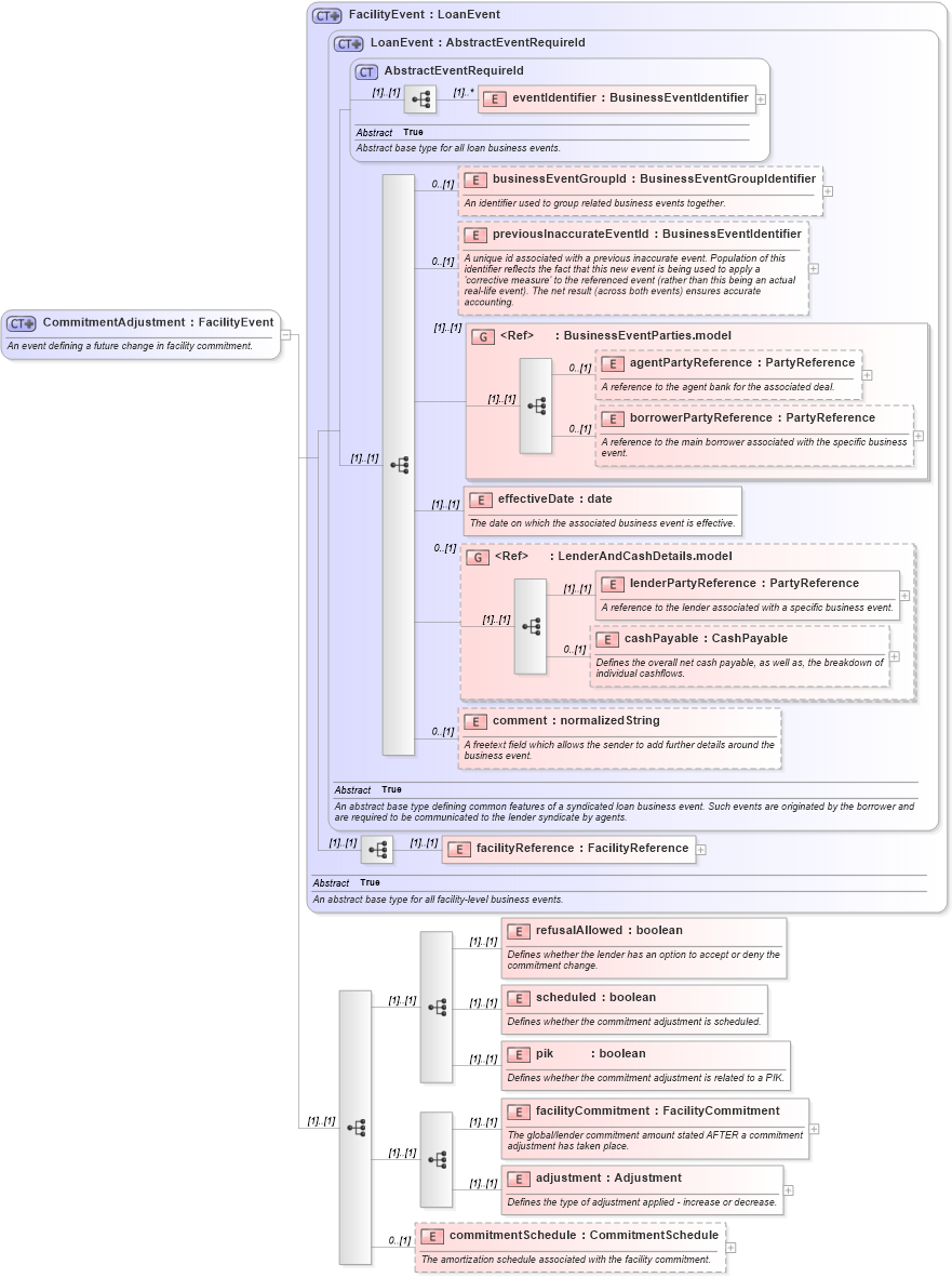
Name: CommitmentAdjustment
Namespace: http://www.fpml.org/FpML-5/confirmation
Type: nsA:FacilityEvent
Containing Schema: fpml-loan-5-9.xsd
Abstract
Documentation:
An event defining a future change in facility commitment.
Collapse XSD Schema Diagram:
Drilldown into commitmentSchedule in schema fpml-loan-5-9_xsd Drilldown into adjustment in schema fpml-loan-5-9_xsd Drilldown into facilityCommitment in schema fpml-loan-5-9_xsd Drilldown into pik in schema fpml-loan-5-9_xsd Drilldown into scheduled in schema fpml-loan-5-9_xsd Drilldown into refusalAllowed in schema fpml-loan-5-9_xsd Drilldown into facilityReference in schema fpml-loan-5-9_xsd Drilldown into comment in schema fpml-loan-5-9_xsd Drilldown into cashPayable in schema fpml-loan-5-9_xsd Drilldown into lenderPartyReference in schema fpml-loan-5-9_xsd Drilldown into LenderAndCashDetails.model in schema fpml-loan-5-9_xsd Drilldown into effectiveDate in schema fpml-loan-5-9_xsd Drilldown into borrowerPartyReference in schema fpml-loan-5-9_xsd Drilldown into agentPartyReference in schema fpml-loan-5-9_xsd Drilldown into BusinessEventParties.model in schema fpml-loan-5-9_xsd Drilldown into previousInaccurateEventId in schema fpml-loan-5-9_xsd Drilldown into businessEventGroupId in schema fpml-loan-5-9_xsd Drilldown into eventIdentifier in schema fpml-loan-5-9_xsd Drilldown into AbstractEventRequireId in schema fpml-loan-5-9_xsd Drilldown into LoanEvent in schema fpml-loan-5-9_xsd Drilldown into FacilityEvent in schema fpml-loan-5-9_xsdXSD Diagram of CommitmentAdjustment in schema fpml-loan-5-9_xsd (Financial products Markup Language (FpML®))
Collapse XSD Schema Code:
<xsd:complexType name="CommitmentAdjustment">
    <xsd:annotation>
        <xsd:documentation xml:lang="en">An event defining a future change in facility commitment.</xsd:documentation>
    </xsd:annotation>
    <xsd:complexContent>
        <xsd:extension base="FacilityEvent">
            <xsd:sequence>
                <xsd:sequence>
                    <xsd:element name="refusalAllowed" type="xsd:boolean">
                        <xsd:annotation>
                            <xsd:documentation xml:lang="en">Defines whether the lender has an option to accept or deny the commitment change.</xsd:documentation>
                        </xsd:annotation>
                    </xsd:element>
                    <xsd:element name="scheduled" type="xsd:boolean">
                        <xsd:annotation>
                            <xsd:documentation xml:lang="en">Defines whether the commitment adjustment is scheduled.</xsd:documentation>
                        </xsd:annotation>
                    </xsd:element>
                    <xsd:element name="pik" type="xsd:boolean">
                        <xsd:annotation>
                            <xsd:documentation xml:lang="en">Defines whether the commitment adjustment is related to a PIK.</xsd:documentation>
                        </xsd:annotation>
                    </xsd:element>
                </xsd:sequence>
                <xsd:sequence>
                    <xsd:element name="facilityCommitment" type="FacilityCommitment">
                        <xsd:annotation>
                            <xsd:documentation xml:lang="en">The global/lender commitment amount stated AFTER a commitment adjustment has taken place.</xsd:documentation>
                        </xsd:annotation>
                    </xsd:element>
                    <xsd:element name="adjustment" type="Adjustment">
                        <xsd:annotation>
                            <xsd:documentation xml:lang="en">Defines the type of adjustment applied - increase or decrease.</xsd:documentation>
                        </xsd:annotation>
                    </xsd:element>
                </xsd:sequence>
                <xsd:element name="commitmentSchedule" type="CommitmentSchedule" minOccurs="0">
                    <xsd:annotation>
                        <xsd:documentation xml:lang="en">The amortization schedule associated with the facility commitment.</xsd:documentation>
                    </xsd:annotation>
                </xsd:element>
            </xsd:sequence>
        </xsd:extension>
    </xsd:complexContent>
</xsd:complexType>
Collapse Child Elements:
Name Type Min Occurs Max Occurs
eventIdentifier nsA:eventIdentifier (1) unbounded
businessEventGroupId nsA:businessEventGroupId 0 (1)
previousInaccurateEventId nsA:previousInaccurateEventId 0 (1)
agentPartyReference nsA:agentPartyReference 0 (1)
borrowerPartyReference nsA:borrowerPartyReference 0 (1)
effectiveDate nsA:effectiveDate (1) (1)
lenderPartyReference nsA:lenderPartyReference (1) (1)
cashPayable nsA:cashPayable 0 (1)
comment nsA:comment 0 (1)
facilityReference nsA:facilityReference (1) (1)
refusalAllowed nsA:refusalAllowed (1) (1)
scheduled nsA:scheduled (1) (1)
pik nsA:pik (1) (1)
facilityCommitment nsA:facilityCommitment (1) (1)
adjustment nsA:adjustment (1) (1)
commitmentSchedule nsA:commitmentSchedule 0 (1)
<xs:group> nsA:BusinessEventParties.model (1) (1)
<xs:group> nsA:LenderAndCashDetails.model 0 (1)
Collapse Derivation Tree:
Collapse References:
nsA:commitmentAdjustment, nsA:commitmentAdjustment, nsA:commitmentAdjustment, nsA:commitmentAdjustment, nsA:commitmentAdjustment