Definition Type: ComplexType
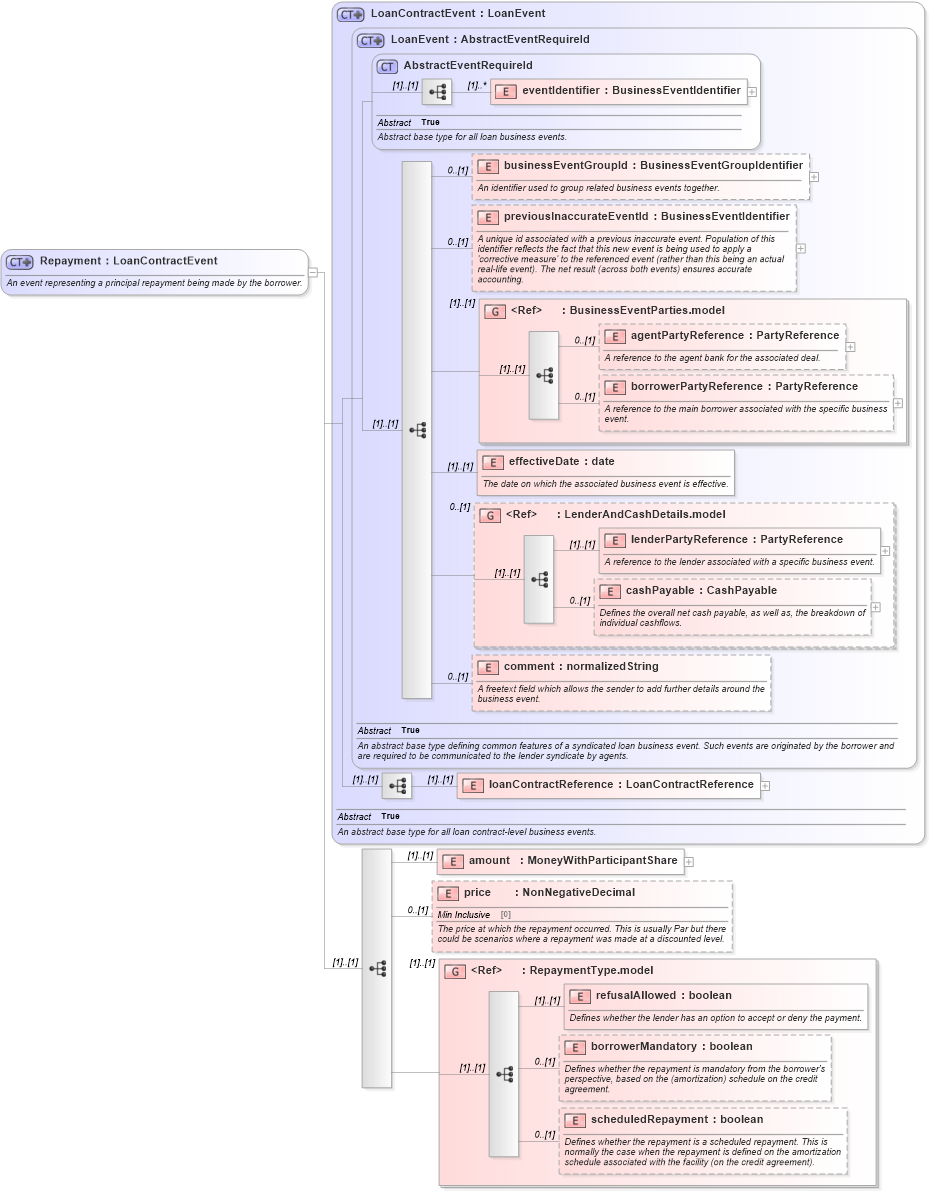
Name: Repayment
Namespace: http://www.fpml.org/FpML-5/confirmation
Type: nsA:LoanContractEvent
Containing Schema: fpml-loan-5-9.xsd
Abstract
Documentation:
An event representing a principal repayment being made by the borrower.
Collapse XSD Schema Diagram:
Drilldown into scheduledRepayment in schema fpml-loan-5-9_xsd Drilldown into borrowerMandatory in schema fpml-loan-5-9_xsd Drilldown into refusalAllowed in schema fpml-loan-5-9_xsd Drilldown into RepaymentType.model in schema fpml-loan-5-9_xsd Drilldown into price in schema fpml-loan-5-9_xsd Drilldown into amount in schema fpml-loan-5-9_xsd Drilldown into loanContractReference in schema fpml-loan-5-9_xsd Drilldown into comment in schema fpml-loan-5-9_xsd Drilldown into cashPayable in schema fpml-loan-5-9_xsd Drilldown into lenderPartyReference in schema fpml-loan-5-9_xsd Drilldown into LenderAndCashDetails.model in schema fpml-loan-5-9_xsd Drilldown into effectiveDate in schema fpml-loan-5-9_xsd Drilldown into borrowerPartyReference in schema fpml-loan-5-9_xsd Drilldown into agentPartyReference in schema fpml-loan-5-9_xsd Drilldown into BusinessEventParties.model in schema fpml-loan-5-9_xsd Drilldown into previousInaccurateEventId in schema fpml-loan-5-9_xsd Drilldown into businessEventGroupId in schema fpml-loan-5-9_xsd Drilldown into eventIdentifier in schema fpml-loan-5-9_xsd Drilldown into AbstractEventRequireId in schema fpml-loan-5-9_xsd Drilldown into LoanEvent in schema fpml-loan-5-9_xsd Drilldown into LoanContractEvent in schema fpml-loan-5-9_xsdXSD Diagram of Repayment in schema fpml-loan-5-9_xsd (Financial products Markup Language (FpML®))
Collapse XSD Schema Code:
<xsd:complexType name="Repayment">
    <xsd:annotation>
        <xsd:documentation xml:lang="en">An event representing a principal repayment being made by the borrower.</xsd:documentation>
    </xsd:annotation>
    <xsd:complexContent>
        <xsd:extension base="LoanContractEvent">
            <xsd:sequence>
                <xsd:element name="amount" type="MoneyWithParticipantShare" />
                <xsd:element name="price" type="NonNegativeDecimal" minOccurs="0">
                    <xsd:annotation>
                        <xsd:documentation xml:lang="en">The price at which the repayment occurred. This is usually Par but there could be scenarios where a repayment was made at a discounted level.</xsd:documentation>
                    </xsd:annotation>
                </xsd:element>
                <xsd:group ref="RepaymentType.model">
                    <xsd:annotation>
                        <xsd:documentation xml:lang="en" />
                    </xsd:annotation>
                </xsd:group>
            </xsd:sequence>
        </xsd:extension>
    </xsd:complexContent>
</xsd:complexType>
Collapse Child Elements:
Name Type Min Occurs Max Occurs
eventIdentifier nsA:eventIdentifier (1) unbounded
businessEventGroupId nsA:businessEventGroupId 0 (1)
previousInaccurateEventId nsA:previousInaccurateEventId 0 (1)
agentPartyReference nsA:agentPartyReference 0 (1)
borrowerPartyReference nsA:borrowerPartyReference 0 (1)
effectiveDate nsA:effectiveDate (1) (1)
lenderPartyReference nsA:lenderPartyReference (1) (1)
cashPayable nsA:cashPayable 0 (1)
comment nsA:comment 0 (1)
loanContractReference nsA:loanContractReference (1) (1)
amount nsA:amount (1) (1)
price nsA:price 0 (1)
refusalAllowed nsA:refusalAllowed (1) (1)
borrowerMandatory nsA:borrowerMandatory 0 (1)
scheduledRepayment nsA:scheduledRepayment 0 (1)
<xs:group> nsA:BusinessEventParties.model (1) (1)
<xs:group> nsA:LenderAndCashDetails.model 0 (1)
<xs:group> nsA:RepaymentType.model (1) (1)
Collapse Derivation Tree:
Collapse References:
nsA:repayment, nsA:repayment, nsA:repayment, nsA:repayment, nsA:repayment