Documentation for Financial products Markup Language (FpML®)
Definition Type:
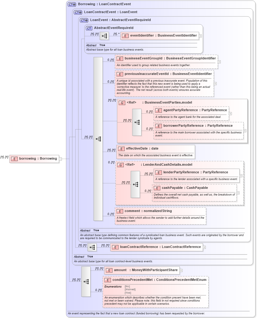
Element
Name:
borrowing
Namespace:
http://www.fpml.org/FpML-5/confirmation
Type:
nsA
:
Borrowing
Containing Schema:
fpml-loan-5-9.xsd
MinOccurs
(1)
MaxOccurs
(1)
Abstract
XSD Schema Diagram:
XSD Schema Code:
<xsd:element name="borrowing" type="Borrowing" />
Child Elements:
Name
Type
Min Occurs
Max Occurs
eventIdentifier
nsA
:
eventIdentifier
(1)
unbounded
businessEventGroupId
nsA
:
businessEventGroupId
0
(1)
previousInaccurateEventId
nsA
:
previousInaccurateEventId
0
(1)
agentPartyReference
nsA
:
agentPartyReference
0
(1)
borrowerPartyReference
nsA
:
borrowerPartyReference
0
(1)
effectiveDate
nsA
:
effectiveDate
(1)
(1)
lenderPartyReference
nsA
:
lenderPartyReference
(1)
(1)
cashPayable
nsA
:
cashPayable
0
(1)
comment
nsA
:
comment
0
(1)
loanContractReference
nsA
:
loanContractReference
(1)
(1)
amount
nsA
:
amount
(1)
(1)
conditionsPrecedentMet
nsA
:
conditionsPrecedentMet
0
(1)
<xs:group>
nsA
:
BusinessEventParties.model
(1)
(1)
<xs:group>
nsA
:
LenderAndCashDetails.model
0
(1)
Derivation Tree:
nsA
:
AbstractEventRequireId
nsA
:
LoanEvent
nsA
:
LoanContractEvent
nsA
:
Borrowing
borrowing