Definition Type: Element
Name: borrowing
Namespace: http://www.fpml.org/FpML-5/confirmation
Type: nsA:Borrowing
Containing Schema: fpml-loan-5-9.xsd
MinOccurs (1)
MaxOccurs (1)
Abstract
Collapse XSD Schema Diagram:
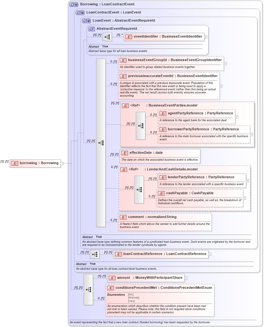
Drilldown into conditionsPrecedentMet in schema fpml-loan-5-9_xsd Drilldown into amount in schema fpml-loan-5-9_xsd Drilldown into loanContractReference in schema fpml-loan-5-9_xsd Drilldown into comment in schema fpml-loan-5-9_xsd Drilldown into cashPayable in schema fpml-loan-5-9_xsd Drilldown into lenderPartyReference in schema fpml-loan-5-9_xsd Drilldown into LenderAndCashDetails.model in schema fpml-loan-5-9_xsd Drilldown into effectiveDate in schema fpml-loan-5-9_xsd Drilldown into borrowerPartyReference in schema fpml-loan-5-9_xsd Drilldown into agentPartyReference in schema fpml-loan-5-9_xsd Drilldown into BusinessEventParties.model in schema fpml-loan-5-9_xsd Drilldown into previousInaccurateEventId in schema fpml-loan-5-9_xsd Drilldown into businessEventGroupId in schema fpml-loan-5-9_xsd Drilldown into eventIdentifier in schema fpml-loan-5-9_xsd Drilldown into AbstractEventRequireId in schema fpml-loan-5-9_xsd Drilldown into LoanEvent in schema fpml-loan-5-9_xsd Drilldown into LoanContractEvent in schema fpml-loan-5-9_xsd Drilldown into Borrowing in schema fpml-loan-5-9_xsdXSD Diagram of borrowing in schema fpml-loan-5-9_xsd (Financial products Markup Language (FpML®))
Collapse XSD Schema Code:
<xsd:element name="borrowing" type="Borrowing" />
Collapse Child Elements:
Name Type Min Occurs Max Occurs
eventIdentifier nsA:eventIdentifier (1) unbounded
businessEventGroupId nsA:businessEventGroupId 0 (1)
previousInaccurateEventId nsA:previousInaccurateEventId 0 (1)
agentPartyReference nsA:agentPartyReference 0 (1)
borrowerPartyReference nsA:borrowerPartyReference 0 (1)
effectiveDate nsA:effectiveDate (1) (1)
lenderPartyReference nsA:lenderPartyReference (1) (1)
cashPayable nsA:cashPayable 0 (1)
comment nsA:comment 0 (1)
loanContractReference nsA:loanContractReference (1) (1)
amount nsA:amount (1) (1)
conditionsPrecedentMet nsA:conditionsPrecedentMet 0 (1)
<xs:group> nsA:BusinessEventParties.model (1) (1)
<xs:group> nsA:LenderAndCashDetails.model 0 (1)
Collapse Derivation Tree: