Definition Type: Element
Name: asian
Namespace: http://www.fpml.org/FpML-5/pretrade
Type: nsC:FxAsianFeature
Containing Schema: fpml-fx-5-9.xsd
MinOccurs (1)
MaxOccurs (1)
Abstract
Collapse XSD Schema Diagram:
Drilldown into precision in schema fpml-fx-5-9_xsd1 Drilldown into payoutFormula in schema fpml-fx-5-9_xsd1 Drilldown into rateObservationQuoteBasis in schema fpml-fx-5-9_xsd1 Drilldown into rateObservation in schema fpml-fx-5-9_xsd1 Drilldown into FxRateObservation.model in schema fpml-fx-5-9_xsd1 Drilldown into rateObservationQuoteBasis in schema fpml-fx-5-9_xsd1 Drilldown into rateObservation in schema fpml-fx-5-9_xsd1 Drilldown into FxRateObservation.model in schema fpml-fx-5-9_xsd1 Drilldown into observationSchedule in schema fpml-fx-5-9_xsd1 Drilldown into fixingTime in schema fpml-fx-5-9_xsd1 Drilldown into secondaryRateSource in schema fpml-fx-5-9_xsd1 Drilldown into primaryRateSource in schema fpml-fx-5-9_xsd1 Drilldown into FxAsianFeature in schema fpml-fx-5-9_xsd1XSD Diagram of asian in schema fpml-fx-5-9_xsd1 (Financial products Markup Language (FpML®))
Collapse XSD Schema Code:
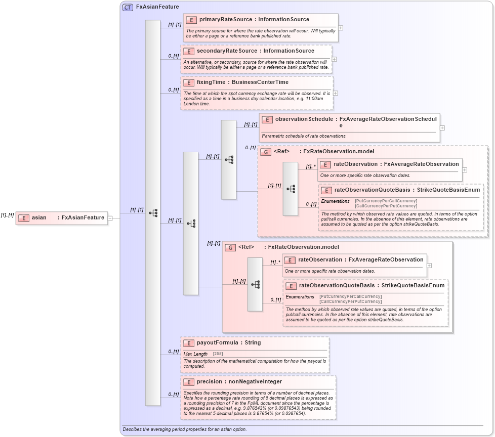
<xsd:element name="asian" type="FxAsianFeature" />
Collapse Child Elements:
Name Type Min Occurs Max Occurs
primaryRateSource nsC:primaryRateSource (1) (1)
secondaryRateSource nsC:secondaryRateSource 0 (1)
fixingTime nsC:fixingTime 0 (1)
observationSchedule nsC:observationSchedule (1) (1)
rateObservation nsC:rateObservation (1) unbounded
rateObservationQuoteBasis nsC:rateObservationQuoteBasis 0 (1)
payoutFormula nsC:payoutFormula 0 (1)
precision nsC:precision 0 (1)
<xs:group> nsC:FxRateObservation.model 0 (1)
<xs:group> nsC:FxRateObservation.model (1) (1)
Collapse Derivation Tree: