Definition Type: ComplexType
Name: FxAsianFeature
Namespace: http://www.fpml.org/FpML-5/pretrade
Containing Schema: fpml-fx-5-9.xsd
Abstract
Documentation:
Descibes the averaging period properties for an asian option.
Collapse XSD Schema Diagram:
Drilldown into precision in schema fpml-fx-5-9_xsd1 Drilldown into payoutFormula in schema fpml-fx-5-9_xsd1 Drilldown into rateObservationQuoteBasis in schema fpml-fx-5-9_xsd1 Drilldown into rateObservation in schema fpml-fx-5-9_xsd1 Drilldown into FxRateObservation.model in schema fpml-fx-5-9_xsd1 Drilldown into rateObservationQuoteBasis in schema fpml-fx-5-9_xsd1 Drilldown into rateObservation in schema fpml-fx-5-9_xsd1 Drilldown into FxRateObservation.model in schema fpml-fx-5-9_xsd1 Drilldown into observationSchedule in schema fpml-fx-5-9_xsd1 Drilldown into fixingTime in schema fpml-fx-5-9_xsd1 Drilldown into secondaryRateSource in schema fpml-fx-5-9_xsd1 Drilldown into primaryRateSource in schema fpml-fx-5-9_xsd1XSD Diagram of FxAsianFeature in schema fpml-fx-5-9_xsd1 (Financial products Markup Language (FpML®))
Collapse XSD Schema Code:
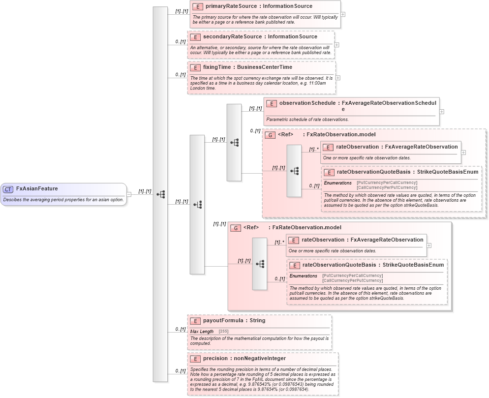
<xsd:complexType name="FxAsianFeature">
    <xsd:annotation>
        <xsd:documentation xml:lang="en">Descibes the averaging period properties for an asian option.</xsd:documentation>
    </xsd:annotation>
    <xsd:sequence>
        <xsd:element name="primaryRateSource" type="InformationSource">
            <xsd:annotation>
                <xsd:documentation xml:lang="en">The primary source for where the rate observation will occur. Will typically be either a page or a reference bank published rate.</xsd:documentation>
            </xsd:annotation>
        </xsd:element>
        <xsd:element name="secondaryRateSource" type="InformationSource" minOccurs="0">
            <xsd:annotation>
                <xsd:documentation xml:lang="en">An alternative, or secondary, source for where the rate observation will occur. Will typically be either a page or a reference bank published rate.</xsd:documentation>
            </xsd:annotation>
        </xsd:element>
        <xsd:element name="fixingTime" type="BusinessCenterTime" minOccurs="0">
            <xsd:annotation>
                <xsd:documentation xml:lang="en">The time at which the spot currency exchange rate will be observed. It is specified as a time in a business day calendar location, e.g. 11:00am London time.</xsd:documentation>
            </xsd:annotation>
        </xsd:element>
        <xsd:choice>
            <xsd:sequence>
                <xsd:element name="observationSchedule" type="FxAverageRateObservationSchedule">
                    <xsd:annotation>
                        <xsd:documentation xml:lang="en">Parametric schedule of rate observations.</xsd:documentation>
                    </xsd:annotation>
                </xsd:element>
                <xsd:group ref="FxRateObservation.model" minOccurs="0" />
            </xsd:sequence>
            <xsd:group ref="FxRateObservation.model" />
        </xsd:choice>
        <xsd:element name="payoutFormula" type="String" minOccurs="0">
            <xsd:annotation>
                <xsd:documentation xml:lang="en">The description of the mathematical computation for how the payout is computed.</xsd:documentation>
            </xsd:annotation>
        </xsd:element>
        <xsd:element name="precision" type="xsd:nonNegativeInteger" minOccurs="0">
            <xsd:annotation>
                <xsd:documentation xml:lang="en">Specifies the rounding precision in terms of a number of decimal places. Note how a percentage rate rounding of 5 decimal places is expressed as a rounding precision of 7 in the FpML document since the percentage is expressed as a decimal, e.g. 9.876543% (or 0.09876543) being rounded to the nearest 5 decimal places is 9.87654% (or 0.0987654).</xsd:documentation>
            </xsd:annotation>
        </xsd:element>
    </xsd:sequence>
</xsd:complexType>
Collapse Child Elements:
Name Type Min Occurs Max Occurs
primaryRateSource nsC:primaryRateSource (1) (1)
secondaryRateSource nsC:secondaryRateSource 0 (1)
fixingTime nsC:fixingTime 0 (1)
observationSchedule nsC:observationSchedule (1) (1)
rateObservation nsC:rateObservation (1) unbounded
rateObservationQuoteBasis nsC:rateObservationQuoteBasis 0 (1)
payoutFormula nsC:payoutFormula 0 (1)
precision nsC:precision 0 (1)
<xs:group> nsC:FxRateObservation.model 0 (1)
<xs:group> nsC:FxRateObservation.model (1) (1)
Collapse Derivation Tree:
Collapse References:
nsC:asian