Definition Type: ComplexType
Name: CommodityForward
Namespace: http://www.fpml.org/FpML-5/reporting
Type: nsE:Product
Containing Schema: fpml-com-5-9.xsd
Abstract
Documentation:
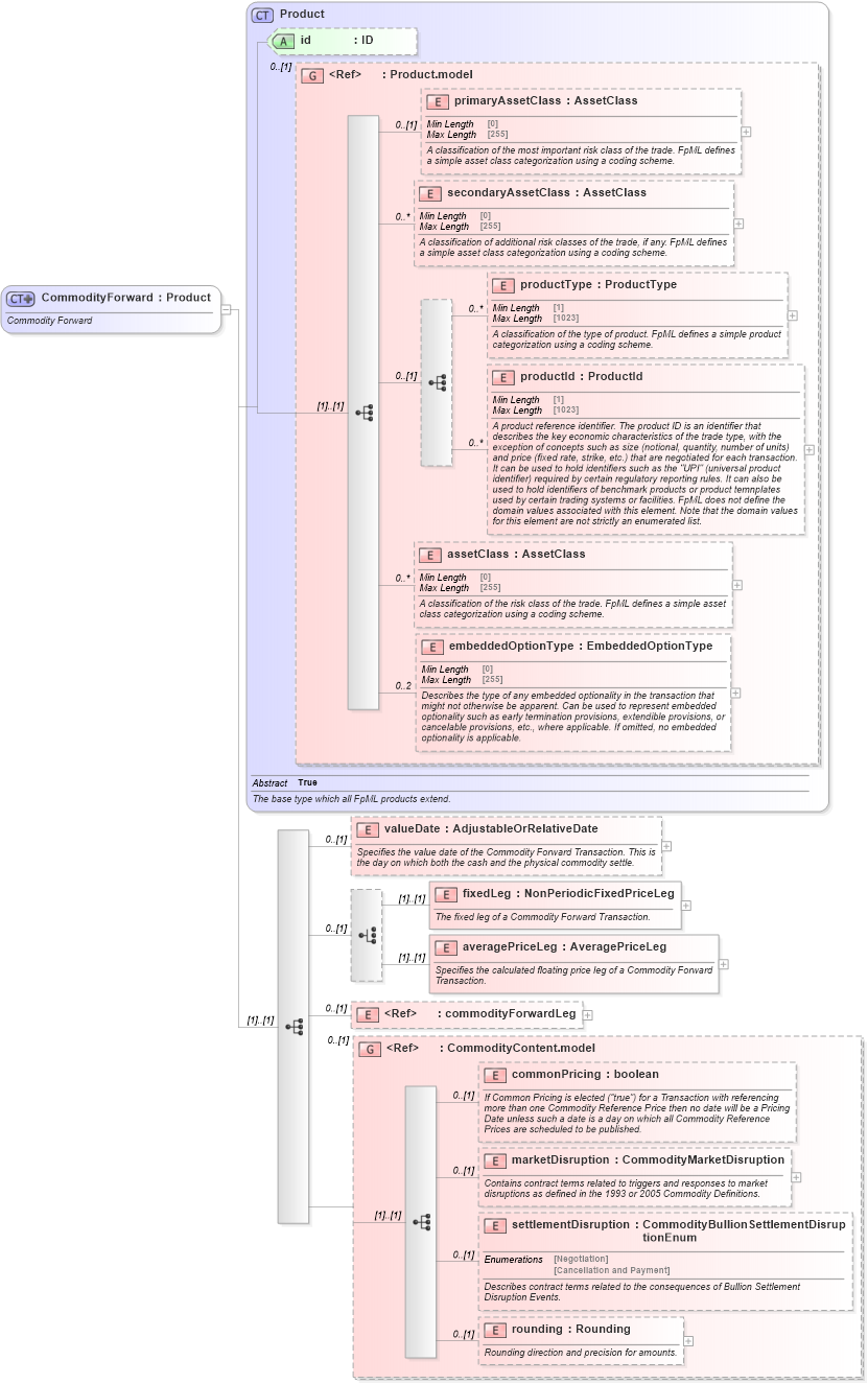
Commodity Forward
Collapse XSD Schema Diagram:
Drilldown into rounding in schema fpml-com-5-9_xsd2 Drilldown into settlementDisruption in schema fpml-com-5-9_xsd2 Drilldown into marketDisruption in schema fpml-com-5-9_xsd2 Drilldown into commonPricing in schema fpml-com-5-9_xsd2 Drilldown into CommodityContent.model in schema fpml-com-5-9_xsd2 Drilldown into commodityForwardLeg in schema fpml-com-5-9_xsd2 Drilldown into averagePriceLeg in schema fpml-com-5-9_xsd2 Drilldown into fixedLeg in schema fpml-com-5-9_xsd2 Drilldown into valueDate in schema fpml-com-5-9_xsd2 Drilldown into embeddedOptionType in schema fpml-shared-5-9_xsd4 Drilldown into assetClass in schema fpml-shared-5-9_xsd4 Drilldown into productId in schema fpml-shared-5-9_xsd4 Drilldown into productType in schema fpml-shared-5-9_xsd4 Drilldown into secondaryAssetClass in schema fpml-shared-5-9_xsd4 Drilldown into primaryAssetClass in schema fpml-shared-5-9_xsd4 Drilldown into Product.model in schema fpml-shared-5-9_xsd4 Drilldown into id in schema fpml-shared-5-9_xsd4 Drilldown into Product in schema fpml-shared-5-9_xsd4XSD Diagram of CommodityForward in schema fpml-com-5-9_xsd2 (Financial products Markup Language (FpML®))
Collapse XSD Schema Code:
<xsd:complexType name="CommodityForward">
    <xsd:annotation>
        <xsd:documentation xml:lang="en">Commodity Forward</xsd:documentation>
    </xsd:annotation>
    <xsd:complexContent>
        <xsd:extension base="Product">
            <xsd:sequence>
                <xsd:element name="valueDate" type="AdjustableOrRelativeDate" minOccurs="0">
                    <xsd:annotation>
                        <xsd:documentation xml:lang="en">Specifies the value date of the Commodity Forward Transaction. This is the day on which both the cash and the physical commodity settle.</xsd:documentation>
                    </xsd:annotation>
                </xsd:element>
                <xsd:choice minOccurs="0">
                    <xsd:element name="fixedLeg" type="NonPeriodicFixedPriceLeg">
                        <xsd:annotation>
                            <xsd:documentation xml:lang="en">The fixed leg of a Commodity Forward Transaction.</xsd:documentation>
                        </xsd:annotation>
                    </xsd:element>
                    <xsd:element name="averagePriceLeg" type="AveragePriceLeg">
                        <xsd:annotation>
                            <xsd:documentation xml:lang="en">Specifies the calculated floating price leg of a Commodity Forward Transaction.</xsd:documentation>
                        </xsd:annotation>
                    </xsd:element>
                </xsd:choice>
                <xsd:element ref="commodityForwardLeg" minOccurs="0" />
                <xsd:group ref="CommodityContent.model" minOccurs="0">
                </xsd:group>
            </xsd:sequence>
        </xsd:extension>
    </xsd:complexContent>
</xsd:complexType>
Collapse Child Elements:
Name Type Min Occurs Max Occurs
primaryAssetClass nsE:primaryAssetClass 0 (1)
secondaryAssetClass nsE:secondaryAssetClass 0 unbounded
productType nsE:productType 0 unbounded
productId nsE:productId 0 unbounded
assetClass nsE:assetClass 0 unbounded
embeddedOptionType nsE:embeddedOptionType 0 2
valueDate nsE:valueDate 0 (1)
fixedLeg nsE:fixedLeg (1) (1)
averagePriceLeg nsE:averagePriceLeg (1) (1)
commodityForwardLeg nsE:commodityForwardLeg 0 (1)
commonPricing nsE:commonPricing 0 (1)
marketDisruption nsE:marketDisruption 0 (1)
settlementDisruption nsE:settlementDisruption 0 (1)
rounding nsE:rounding 0 (1)
<xs:group> nsE:CommodityContent.model 0 (1)
Collapse Child Attributes:
Name Type Default Value Use
id nsE:id (Optional)
Collapse Derivation Tree:
Collapse References:
nsE:commodityForward