Definition Type: ComplexType
Name: Product
Namespace: http://www.fpml.org/FpML-5/reporting
Containing Schema: fpml-shared-5-9.xsd
Abstract True
Documentation:
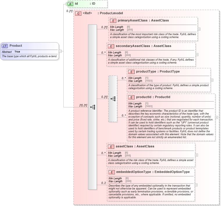
The base type which all FpML products extend.
Collapse XSD Schema Diagram:
Drilldown into embeddedOptionType in schema fpml-shared-5-9_xsd4 Drilldown into assetClass in schema fpml-shared-5-9_xsd4 Drilldown into productId in schema fpml-shared-5-9_xsd4 Drilldown into productType in schema fpml-shared-5-9_xsd4 Drilldown into secondaryAssetClass in schema fpml-shared-5-9_xsd4 Drilldown into primaryAssetClass in schema fpml-shared-5-9_xsd4 Drilldown into Product.model in schema fpml-shared-5-9_xsd4 Drilldown into id in schema fpml-shared-5-9_xsd4XSD Diagram of Product in schema fpml-shared-5-9_xsd4 (Financial products Markup Language (FpML®))
Collapse XSD Schema Code:
<xsd:complexType name="Product" abstract="true">
    <xsd:annotation>
        <xsd:documentation xml:lang="en">The base type which all FpML products extend.</xsd:documentation>
    </xsd:annotation>
    <xsd:group ref="Product.model" minOccurs="0" />
    <xsd:attribute name="id" type="xsd:ID" />
</xsd:complexType>
Collapse Child Elements:
Name Type Min Occurs Max Occurs
primaryAssetClass nsE:primaryAssetClass 0 (1)
secondaryAssetClass nsE:secondaryAssetClass 0 unbounded
productType nsE:productType 0 unbounded
productId nsE:productId 0 unbounded
assetClass nsE:assetClass 0 unbounded
embeddedOptionType nsE:embeddedOptionType 0 2
Collapse Child Attributes:
Name Type Default Value Use
id nsE:id (Optional)
Collapse Derivation Tree:
Collapse References:
nsE:BulletPayment, nsE:CapFloor, nsE:CommodityForward, nsE:CommodityOption, nsE:CommodityPerformanceSwapBase, nsE:CommoditySwap, nsE:CommoditySwaption, nsE:CreditDefaultSwap, nsE:DividendSwapTransactionSupplement, nsE:EquityDerivativeBase, nsE:Fra, nsE:FxAccrualForward, nsE:FxFlexibleForward, nsE:FxForwardVolatilityAgreement, nsE:FxPerformanceSwap, nsE:FxRangeAccrual, nsE:FxSingleLeg, nsE:FxSwap, nsE:FxTargetKnockoutForward, nsE:GenericProduct, nsE:InstrumentTradeDetails, nsE:NettedSwapBase, nsE:Option, nsE:product, nsE:Repo, nsE:ReturnSwapBase, nsE:StandardProduct, nsE:Strategy, nsE:Swap, nsE:Swaption, nsE:TermDeposit, nsE:VarianceSwapTransactionSupplement, nsE:VolatilitySwapTransactionSupplement