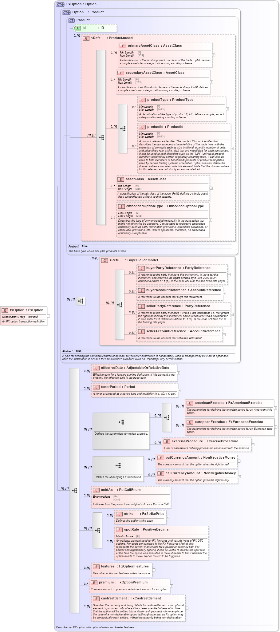
Definition Type: Element
Name: fxOption
Namespace: http://www.fpml.org/FpML-5/reporting
Type: nsE:FxOption
Containing Schema: fpml-fx-5-9.xsd
Abstract
Documentation:
An FX option transaction definition.
Collapse XSD Schema Diagram:
Drilldown into cashSettlement in schema fpml-fx-5-9_xsd3 Drilldown into premium in schema fpml-fx-5-9_xsd3 Drilldown into features in schema fpml-fx-5-9_xsd3 Drilldown into spotRate in schema fpml-fx-5-9_xsd3 Drilldown into strike in schema fpml-fx-5-9_xsd3 Drilldown into soldAs in schema fpml-fx-5-9_xsd3 Drilldown into callCurrencyAmount in schema fpml-fx-5-9_xsd3 Drilldown into putCurrencyAmount in schema fpml-fx-5-9_xsd3 Drilldown into exerciseProcedure in schema fpml-fx-5-9_xsd3 Drilldown into europeanExercise in schema fpml-fx-5-9_xsd3 Drilldown into americanExercise in schema fpml-fx-5-9_xsd3 Drilldown into tenorPeriod in schema fpml-fx-5-9_xsd3 Drilldown into effectiveDate in schema fpml-fx-5-9_xsd3 Drilldown into sellerAccountReference in schema fpml-shared-5-9_xsd4 Drilldown into sellerPartyReference in schema fpml-shared-5-9_xsd4 Drilldown into buyerAccountReference in schema fpml-shared-5-9_xsd4 Drilldown into buyerPartyReference in schema fpml-shared-5-9_xsd4 Drilldown into BuyerSeller.model in schema fpml-shared-5-9_xsd4 Drilldown into embeddedOptionType in schema fpml-shared-5-9_xsd4 Drilldown into assetClass in schema fpml-shared-5-9_xsd4 Drilldown into productId in schema fpml-shared-5-9_xsd4 Drilldown into productType in schema fpml-shared-5-9_xsd4 Drilldown into secondaryAssetClass in schema fpml-shared-5-9_xsd4 Drilldown into primaryAssetClass in schema fpml-shared-5-9_xsd4 Drilldown into Product.model in schema fpml-shared-5-9_xsd4 Drilldown into id in schema fpml-shared-5-9_xsd4 Drilldown into Product in schema fpml-shared-5-9_xsd4 Drilldown into Option in schema fpml-option-shared-5-9_xsd3 Drilldown into FxOption in schema fpml-fx-5-9_xsd3XSD Diagram of fxOption in schema fpml-fx-5-9_xsd3 (Financial products Markup Language (FpML®))
Collapse XSD Schema Code:
<xsd:element name="fxOption" type="FxOption" substitutionGroup="product">
    <xsd:annotation>
        <xsd:documentation xml:lang="en">An FX option transaction definition.</xsd:documentation>
    </xsd:annotation>
</xsd:element>
Collapse Child Elements:
Name Type Min Occurs Max Occurs
primaryAssetClass nsE:primaryAssetClass 0 (1)
secondaryAssetClass nsE:secondaryAssetClass 0 unbounded
productType nsE:productType 0 unbounded
productId nsE:productId 0 unbounded
assetClass nsE:assetClass 0 unbounded
embeddedOptionType nsE:embeddedOptionType 0 2
buyerPartyReference nsE:buyerPartyReference 0 (1)
buyerAccountReference nsE:buyerAccountReference 0 (1)
sellerPartyReference nsE:sellerPartyReference 0 (1)
sellerAccountReference nsE:sellerAccountReference 0 (1)
effectiveDate nsE:effectiveDate 0 (1)
tenorPeriod nsE:tenorPeriod 0 (1)
americanExercise nsE:americanExercise (1) (1)
europeanExercise nsE:europeanExercise (1) (1)
exerciseProcedure nsE:exerciseProcedure 0 (1)
putCurrencyAmount nsE:putCurrencyAmount 0 (1)
callCurrencyAmount nsE:callCurrencyAmount 0 (1)
soldAs nsE:soldAs 0 (1)
strike nsE:strike 0 (1)
spotRate nsE:spotRate 0 (1)
features nsE:features 0 (1)
premium nsE:premium 0 unbounded
cashSettlement nsE:cashSettlement 0 (1)
<xs:group> nsE:BuyerSeller.model (1) (1)
Collapse Child Attributes:
Name Type Default Value Use
id nsE:id (Optional)
Collapse Derivation Tree:
Collapse References:
nsE:product