Definition Type: ComplexType
Name: CommodityReturnLeg
Namespace: http://www.fpml.org/FpML-5/transparency
Type: nsF:CommodityPerformanceSwapLeg
Containing Schema: fpml-com-5-9.xsd
Abstract
Documentation:
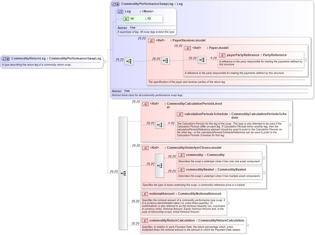
A type describing the return leg of a commodity return swap.
Collapse XSD Schema Diagram:
Drilldown into commodityReturnCalculation in schema fpml-com-5-9_xsd3 Drilldown into notionalAmount in schema fpml-com-5-9_xsd3 Drilldown into commodityBasket in schema fpml-com-5-9_xsd3 Drilldown into commodity in schema fpml-com-5-9_xsd3 Drilldown into CommodityUnderlyerChoice.model in schema fpml-com-5-9_xsd3 Drilldown into calculationPeriodsSchedule in schema fpml-com-5-9_xsd3 Drilldown into CommodityCalculationPeriods.model in schema fpml-com-5-9_xsd3 Drilldown into payerPartyReference in schema fpml-shared-5-9_xsd5 Drilldown into Payer.model in schema fpml-shared-5-9_xsd5 Drilldown into PayerReceiver.model in schema fpml-shared-5-9_xsd5 Drilldown into id in schema fpml-shared-5-9_xsd5 Drilldown into Leg in schema fpml-shared-5-9_xsd5 Drilldown into CommodityPerformanceSwapLeg in schema fpml-com-5-9_xsd3XSD Diagram of CommodityReturnLeg in schema fpml-com-5-9_xsd3 (Financial products Markup Language (FpML®))
Collapse XSD Schema Code:
<xsd:complexType name="CommodityReturnLeg">
    <xsd:annotation>
        <xsd:documentation xml:lang="en">A type describing the return leg of a commodity return swap.</xsd:documentation>
    </xsd:annotation>
    <xsd:complexContent>
        <xsd:extension base="CommodityPerformanceSwapLeg">
            <xsd:sequence>
                <xsd:group ref="CommodityCalculationPeriods.model" />
                <xsd:group ref="CommodityUnderlyerChoice.model">
                    <xsd:annotation>
                        <xsd:documentation xml:lang="en">Specifies the type of asset underlying the swap: a commodity reference price or a basket.</xsd:documentation>
                    </xsd:annotation>
                </xsd:group>
                <xsd:element name="notionalAmount" type="CommodityNotionalAmount">
                    <xsd:annotation>
                        <xsd:documentation xml:lang="en">Specifies the notional amount of a commodity performance type swap. It is a currency-denominated value (i.e. price-times-quantity). In confirmations is also referred to as the Notional Quantity (sic, expressed in currency units), Notional Amount, Equity Notional Amount and, in the case of reinvesting swaps, Initial Notional Amount.</xsd:documentation>
                    </xsd:annotation>
                </xsd:element>
                <xsd:element name="commodityReturnCalculation" type="CommodityReturnCalculation">
                    <xsd:annotation>
                        <xsd:documentation xml:lang="en">Specifies, in relation to each Payment Date, the return percentage which, when multiplied times the notional amount is the amount to which the Payment Date relates.</xsd:documentation>
                    </xsd:annotation>
                </xsd:element>
            </xsd:sequence>
        </xsd:extension>
    </xsd:complexContent>
</xsd:complexType>
Collapse Child Elements:
Name Type Min Occurs Max Occurs
payerPartyReference nsF:payerPartyReference 0 (1)
calculationPeriodsSchedule nsF:calculationPeriodsSchedule 0 (1)
commodity nsF:commodity (1) (1)
commodityBasket nsF:commodityBasket (1) (1)
notionalAmount nsF:notionalAmount (1) (1)
commodityReturnCalculation nsF:commodityReturnCalculation (1) (1)
<xs:group> nsF:PayerReceiver.model (1) (1)
<xs:group> nsF:Payer.model (1) (1)
<xs:group> nsF:CommodityCalculationPeriods.model (1) (1)
<xs:group> nsF:CommodityUnderlyerChoice.model (1) (1)
Collapse Child Attributes:
Name Type Default Value Use
id nsF:id (Optional)
Collapse Derivation Tree:
Collapse References:
nsF:commodityReturnLeg