Definition Type: Element
Name: commodityReturnLeg
Namespace: http://www.fpml.org/FpML-5/transparency
Type: nsF:CommodityReturnLeg
Containing Schema: fpml-com-5-9.xsd
Abstract
Documentation:
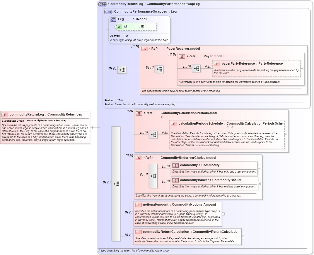
Specifies the return payments of a commodity return swap. There can be one or two return legs. In simple return swaps there is a return leg and an interest (a.k.a. 'fee') leg. In the case of a outperformance swap there are two return legs: the return performance of two commodity underlyers are swapped. In the case of a fully-funded return swap there is no financing component and, therefore, only a single return leg is specified.
Collapse XSD Schema Diagram:
Drilldown into commodityReturnCalculation in schema fpml-com-5-9_xsd3 Drilldown into notionalAmount in schema fpml-com-5-9_xsd3 Drilldown into commodityBasket in schema fpml-com-5-9_xsd3 Drilldown into commodity in schema fpml-com-5-9_xsd3 Drilldown into CommodityUnderlyerChoice.model in schema fpml-com-5-9_xsd3 Drilldown into calculationPeriodsSchedule in schema fpml-com-5-9_xsd3 Drilldown into CommodityCalculationPeriods.model in schema fpml-com-5-9_xsd3 Drilldown into payerPartyReference in schema fpml-shared-5-9_xsd5 Drilldown into Payer.model in schema fpml-shared-5-9_xsd5 Drilldown into PayerReceiver.model in schema fpml-shared-5-9_xsd5 Drilldown into id in schema fpml-shared-5-9_xsd5 Drilldown into Leg in schema fpml-shared-5-9_xsd5 Drilldown into CommodityPerformanceSwapLeg in schema fpml-com-5-9_xsd3 Drilldown into CommodityReturnLeg in schema fpml-com-5-9_xsd3XSD Diagram of commodityReturnLeg in schema fpml-com-5-9_xsd3 (Financial products Markup Language (FpML®))
Collapse XSD Schema Code:
<xsd:element name="commodityReturnLeg" type="CommodityReturnLeg" substitutionGroup="commodityPerformanceSwapLeg">
    <xsd:annotation>
        <xsd:documentation xml:lang="en">Specifies the return payments of a commodity return swap. There can be one or two return legs. In simple return swaps there is a return leg and an interest (a.k.a. 'fee') leg. In the case of a outperformance swap there are two return legs: the return performance of two commodity underlyers are swapped. In the case of a fully-funded return swap there is no financing component and, therefore, only a single return leg is specified.</xsd:documentation>
    </xsd:annotation>
</xsd:element>
Collapse Child Elements:
Name Type Min Occurs Max Occurs
payerPartyReference nsF:payerPartyReference 0 (1)
calculationPeriodsSchedule nsF:calculationPeriodsSchedule 0 (1)
commodity nsF:commodity (1) (1)
commodityBasket nsF:commodityBasket (1) (1)
notionalAmount nsF:notionalAmount (1) (1)
commodityReturnCalculation nsF:commodityReturnCalculation (1) (1)
<xs:group> nsF:PayerReceiver.model (1) (1)
<xs:group> nsF:Payer.model (1) (1)
<xs:group> nsF:CommodityCalculationPeriods.model (1) (1)
<xs:group> nsF:CommodityUnderlyerChoice.model (1) (1)
Collapse Child Attributes:
Name Type Default Value Use
id nsF:id (Optional)
Collapse Derivation Tree:
Collapse References:
nsF:commodityPerformanceSwapLeg