Definition Type: ComplexType
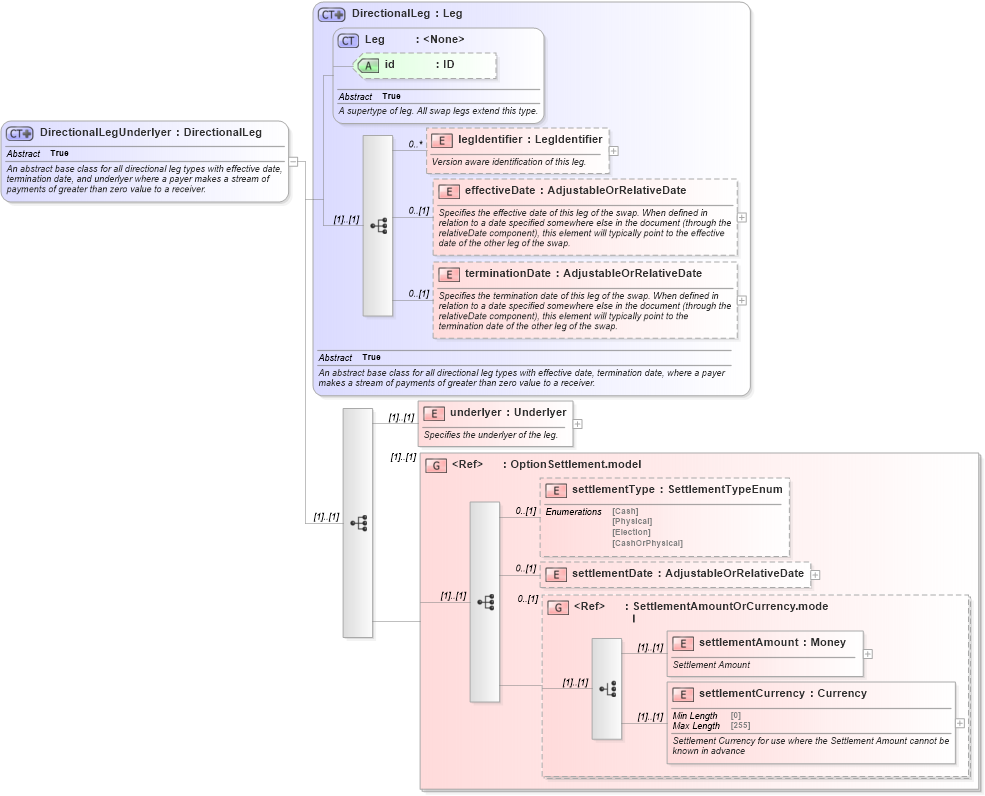
Name: DirectionalLegUnderlyer
Namespace: http://www.fpml.org/FpML-5/transparency
Type: nsF:DirectionalLeg
Containing Schema: fpml-eq-shared-5-9.xsd
Abstract True
Documentation:
An abstract base class for all directional leg types with effective date, termination date, and underlyer where a payer makes a stream of payments of greater than zero value to a receiver.
Collapse XSD Schema Diagram:
Drilldown into settlementCurrency in schema fpml-shared-5-9_xsd5 Drilldown into settlementAmount in schema fpml-shared-5-9_xsd5 Drilldown into SettlementAmountOrCurrency.model in schema fpml-shared-5-9_xsd5 Drilldown into settlementDate in schema fpml-option-shared-5-9_xsd4 Drilldown into settlementType in schema fpml-option-shared-5-9_xsd4 Drilldown into OptionSettlement.model in schema fpml-option-shared-5-9_xsd4 Drilldown into underlyer in schema fpml-eq-shared-5-9_xsd3 Drilldown into terminationDate in schema fpml-shared-5-9_xsd5 Drilldown into effectiveDate in schema fpml-shared-5-9_xsd5 Drilldown into legIdentifier in schema fpml-shared-5-9_xsd5 Drilldown into id in schema fpml-shared-5-9_xsd5 Drilldown into Leg in schema fpml-shared-5-9_xsd5 Drilldown into DirectionalLeg in schema fpml-shared-5-9_xsd5XSD Diagram of DirectionalLegUnderlyer in schema fpml-eq-shared-5-9_xsd3 (Financial products Markup Language (FpML®))
Collapse XSD Schema Code:
<xsd:complexType name="DirectionalLegUnderlyer" abstract="true">
    <xsd:annotation>
        <xsd:documentation xml:lang="en">An abstract base class for all directional leg types with effective date, termination date, and underlyer where a payer makes a stream of payments of greater than zero value to a receiver.</xsd:documentation>
    </xsd:annotation>
    <xsd:complexContent>
        <xsd:extension base="DirectionalLeg">
            <xsd:sequence>
                <xsd:element name="underlyer" type="Underlyer">
                    <xsd:annotation>
                        <xsd:documentation xml:lang="en">Specifies the underlyer of the leg.</xsd:documentation>
                    </xsd:annotation>
                </xsd:element>
                <xsd:group ref="OptionSettlement.model" />
            </xsd:sequence>
        </xsd:extension>
    </xsd:complexContent>
</xsd:complexType>
Collapse Child Elements:
Name Type Min Occurs Max Occurs
legIdentifier nsF:legIdentifier 0 unbounded
effectiveDate nsF:effectiveDate 0 (1)
terminationDate nsF:terminationDate 0 (1)
underlyer nsF:underlyer (1) (1)
settlementType nsF:settlementType 0 (1)
settlementDate nsF:settlementDate 0 (1)
settlementAmount nsF:settlementAmount (1) (1)
settlementCurrency nsF:settlementCurrency (1) (1)
<xs:group> nsF:OptionSettlement.model (1) (1)
<xs:group> nsF:SettlementAmountOrCurrency.model 0 (1)
Collapse Child Attributes:
Name Type Default Value Use
id nsF:id (Optional)
Collapse Derivation Tree:
Collapse References:
nsF:DirectionalLegUnderlyerValuationnsF:DividendLeg,