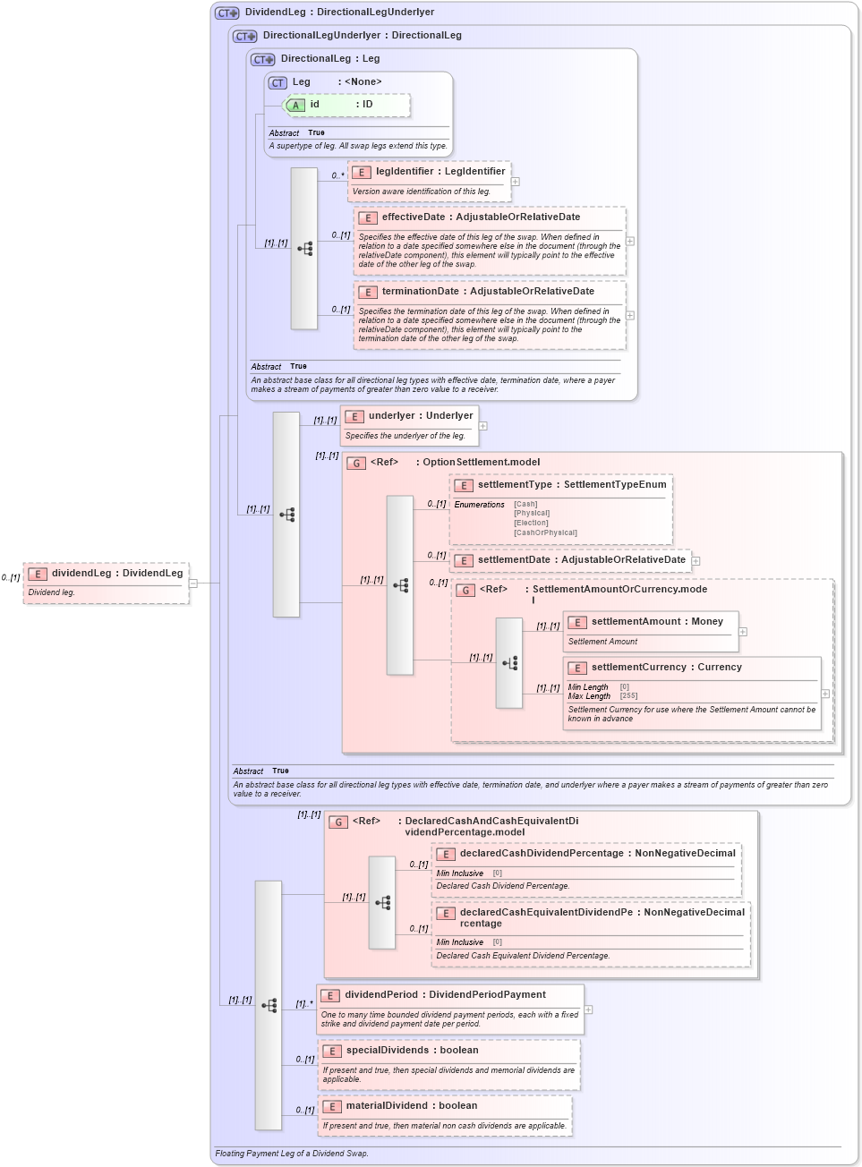
Definition Type: Element
Name: dividendLeg
Namespace: http://www.fpml.org/FpML-5/transparency
Type: nsF:DividendLeg
Containing Schema: fpml-dividend-swaps-5-9.xsd
MinOccurs 0
MaxOccurs (1)
Abstract
Documentation:
Dividend leg.
Collapse XSD Schema Diagram:
Drilldown into materialDividend in schema fpml-dividend-swaps-5-9_xsd3 Drilldown into specialDividends in schema fpml-dividend-swaps-5-9_xsd3 Drilldown into dividendPeriod in schema fpml-dividend-swaps-5-9_xsd3 Drilldown into declaredCashEquivalentDividendPercentage in schema fpml-eq-shared-5-9_xsd3 Drilldown into declaredCashDividendPercentage in schema fpml-eq-shared-5-9_xsd3 Drilldown into DeclaredCashAndCashEquivalentDividendPercentage.model in schema fpml-eq-shared-5-9_xsd3 Drilldown into settlementCurrency in schema fpml-shared-5-9_xsd5 Drilldown into settlementAmount in schema fpml-shared-5-9_xsd5 Drilldown into SettlementAmountOrCurrency.model in schema fpml-shared-5-9_xsd5 Drilldown into settlementDate in schema fpml-option-shared-5-9_xsd4 Drilldown into settlementType in schema fpml-option-shared-5-9_xsd4 Drilldown into OptionSettlement.model in schema fpml-option-shared-5-9_xsd4 Drilldown into underlyer in schema fpml-eq-shared-5-9_xsd3 Drilldown into terminationDate in schema fpml-shared-5-9_xsd5 Drilldown into effectiveDate in schema fpml-shared-5-9_xsd5 Drilldown into legIdentifier in schema fpml-shared-5-9_xsd5 Drilldown into id in schema fpml-shared-5-9_xsd5 Drilldown into Leg in schema fpml-shared-5-9_xsd5 Drilldown into DirectionalLeg in schema fpml-shared-5-9_xsd5 Drilldown into DirectionalLegUnderlyer in schema fpml-eq-shared-5-9_xsd3 Drilldown into DividendLeg in schema fpml-dividend-swaps-5-9_xsd3XSD Diagram of dividendLeg in schema fpml-dividend-swaps-5-9_xsd3 (Financial products Markup Language (FpML®))
Collapse XSD Schema Code:
<xsd:element name="dividendLeg" type="DividendLeg" minOccurs="0">
    <xsd:annotation>
        <xsd:documentation xml:lang="en">Dividend leg.</xsd:documentation>
    </xsd:annotation>
</xsd:element>
Collapse Child Elements:
Name Type Min Occurs Max Occurs
legIdentifier nsF:legIdentifier 0 unbounded
effectiveDate nsF:effectiveDate 0 (1)
terminationDate nsF:terminationDate 0 (1)
underlyer nsF:underlyer (1) (1)
settlementType nsF:settlementType 0 (1)
settlementDate nsF:settlementDate 0 (1)
settlementAmount nsF:settlementAmount (1) (1)
settlementCurrency nsF:settlementCurrency (1) (1)
declaredCashDividendPercentage nsF:declaredCashDividendPercentage 0 (1)
declaredCashEquivalentDividendPercentage nsF:declaredCashEquivalentDividendPercentage 0 (1)
dividendPeriod nsF:dividendPeriod (1) unbounded
specialDividends nsF:specialDividends 0 (1)
materialDividend nsF:materialDividend 0 (1)
<xs:group> nsF:OptionSettlement.model (1) (1)
<xs:group> nsF:SettlementAmountOrCurrency.model 0 (1)
<xs:group> nsF:DeclaredCashAndCashEquivalentDividendPercentage.model (1) (1)
Collapse Child Attributes:
Name Type Default Value Use
id nsF:id (Optional)
Collapse Derivation Tree: