Definition Type: Element
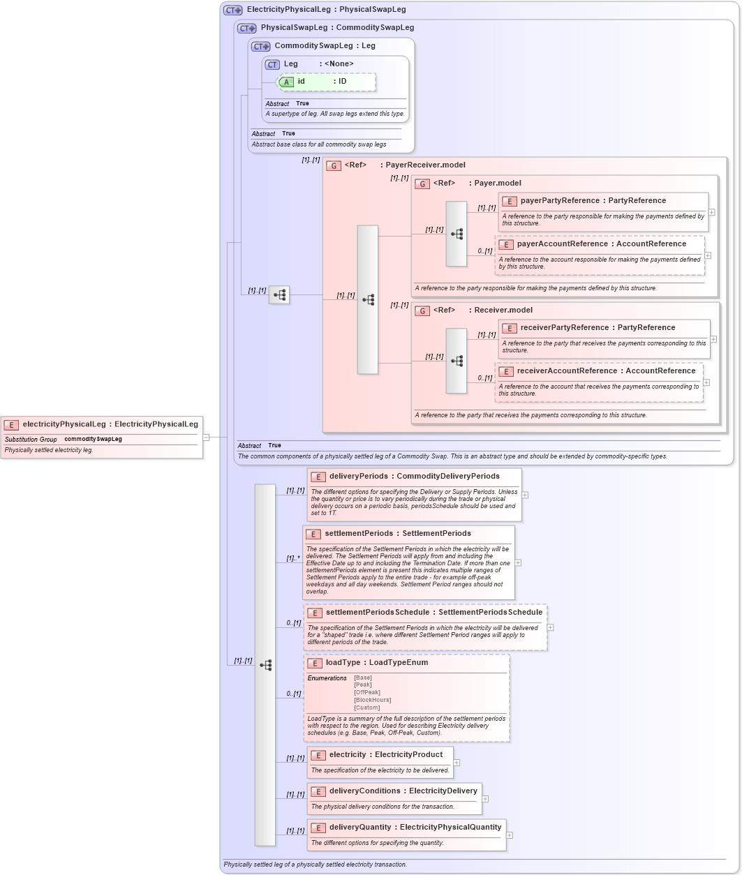
Name: electricityPhysicalLeg
Namespace: http://www.fpml.org/FpML-5/confirmation
Type: nsA:ElectricityPhysicalLeg
Containing Schema: fpml-com-5-9.xsd
Abstract
Documentation:
Physically settled electricity leg.
Collapse XSD Schema Diagram:
Drilldown into deliveryQuantity in schema fpml-com-5-9_xsd Drilldown into deliveryConditions in schema fpml-com-5-9_xsd Drilldown into electricity in schema fpml-com-5-9_xsd Drilldown into loadType in schema fpml-com-5-9_xsd Drilldown into settlementPeriodsSchedule in schema fpml-com-5-9_xsd Drilldown into settlementPeriods in schema fpml-com-5-9_xsd Drilldown into deliveryPeriods in schema fpml-com-5-9_xsd Drilldown into receiverAccountReference in schema fpml-shared-5-9_xsd Drilldown into receiverPartyReference in schema fpml-shared-5-9_xsd Drilldown into Receiver.model in schema fpml-shared-5-9_xsd Drilldown into payerAccountReference in schema fpml-shared-5-9_xsd Drilldown into payerPartyReference in schema fpml-shared-5-9_xsd Drilldown into Payer.model in schema fpml-shared-5-9_xsd Drilldown into PayerReceiver.model in schema fpml-shared-5-9_xsd Drilldown into id in schema fpml-shared-5-9_xsd Drilldown into Leg in schema fpml-shared-5-9_xsd Drilldown into CommoditySwapLeg in schema fpml-com-5-9_xsd Drilldown into PhysicalSwapLeg in schema fpml-com-5-9_xsd Drilldown into ElectricityPhysicalLeg in schema fpml-com-5-9_xsdXSD Diagram of electricityPhysicalLeg in schema fpml-com-5-9_xsd (Financial products Markup Language (FpML®))
Collapse XSD Schema Code:
<xsd:element name="electricityPhysicalLeg" type="ElectricityPhysicalLeg" substitutionGroup="commoditySwapLeg">
    <xsd:annotation>
        <xsd:documentation xml:lang="en">Physically settled electricity leg.</xsd:documentation>
    </xsd:annotation>
</xsd:element>
Collapse Child Elements:
Name Type Min Occurs Max Occurs
payerPartyReference nsA:payerPartyReference (1) (1)
payerAccountReference nsA:payerAccountReference 0 (1)
receiverPartyReference nsA:receiverPartyReference (1) (1)
receiverAccountReference nsA:receiverAccountReference 0 (1)
deliveryPeriods nsA:deliveryPeriods (1) (1)
settlementPeriods nsA:settlementPeriods (1) unbounded
settlementPeriodsSchedule nsA:settlementPeriodsSchedule 0 (1)
loadType nsA:loadType 0 (1)
electricity nsA:electricity (1) (1)
deliveryConditions nsA:deliveryConditions (1) (1)
deliveryQuantity nsA:deliveryQuantity (1) (1)
<xs:group> nsA:PayerReceiver.model (1) (1)
<xs:group> nsA:Payer.model (1) (1)
<xs:group> nsA:Receiver.model (1) (1)
Collapse Child Attributes:
Name Type Default Value Use
id nsA:id (Optional)
Collapse Derivation Tree:
Collapse References:
nsA:commoditySwapLeg