Definition Type: Group
Name: Events.model
Namespace: http://www.fpml.org/FpML-5/reporting
Containing Schema: fpml-business-events-5-9.xsd
Documentation:
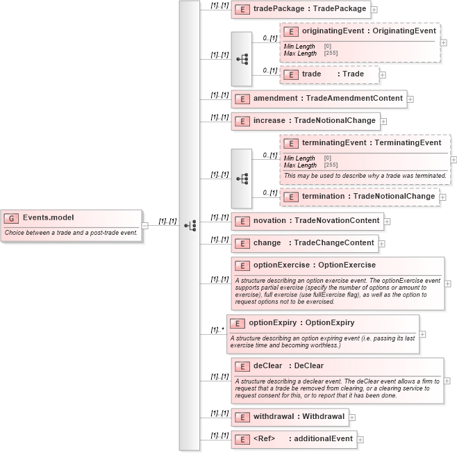
Choice between a trade and a post-trade event.
Collapse XSD Schema Diagram:
Drilldown into additionalEvent in schema fpml-business-events-5-9_xsd3 Drilldown into withdrawal in schema fpml-business-events-5-9_xsd3 Drilldown into deClear in schema fpml-business-events-5-9_xsd3 Drilldown into optionExpiry in schema fpml-business-events-5-9_xsd3 Drilldown into optionExercise in schema fpml-business-events-5-9_xsd3 Drilldown into change in schema fpml-business-events-5-9_xsd3 Drilldown into novation in schema fpml-business-events-5-9_xsd3 Drilldown into termination in schema fpml-business-events-5-9_xsd3 Drilldown into terminatingEvent in schema fpml-business-events-5-9_xsd3 Drilldown into increase in schema fpml-business-events-5-9_xsd3 Drilldown into amendment in schema fpml-business-events-5-9_xsd3 Drilldown into trade in schema fpml-business-events-5-9_xsd3 Drilldown into originatingEvent in schema fpml-business-events-5-9_xsd3 Drilldown into tradePackage in schema fpml-business-events-5-9_xsd3XSD Diagram of Events.model in schema fpml-business-events-5-9_xsd3 (Financial products Markup Language (FpML®))
Collapse XSD Schema Code:
<xsd:group name="Events.model">
    <xsd:annotation>
        <xsd:documentation xml:lang="en">Choice between a trade and a post-trade event.</xsd:documentation>
    </xsd:annotation>
    <xsd:choice>
        <xsd:element name="tradePackage" type="TradePackage" />
        <xsd:sequence>
            <xsd:element name="originatingEvent" type="OriginatingEvent" minOccurs="0" />
            <xsd:element name="trade" type="Trade" minOccurs="0" />
        </xsd:sequence>
        <xsd:element name="amendment" type="TradeAmendmentContent" />
        <xsd:element name="increase" type="TradeNotionalChange" />
        <xsd:sequence>
            <xsd:element name="terminatingEvent" type="TerminatingEvent" minOccurs="0">
                <xsd:annotation>
                    <xsd:documentation xml:lang="en">This may be used to describe why a trade was terminated.</xsd:documentation>
                </xsd:annotation>
            </xsd:element>
            <xsd:element name="termination" type="TradeNotionalChange" minOccurs="0" />
        </xsd:sequence>
        <xsd:element name="novation" type="TradeNovationContent" />
        <xsd:element name="change" type="TradeChangeContent" />
        <xsd:element name="optionExercise" type="OptionExercise">
            <xsd:annotation>
                <xsd:documentation xml:lang="en">A structure describing an option exercise event. The optionExercise event supports partial exercise (specify the number of options or amount to exercise), full exercise (use fullExercise flag), as well as the option to request options not to be exercised.</xsd:documentation>
            </xsd:annotation>
        </xsd:element>
        <xsd:element name="optionExpiry" type="OptionExpiry" maxOccurs="unbounded">
            <xsd:annotation>
                <xsd:documentation xml:lang="en">A structure describing an option expiring event (i.e. passing its last exercise time and becoming worthless.)</xsd:documentation>
            </xsd:annotation>
        </xsd:element>
        <xsd:element name="deClear" type="DeClear">
            <xsd:annotation>
                <xsd:documentation xml:lang="en">A structure describing a declear event. The deClear event allows a firm to request that a trade be removed from clearing, or a clearing service to request consent for this, or to report that it has been done.</xsd:documentation>
            </xsd:annotation>
        </xsd:element>
        <xsd:element name="withdrawal" type="Withdrawal" />
        <xsd:element ref="additionalEvent">
            <xsd:annotation>
                <xsd:documentation xml:lang="en">The additionalEvent element is an extension/substitution point to customize FpML and add additional events.</xsd:documentation>
            </xsd:annotation>
        </xsd:element>
    </xsd:choice>
</xsd:group>
Collapse Child Elements:
Name Type Min Occurs Max Occurs
tradePackage nsE:tradePackage (1) (1)
originatingEvent nsE:originatingEvent 0 (1)
trade nsE:trade 0 (1)
amendment nsE:amendment (1) (1)
increase nsE:increase (1) (1)
terminatingEvent nsE:terminatingEvent 0 (1)
termination nsE:termination 0 (1)
novation nsE:novation (1) (1)
change nsE:change (1) (1)
optionExercise nsE:optionExercise (1) (1)
optionExpiry nsE:optionExpiry (1) unbounded
deClear nsE:deClear (1) (1)
withdrawal nsE:withdrawal (1) (1)
additionalEvent nsE:additionalEvent (1) (1)