Definition Type: ComplexType
Name: ExecutionNotification
Namespace: http://www.fpml.org/FpML-5/confirmation
Type: nsA:CorrectableRequestMessage
Containing Schema: fpml-confirmation-processes-5-9.xsd
Abstract
Documentation:
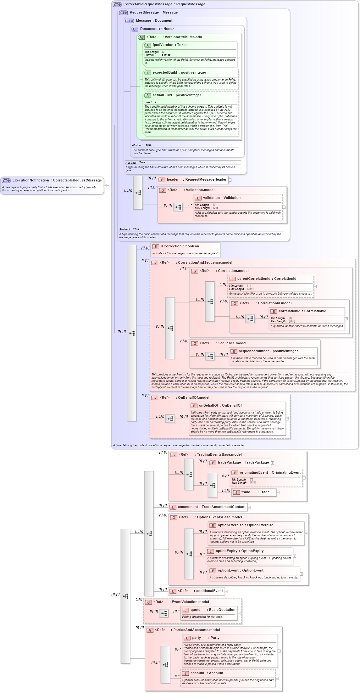
A message notifying a party that a trade execution has occurred. (Typically this is sent by an execution platform to a participant.)
Collapse XSD Schema Diagram:
Drilldown into account in schema fpml-shared-5-9_xsd Drilldown into party in schema fpml-shared-5-9_xsd Drilldown into PartiesAndAccounts.model in schema fpml-shared-5-9_xsd Drilldown into quote in schema fpml-business-events-5-9_xsd Drilldown into EventValuation.model in schema fpml-business-events-5-9_xsd Drilldown into additionalEvent in schema fpml-business-events-5-9_xsd Drilldown into optionEvent in schema fpml-business-events-5-9_xsd Drilldown into optionExpiry in schema fpml-business-events-5-9_xsd Drilldown into optionExercise in schema fpml-business-events-5-9_xsd Drilldown into OptionsEventsBase.model in schema fpml-business-events-5-9_xsd Drilldown into amendment in schema fpml-confirmation-processes-5-9_xsd Drilldown into trade in schema fpml-business-events-5-9_xsd Drilldown into originatingEvent in schema fpml-business-events-5-9_xsd Drilldown into tradePackage in schema fpml-business-events-5-9_xsd Drilldown into TradingEventsBase.model in schema fpml-business-events-5-9_xsd Drilldown into onBehalfOf in schema fpml-shared-5-9_xsd Drilldown into OnBehalfOf.model in schema fpml-shared-5-9_xsd Drilldown into sequenceNumber in schema fpml-msg-5-9_xsd Drilldown into Sequence.model in schema fpml-msg-5-9_xsd Drilldown into correlationId in schema fpml-msg-5-9_xsd Drilldown into CorrelationId.model in schema fpml-msg-5-9_xsd Drilldown into parentCorrelationId in schema fpml-msg-5-9_xsd Drilldown into Correlation.model in schema fpml-msg-5-9_xsd Drilldown into CorrelationAndSequence.model in schema fpml-msg-5-9_xsd Drilldown into isCorrection in schema fpml-msg-5-9_xsd Drilldown into validation in schema fpml-doc-5-9_xsd Drilldown into Validation.model in schema fpml-doc-5-9_xsd Drilldown into header in schema fpml-msg-5-9_xsd Drilldown into actualBuild in schema fpml-doc-5-9_xsd Drilldown into expectedBuild in schema fpml-doc-5-9_xsd Drilldown into fpmlVersion in schema fpml-doc-5-9_xsd Drilldown into VersionAttributes.atts in schema fpml-doc-5-9_xsd Drilldown into Document in schema fpml-doc-5-9_xsd Drilldown into Message in schema fpml-msg-5-9_xsd Drilldown into RequestMessage in schema fpml-msg-5-9_xsd Drilldown into CorrectableRequestMessage in schema fpml-msg-5-9_xsdXSD Diagram of ExecutionNotification in schema fpml-confirmation-processes-5-9_xsd (Financial products Markup Language (FpML®))
Collapse XSD Schema Code:
<xsd:complexType name="ExecutionNotification">
    <xsd:annotation>
        <xsd:documentation xml:lang="en">A message notifying a party that a trade execution has occurred. (Typically this is sent by an execution platform to a participant.)</xsd:documentation>
    </xsd:annotation>
    <xsd:complexContent>
        <xsd:extension base="CorrectableRequestMessage">
            <xsd:sequence>
                <xsd:choice>
                    <xsd:group ref="TradingEventsBase.model" />
                    <xsd:element name="amendment" type="TradeAmendmentContent" />
                    <xsd:group ref="OptionsEventsBase.model" />
                    <xsd:element ref="additionalEvent" />
                </xsd:choice>
                <xsd:group ref="EventValuation.model" minOccurs="0" />
                <xsd:group ref="PartiesAndAccounts.model" />
            </xsd:sequence>
        </xsd:extension>
    </xsd:complexContent>
</xsd:complexType>
Collapse Child Elements:
Name Type Min Occurs Max Occurs
header nsA:header (1) (1)
validation nsA:validation 0 unbounded
isCorrection nsA:isCorrection (1) (1)
parentCorrelationId nsA:parentCorrelationId 0 (1)
correlationId nsA:correlationId (1) (1)
sequenceNumber nsA:sequenceNumber (1) (1)
onBehalfOf nsA:onBehalfOf (1) (1)
tradePackage nsA:tradePackage (1) (1)
originatingEvent nsA:originatingEvent 0 (1)
trade nsA:trade (1) (1)
amendment nsA:amendment (1) (1)
optionExercise nsA:optionExercise (1) (1)
optionExpiry nsA:optionExpiry (1) unbounded
optionEvent nsA:optionEvent (1) (1)
additionalEvent nsA:additionalEvent (1) (1)
quote nsA:quote (1) unbounded
party nsA:party (1) unbounded
account nsA:account 0 unbounded
<xs:group> nsA:Validation.model (1) (1)
<xs:group> nsA:CorrelationAndSequence.model 0 (1)
<xs:group> nsA:Correlation.model (1) (1)
<xs:group> nsA:CorrelationId.model (1) (1)
<xs:group> nsA:Sequence.model (1) (1)
<xs:group> nsA:OnBehalfOf.model 0 (1)
<xs:group> nsA:TradingEventsBase.model (1) (1)
<xs:group> nsA:OptionsEventsBase.model (1) (1)
<xs:group> nsA:EventValuation.model 0 (1)
<xs:group> nsA:PartiesAndAccounts.model (1) (1)
Collapse Child Attributes:
Name Type Default Value Use
fpmlVersion nsA:fpmlVersion Required
expectedBuild nsA:expectedBuild (Optional)
actualBuild nsA:actualBuild (Optional)
Collapse Derivation Tree:
Collapse References:
nsA:executionNotification, nsA:optionExpirationNotification