Definition Type: Group
Name: ExposureCategory.model
Namespace: http://www.fpml.org/FpML-5/reporting
Containing Schema: fpml-reporting-5-9.xsd
Documentation:
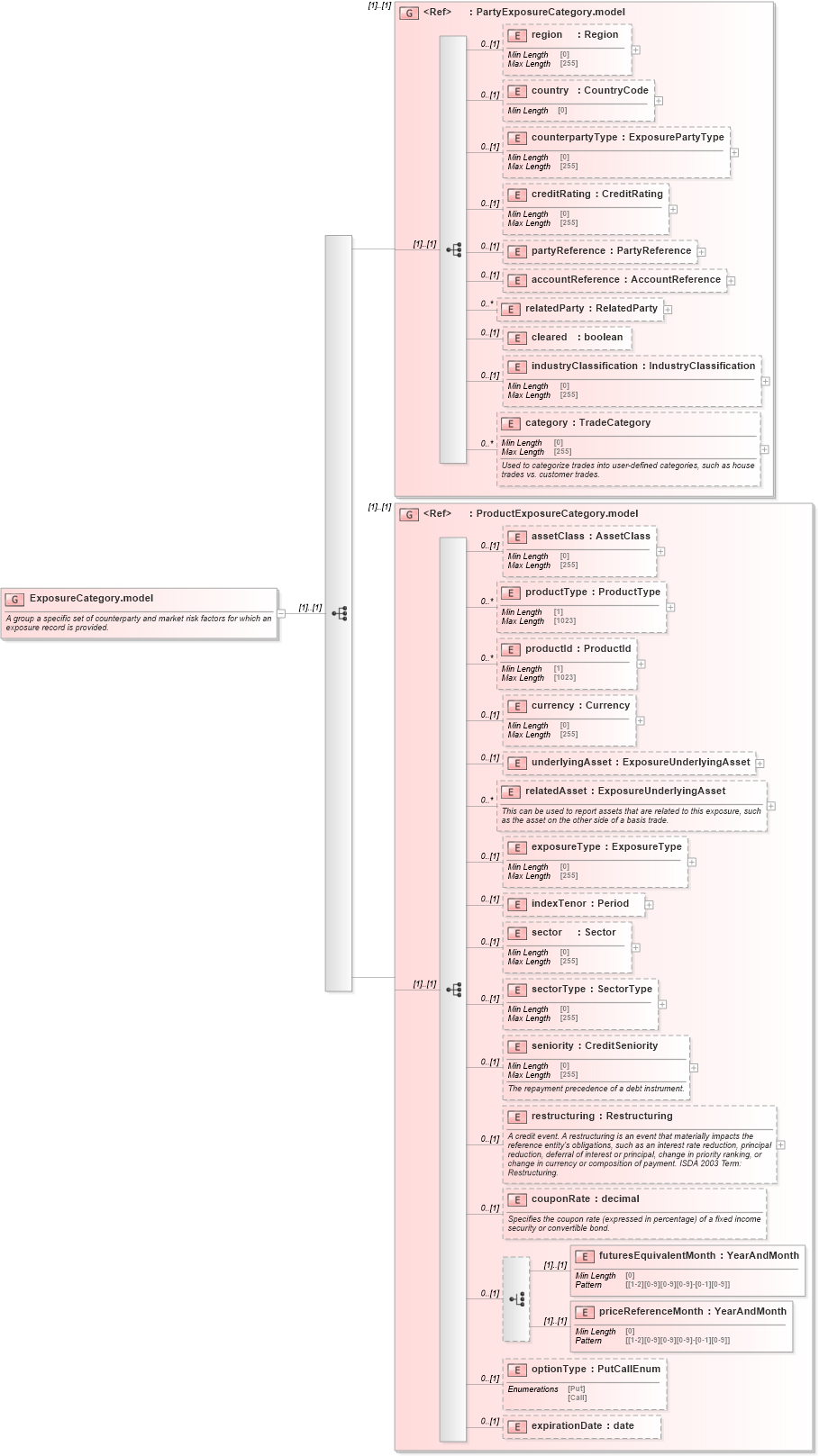
A group a specific set of counterparty and market risk factors for which an exposure record is provided.
Collapse XSD Schema Diagram:
Drilldown into expirationDate in schema fpml-reporting-5-9_xsd Drilldown into optionType in schema fpml-reporting-5-9_xsd Drilldown into priceReferenceMonth in schema fpml-reporting-5-9_xsd Drilldown into futuresEquivalentMonth in schema fpml-reporting-5-9_xsd Drilldown into couponRate in schema fpml-reporting-5-9_xsd Drilldown into restructuring in schema fpml-reporting-5-9_xsd Drilldown into seniority in schema fpml-reporting-5-9_xsd Drilldown into sectorType in schema fpml-reporting-5-9_xsd Drilldown into sector in schema fpml-reporting-5-9_xsd Drilldown into indexTenor in schema fpml-reporting-5-9_xsd Drilldown into exposureType in schema fpml-reporting-5-9_xsd Drilldown into relatedAsset in schema fpml-reporting-5-9_xsd Drilldown into underlyingAsset in schema fpml-reporting-5-9_xsd Drilldown into currency in schema fpml-reporting-5-9_xsd Drilldown into productId in schema fpml-reporting-5-9_xsd Drilldown into productType in schema fpml-reporting-5-9_xsd Drilldown into assetClass in schema fpml-reporting-5-9_xsd Drilldown into ProductExposureCategory.model in schema fpml-reporting-5-9_xsd Drilldown into category in schema fpml-reporting-5-9_xsd Drilldown into industryClassification in schema fpml-reporting-5-9_xsd Drilldown into cleared in schema fpml-reporting-5-9_xsd Drilldown into relatedParty in schema fpml-reporting-5-9_xsd Drilldown into accountReference in schema fpml-reporting-5-9_xsd Drilldown into partyReference in schema fpml-reporting-5-9_xsd Drilldown into creditRating in schema fpml-reporting-5-9_xsd Drilldown into counterpartyType in schema fpml-reporting-5-9_xsd Drilldown into country in schema fpml-reporting-5-9_xsd Drilldown into region in schema fpml-reporting-5-9_xsd Drilldown into PartyExposureCategory.model in schema fpml-reporting-5-9_xsdXSD Diagram of ExposureCategory.model in schema fpml-reporting-5-9_xsd (Financial products Markup Language (FpML®))
Collapse XSD Schema Code:
<xsd:group name="ExposureCategory.model">
    <xsd:annotation>
        <xsd:documentation xml:lang="en">A group a specific set of counterparty and market risk factors for which an exposure record is provided.</xsd:documentation>
    </xsd:annotation>
    <xsd:sequence>
        <xsd:group ref="PartyExposureCategory.model" />
        <xsd:group ref="ProductExposureCategory.model" />
    </xsd:sequence>
</xsd:group>
Collapse Child Elements:
Name Type Min Occurs Max Occurs
region nsE:region 0 (1)
country nsE:country 0 (1)
counterpartyType nsE:counterpartyType 0 (1)
creditRating nsE:creditRating 0 (1)
partyReference nsE:partyReference 0 (1)
accountReference nsE:accountReference 0 (1)
relatedParty nsE:relatedParty 0 unbounded
cleared nsE:cleared 0 (1)
industryClassification nsE:industryClassification 0 (1)
category nsE:category 0 unbounded
assetClass nsE:assetClass 0 (1)
productType nsE:productType 0 unbounded
productId nsE:productId 0 unbounded
currency nsE:currency 0 (1)
underlyingAsset nsE:underlyingAsset 0 (1)
relatedAsset nsE:relatedAsset 0 unbounded
exposureType nsE:exposureType 0 (1)
indexTenor nsE:indexTenor 0 (1)
sector nsE:sector 0 (1)
sectorType nsE:sectorType 0 (1)
seniority nsE:seniority 0 (1)
restructuring nsE:restructuring 0 (1)
couponRate nsE:couponRate 0 (1)
futuresEquivalentMonth nsE:futuresEquivalentMonth (1) (1)
priceReferenceMonth nsE:priceReferenceMonth (1) (1)
optionType nsE:optionType 0 (1)
expirationDate nsE:expirationDate 0 (1)
<xs:group> nsE:PartyExposureCategory.model (1) (1)
<xs:group> nsE:ProductExposureCategory.model (1) (1)