Definition Type: ComplexType
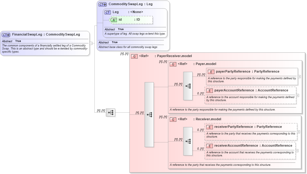
Name: FinancialSwapLeg
Namespace: http://www.fpml.org/FpML-5/recordkeeping
Type: nsD:CommoditySwapLeg
Containing Schema: fpml-com-5-9.xsd
Abstract True
Documentation:
The common components of a financially settled leg of a Commodity Swap. This is an abstract type and should be extended by commodity-specific types.
Collapse XSD Schema Diagram:
Drilldown into receiverAccountReference in schema fpml-shared-5-9_xsd3 Drilldown into receiverPartyReference in schema fpml-shared-5-9_xsd3 Drilldown into Receiver.model in schema fpml-shared-5-9_xsd3 Drilldown into payerAccountReference in schema fpml-shared-5-9_xsd3 Drilldown into payerPartyReference in schema fpml-shared-5-9_xsd3 Drilldown into Payer.model in schema fpml-shared-5-9_xsd3 Drilldown into PayerReceiver.model in schema fpml-shared-5-9_xsd3 Drilldown into id in schema fpml-shared-5-9_xsd3 Drilldown into Leg in schema fpml-shared-5-9_xsd3 Drilldown into CommoditySwapLeg in schema fpml-com-5-9_xsd1XSD Diagram of FinancialSwapLeg in schema fpml-com-5-9_xsd1 (Financial products Markup Language (FpML®))
Collapse XSD Schema Code:
<xsd:complexType name="FinancialSwapLeg" abstract="true">
    <xsd:annotation>
        <xsd:documentation xml:lang="en">The common components of a financially settled leg of a Commodity Swap. This is an abstract type and should be extended by commodity-specific types.</xsd:documentation>
    </xsd:annotation>
    <xsd:complexContent>
        <xsd:extension base="CommoditySwapLeg">
            <xsd:sequence>
                <xsd:group ref="PayerReceiver.model" />
            </xsd:sequence>
        </xsd:extension>
    </xsd:complexContent>
</xsd:complexType>
Collapse Child Elements:
Name Type Min Occurs Max Occurs
payerPartyReference nsD:payerPartyReference (1) (1)
payerAccountReference nsD:payerAccountReference 0 (1)
receiverPartyReference nsD:receiverPartyReference 0 (1)
receiverAccountReference nsD:receiverAccountReference 0 (1)
<xs:group> nsD:PayerReceiver.model (1) (1)
<xs:group> nsD:Payer.model (1) (1)
<xs:group> nsD:Receiver.model (1) (1)
Collapse Child Attributes:
Name Type Default Value Use
id nsD:id (Optional)
Collapse Derivation Tree:
Collapse References:
nsD:FixedPriceLeg, nsD:FloatingPriceLeg, nsD:WeatherLeg