Definition Type: Element
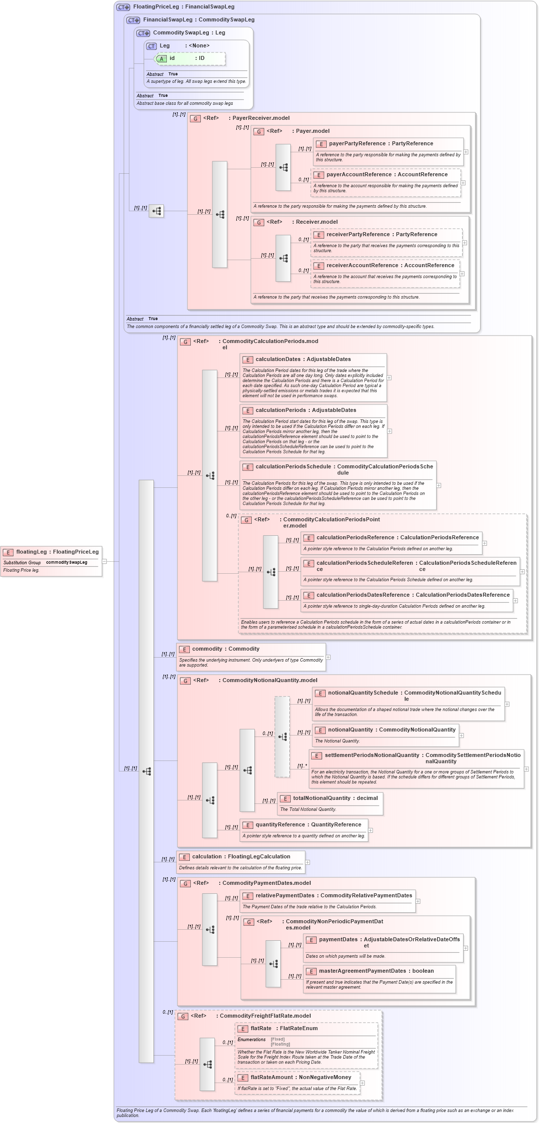
Name: floatingLeg
Namespace: http://www.fpml.org/FpML-5/recordkeeping
Type: nsD:FloatingPriceLeg
Containing Schema: fpml-com-5-9.xsd
Abstract
Documentation:
Floating Price leg.
Collapse XSD Schema Diagram:
Drilldown into flatRateAmount in schema fpml-com-5-9_xsd1 Drilldown into flatRate in schema fpml-com-5-9_xsd1 Drilldown into CommodityFreightFlatRate.model in schema fpml-com-5-9_xsd1 Drilldown into masterAgreementPaymentDates in schema fpml-com-5-9_xsd1 Drilldown into paymentDates in schema fpml-com-5-9_xsd1 Drilldown into CommodityNonPeriodicPaymentDates.model in schema fpml-com-5-9_xsd1 Drilldown into relativePaymentDates in schema fpml-com-5-9_xsd1 Drilldown into CommodityPaymentDates.model in schema fpml-com-5-9_xsd1 Drilldown into calculation in schema fpml-com-5-9_xsd1 Drilldown into quantityReference in schema fpml-com-5-9_xsd1 Drilldown into totalNotionalQuantity in schema fpml-com-5-9_xsd1 Drilldown into settlementPeriodsNotionalQuantity in schema fpml-com-5-9_xsd1 Drilldown into notionalQuantity in schema fpml-com-5-9_xsd1 Drilldown into notionalQuantitySchedule in schema fpml-com-5-9_xsd1 Drilldown into CommodityNotionalQuantity.model in schema fpml-com-5-9_xsd1 Drilldown into commodity in schema fpml-com-5-9_xsd1 Drilldown into calculationPeriodsDatesReference in schema fpml-com-5-9_xsd1 Drilldown into calculationPeriodsScheduleReference in schema fpml-com-5-9_xsd1 Drilldown into calculationPeriodsReference in schema fpml-com-5-9_xsd1 Drilldown into CommodityCalculationPeriodsPointer.model in schema fpml-com-5-9_xsd1 Drilldown into calculationPeriodsSchedule in schema fpml-com-5-9_xsd1 Drilldown into calculationPeriods in schema fpml-com-5-9_xsd1 Drilldown into calculationDates in schema fpml-com-5-9_xsd1 Drilldown into CommodityCalculationPeriods.model in schema fpml-com-5-9_xsd1 Drilldown into receiverAccountReference in schema fpml-shared-5-9_xsd3 Drilldown into receiverPartyReference in schema fpml-shared-5-9_xsd3 Drilldown into Receiver.model in schema fpml-shared-5-9_xsd3 Drilldown into payerAccountReference in schema fpml-shared-5-9_xsd3 Drilldown into payerPartyReference in schema fpml-shared-5-9_xsd3 Drilldown into Payer.model in schema fpml-shared-5-9_xsd3 Drilldown into PayerReceiver.model in schema fpml-shared-5-9_xsd3 Drilldown into id in schema fpml-shared-5-9_xsd3 Drilldown into Leg in schema fpml-shared-5-9_xsd3 Drilldown into CommoditySwapLeg in schema fpml-com-5-9_xsd1 Drilldown into FinancialSwapLeg in schema fpml-com-5-9_xsd1 Drilldown into FloatingPriceLeg in schema fpml-com-5-9_xsd1XSD Diagram of floatingLeg in schema fpml-com-5-9_xsd1 (Financial products Markup Language (FpML®))
Collapse XSD Schema Code:
<xsd:element name="floatingLeg" type="FloatingPriceLeg" substitutionGroup="commoditySwapLeg">
    <xsd:annotation>
        <xsd:documentation xml:lang="en">Floating Price leg.</xsd:documentation>
    </xsd:annotation>
</xsd:element>
Collapse Child Elements:
Name Type Min Occurs Max Occurs
payerPartyReference nsD:payerPartyReference (1) (1)
payerAccountReference nsD:payerAccountReference 0 (1)
receiverPartyReference nsD:receiverPartyReference 0 (1)
receiverAccountReference nsD:receiverAccountReference 0 (1)
calculationDates nsD:calculationDates (1) (1)
calculationPeriods nsD:calculationPeriods (1) (1)
calculationPeriodsSchedule nsD:calculationPeriodsSchedule (1) (1)
calculationPeriodsReference nsD:calculationPeriodsReference (1) (1)
calculationPeriodsScheduleReference nsD:calculationPeriodsScheduleReference (1) (1)
calculationPeriodsDatesReference nsD:calculationPeriodsDatesReference (1) (1)
commodity nsD:commodity (1) (1)
notionalQuantitySchedule nsD:notionalQuantitySchedule (1) (1)
notionalQuantity nsD:notionalQuantity (1) (1)
settlementPeriodsNotionalQuantity nsD:settlementPeriodsNotionalQuantity (1) unbounded
totalNotionalQuantity nsD:totalNotionalQuantity (1) (1)
quantityReference nsD:quantityReference (1) (1)
calculation nsD:calculation (1) (1)
relativePaymentDates nsD:relativePaymentDates (1) (1)
paymentDates nsD:paymentDates (1) (1)
masterAgreementPaymentDates nsD:masterAgreementPaymentDates (1) (1)
flatRate nsD:flatRate 0 (1)
flatRateAmount nsD:flatRateAmount 0 (1)
<xs:group> nsD:PayerReceiver.model (1) (1)
<xs:group> nsD:Payer.model (1) (1)
<xs:group> nsD:Receiver.model (1) (1)
<xs:group> nsD:CommodityCalculationPeriods.model (1) (1)
<xs:group> nsD:CommodityCalculationPeriodsPointer.model 0 (1)
<xs:group> nsD:CommodityNotionalQuantity.model (1) (1)
<xs:group> nsD:CommodityPaymentDates.model (1) (1)
<xs:group> nsD:CommodityNonPeriodicPaymentDates.model (1) (1)
<xs:group> nsD:CommodityFreightFlatRate.model 0 (1)
Collapse Child Attributes:
Name Type Default Value Use
id nsD:id (Optional)
Collapse Derivation Tree:
Collapse References:
nsD:commoditySwapLeg