Definition Type: Element
Name: fixingSchedule
Namespace: http://www.fpml.org/FpML-5/recordkeeping
Type: nsD:FxFixingSchedule
Containing Schema: fpml-fx-accruals-5-9.xsd
MinOccurs (1)
MaxOccurs (1)
Abstract
Documentation:
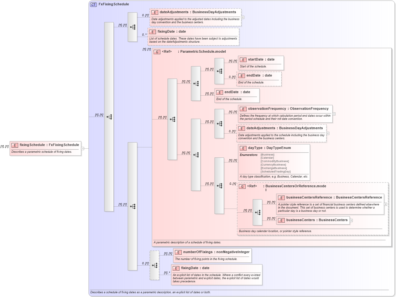
Describes a parametric schedule of fixing dates.
Collapse XSD Schema Diagram:
Drilldown into fixingDate in schema fpml-fx-accruals-5-9_xsd1 Drilldown into numberOfFixings in schema fpml-fx-accruals-5-9_xsd1 Drilldown into businessCenters in schema fpml-shared-5-9_xsd3 Drilldown into businessCentersReference in schema fpml-shared-5-9_xsd3 Drilldown into BusinessCentersOrReference.model in schema fpml-shared-5-9_xsd3 Drilldown into dayType in schema fpml-fx-targets-5-9_xsd1 Drilldown into dateAdjustments in schema fpml-fx-targets-5-9_xsd1 Drilldown into observationFrequency in schema fpml-fx-targets-5-9_xsd1 Drilldown into endDate in schema fpml-fx-targets-5-9_xsd1 Drilldown into endDate in schema fpml-fx-targets-5-9_xsd1 Drilldown into startDate in schema fpml-fx-targets-5-9_xsd1 Drilldown into ParametricSchedule.model in schema fpml-fx-targets-5-9_xsd1 Drilldown into fixingDate in schema fpml-fx-accruals-5-9_xsd1 Drilldown into dateAdjustments in schema fpml-fx-accruals-5-9_xsd1 Drilldown into FxFixingSchedule in schema fpml-fx-accruals-5-9_xsd1XSD Diagram of fixingSchedule in schema fpml-fx-accruals-5-9_xsd1 (Financial products Markup Language (FpML®))
Collapse XSD Schema Code:
<xsd:element name="fixingSchedule" type="FxFixingSchedule">
    <xsd:annotation>
        <xsd:documentation xml:lang="en">Describes a parametric schedule of fixing dates.</xsd:documentation>
    </xsd:annotation>
</xsd:element>
Collapse Child Elements:
Name Type Min Occurs Max Occurs
dateAdjustments nsD:dateAdjustments 0 (1)
fixingDate nsD:fixingDate 0 unbounded
startDate nsD:startDate (1) (1)
endDate nsD:endDate 0 (1)
endDate nsD:endDate (1) (1)
observationFrequency nsD:observationFrequency (1) (1)
dateAdjustments nsD:dateAdjustments 0 (1)
dayType nsD:dayType (1) (1)
businessCentersReference nsD:businessCentersReference (1) (1)
businessCenters nsD:businessCenters (1) (1)
numberOfFixings nsD:numberOfFixings (1) (1)
fixingDate nsD:fixingDate (1) unbounded
<xs:group> nsD:ParametricSchedule.model (1) (1)
<xs:group> nsD:BusinessCentersOrReference.model 0 (1)
Collapse Derivation Tree: