Definition Type: Element
Name: floatingRate
Namespace: http://www.fpml.org/FpML-5/transparency
Type: nsF:FloatingRateCalculation
Containing Schema: fpml-cd-5-9.xsd
MinOccurs (1)
MaxOccurs (1)
Abstract
Documentation:
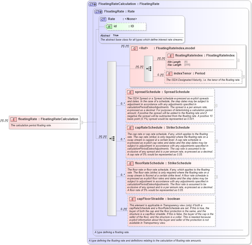
The calculation period floating rate.
Collapse XSD Schema Diagram:
Drilldown into capFloorStraddle in schema fpml-shared-5-9_xsd5 Drilldown into floorRateSchedule in schema fpml-shared-5-9_xsd5 Drilldown into capRateSchedule in schema fpml-shared-5-9_xsd5 Drilldown into spreadSchedule in schema fpml-shared-5-9_xsd5 Drilldown into indexTenor in schema fpml-shared-5-9_xsd5 Drilldown into floatingRateIndex in schema fpml-shared-5-9_xsd5 Drilldown into FloatingRateIndex.model in schema fpml-shared-5-9_xsd5 Drilldown into id in schema fpml-shared-5-9_xsd5 Drilldown into Rate in schema fpml-shared-5-9_xsd5 Drilldown into FloatingRate in schema fpml-shared-5-9_xsd5 Drilldown into FloatingRateCalculation in schema fpml-shared-5-9_xsd5XSD Diagram of floatingRate in schema fpml-cd-5-9_xsd4 (Financial products Markup Language (FpML®))
Collapse XSD Schema Code:
<xsd:element name="floatingRate" type="FloatingRateCalculation">
    <xsd:annotation>
        <xsd:documentation xml:lang="en">The calculation period floating rate.</xsd:documentation>
    </xsd:annotation>
</xsd:element>
Collapse Child Elements:
Name Type Min Occurs Max Occurs
floatingRateIndex nsF:floatingRateIndex (1) (1)
indexTenor nsF:indexTenor 0 (1)
spreadSchedule nsF:spreadSchedule 0 unbounded
capRateSchedule nsF:capRateSchedule 0 unbounded
floorRateSchedule nsF:floorRateSchedule 0 unbounded
capFloorStraddle nsF:capFloorStraddle 0 (1)
<xs:group> nsF:FloatingRateIndex.model (1) (1)
Collapse Child Attributes:
Name Type Default Value Use
id nsF:id (Optional)
Collapse Derivation Tree: