Definition Type: ComplexType
Name: FloatingRate
Namespace: http://www.fpml.org/FpML-5/transparency
Type: nsF:Rate
Containing Schema: fpml-shared-5-9.xsd
Abstract
Documentation:
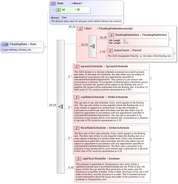
A type defining a floating rate.
Collapse XSD Schema Diagram:
Drilldown into capFloorStraddle in schema fpml-shared-5-9_xsd5 Drilldown into floorRateSchedule in schema fpml-shared-5-9_xsd5 Drilldown into capRateSchedule in schema fpml-shared-5-9_xsd5 Drilldown into spreadSchedule in schema fpml-shared-5-9_xsd5 Drilldown into indexTenor in schema fpml-shared-5-9_xsd5 Drilldown into floatingRateIndex in schema fpml-shared-5-9_xsd5 Drilldown into FloatingRateIndex.model in schema fpml-shared-5-9_xsd5 Drilldown into id in schema fpml-shared-5-9_xsd5 Drilldown into Rate in schema fpml-shared-5-9_xsd5XSD Diagram of FloatingRate in schema fpml-shared-5-9_xsd5 (Financial products Markup Language (FpML®))
Collapse XSD Schema Code:
<xsd:complexType name="FloatingRate">
    <xsd:annotation>
        <xsd:documentation xml:lang="en">A type defining a floating rate.</xsd:documentation>
    </xsd:annotation>
    <xsd:complexContent>
        <xsd:extension base="Rate">
            <xsd:sequence>
                <xsd:group ref="FloatingRateIndex.model" />
                <xsd:element name="spreadSchedule" type="SpreadSchedule" minOccurs="0" maxOccurs="unbounded">
                    <xsd:annotation>
                        <xsd:documentation xml:lang="en">The ISDA Spread or a Spread schedule expressed as explicit spreads and dates. In the case of a schedule, the step dates may be subject to adjustment in accordance with any adjustments specified in calculationPeriodDatesAdjustments. The spread is a per annum rate, expressed as a decimal. For purposes of determining a calculation period amount, if positive the spread will be added to the floating rate and if negative the spread will be subtracted from the floating rate. A positive 10 basis point (0.1%) spread would be represented as 0.001.</xsd:documentation>
                    </xsd:annotation>
                </xsd:element>
                <xsd:element name="capRateSchedule" type="StrikeSchedule" minOccurs="0" maxOccurs="unbounded">
                    <xsd:annotation>
                        <xsd:documentation xml:lang="en">The cap rate or cap rate schedule, if any, which applies to the floating rate. The cap rate (strike) is only required where the floating rate on a swap stream is capped at a certain level. A cap rate schedule is expressed as explicit cap rates and dates and the step dates may be subject to adjustment in accordance with any adjustments specified in calculationPeriodDatesAdjustments. The cap rate is assumed to be exclusive of any spread and is a per annum rate, expressed as a decimal. A cap rate of 5% would be represented as 0.05.</xsd:documentation>
                    </xsd:annotation>
                </xsd:element>
                <xsd:element name="floorRateSchedule" type="StrikeSchedule" minOccurs="0" maxOccurs="unbounded">
                    <xsd:annotation>
                        <xsd:documentation xml:lang="en">The floor rate or floor rate schedule, if any, which applies to the floating rate. The floor rate (strike) is only required where the floating rate on a swap stream is floored at a certain strike level. A floor rate schedule is expressed as explicit floor rates and dates and the step dates may be subject to adjustment in accordance with any adjustments specified in calculationPeriodDatesAdjustments. The floor rate is assumed to be exclusive of any spread and is a per annum rate, expressed as a decimal. A floor rate of 5% would be represented as 0.05.</xsd:documentation>
                    </xsd:annotation>
                </xsd:element>
                <xsd:element name="capFloorStraddle" type="xsd:boolean" minOccurs="0">
                    <xsd:annotation>
                        <xsd:documentation xml:lang="en">This element is applicable in Transparency view (only) if both a capRateSchedule and a floorRateSchedule are set. If this is true, the buyer of both the cap and the floor protection is the same, and the structure is a cap/floor straddle. If this is false, the buyer of the cap is the seller of the floor, and the structure is a collar. This is needed because explicit information about the buyer and seller of the protection is not available in Transparnecy view.</xsd:documentation>
                    </xsd:annotation>
                </xsd:element>
            </xsd:sequence>
        </xsd:extension>
    </xsd:complexContent>
</xsd:complexType>
Collapse Child Elements:
Name Type Min Occurs Max Occurs
floatingRateIndex nsF:floatingRateIndex (1) (1)
indexTenor nsF:indexTenor 0 (1)
spreadSchedule nsF:spreadSchedule 0 unbounded
capRateSchedule nsF:capRateSchedule 0 unbounded
floorRateSchedule nsF:floorRateSchedule 0 unbounded
capFloorStraddle nsF:capFloorStraddle 0 (1)
<xs:group> nsF:FloatingRateIndex.model (1) (1)
Collapse Child Attributes:
Name Type Default Value Use
id nsF:id (Optional)
Collapse Derivation Tree:
Collapse References:
nsF:floatingRate, nsF:FloatingRateCalculation