Definition Type: ComplexType
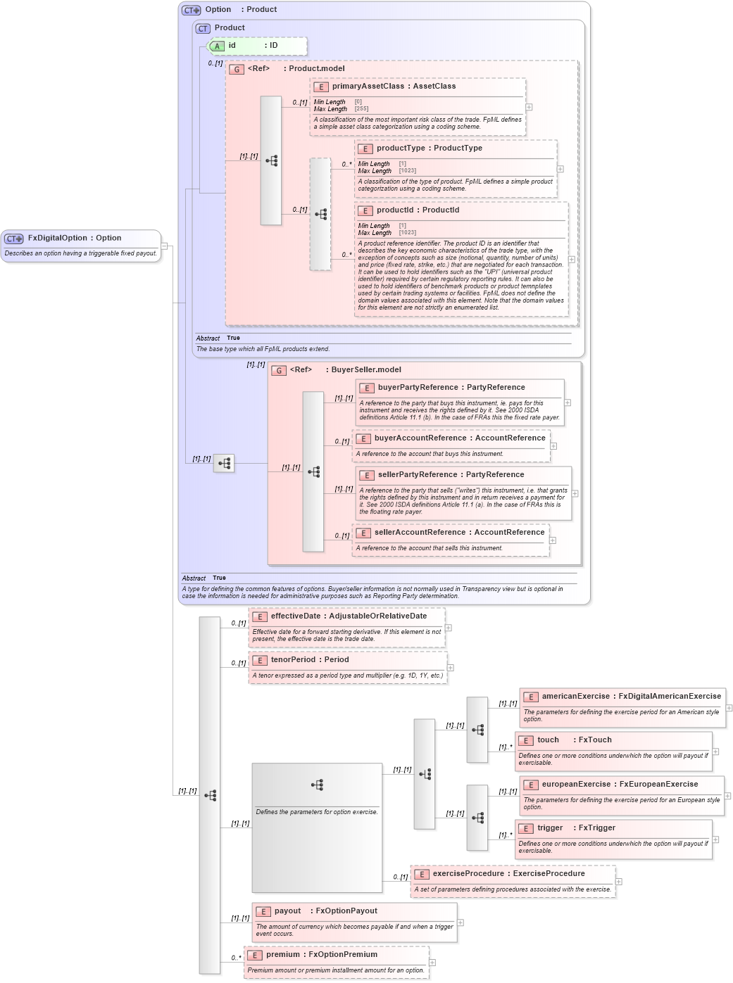
Name: FxDigitalOption
Namespace: http://www.fpml.org/FpML-5/pretrade
Type: nsC:Option
Containing Schema: fpml-fx-5-9.xsd
Abstract
Documentation:
Describes an option having a triggerable fixed payout.
Collapse XSD Schema Diagram:
Drilldown into premium in schema fpml-fx-5-9_xsd1 Drilldown into payout in schema fpml-fx-5-9_xsd1 Drilldown into exerciseProcedure in schema fpml-fx-5-9_xsd1 Drilldown into trigger in schema fpml-fx-5-9_xsd1 Drilldown into europeanExercise in schema fpml-fx-5-9_xsd1 Drilldown into touch in schema fpml-fx-5-9_xsd1 Drilldown into americanExercise in schema fpml-fx-5-9_xsd1 Drilldown into tenorPeriod in schema fpml-fx-5-9_xsd1 Drilldown into effectiveDate in schema fpml-fx-5-9_xsd1 Drilldown into sellerAccountReference in schema fpml-shared-5-9_xsd2 Drilldown into sellerPartyReference in schema fpml-shared-5-9_xsd2 Drilldown into buyerAccountReference in schema fpml-shared-5-9_xsd2 Drilldown into buyerPartyReference in schema fpml-shared-5-9_xsd2 Drilldown into BuyerSeller.model in schema fpml-shared-5-9_xsd2 Drilldown into productId in schema fpml-shared-5-9_xsd2 Drilldown into productType in schema fpml-shared-5-9_xsd2 Drilldown into primaryAssetClass in schema fpml-shared-5-9_xsd2 Drilldown into Product.model in schema fpml-shared-5-9_xsd2 Drilldown into id in schema fpml-shared-5-9_xsd2 Drilldown into Product in schema fpml-shared-5-9_xsd2 Drilldown into Option in schema fpml-option-shared-5-9_xsd1XSD Diagram of FxDigitalOption in schema fpml-fx-5-9_xsd1 (Financial products Markup Language (FpML®))
Collapse XSD Schema Code:
<xsd:complexType name="FxDigitalOption">
    <xsd:annotation>
        <xsd:documentation xml:lang="en">Describes an option having a triggerable fixed payout.</xsd:documentation>
    </xsd:annotation>
    <xsd:complexContent>
        <xsd:extension base="Option">
            <xsd:sequence>
                <xsd:element name="effectiveDate" type="AdjustableOrRelativeDate" minOccurs="0">
                    <xsd:annotation>
                        <xsd:documentation xml:lang="en">Effective date for a forward starting derivative. If this element is not present, the effective date is the trade date.</xsd:documentation>
                    </xsd:annotation>
                </xsd:element>
                <xsd:element name="tenorPeriod" type="Period" minOccurs="0">
                    <xsd:annotation>
                        <xsd:documentation xml:lang="en">A tenor expressed as a period type and multiplier (e.g. 1D, 1Y, etc.)</xsd:documentation>
                    </xsd:annotation>
                </xsd:element>
                <xsd:sequence>
                    <xsd:annotation>
                        <xsd:documentation xml:lang="en">Defines the parameters for option exercise.</xsd:documentation>
                    </xsd:annotation>
                    <xsd:choice>
                        <xsd:sequence>
                            <xsd:element name="americanExercise" type="FxDigitalAmericanExercise">
                                <xsd:annotation>
                                    <xsd:documentation xml:lang="en">The parameters for defining the exercise period for an American style option.</xsd:documentation>
                                </xsd:annotation>
                            </xsd:element>
                            <xsd:element name="touch" type="FxTouch" maxOccurs="unbounded">
                                <xsd:annotation>
                                    <xsd:documentation xml:lang="en">Defines one or more conditions underwhich the option will payout if exercisable.</xsd:documentation>
                                </xsd:annotation>
                            </xsd:element>
                        </xsd:sequence>
                        <xsd:sequence>
                            <xsd:element name="europeanExercise" type="FxEuropeanExercise">
                                <xsd:annotation>
                                    <xsd:documentation xml:lang="en">The parameters for defining the exercise period for an European style option.</xsd:documentation>
                                </xsd:annotation>
                            </xsd:element>
                            <xsd:element name="trigger" type="FxTrigger" maxOccurs="unbounded">
                                <xsd:annotation>
                                    <xsd:documentation xml:lang="en">Defines one or more conditions underwhich the option will payout if exercisable.</xsd:documentation>
                                </xsd:annotation>
                            </xsd:element>
                        </xsd:sequence>
                    </xsd:choice>
                    <xsd:element name="exerciseProcedure" type="ExerciseProcedure" minOccurs="0">
                        <xsd:annotation>
                            <xsd:documentation xml:lang="en">A set of parameters defining procedures associated with the exercise.</xsd:documentation>
                        </xsd:annotation>
                    </xsd:element>
                </xsd:sequence>
                <xsd:element name="payout" type="FxOptionPayout">
                    <xsd:annotation>
                        <xsd:documentation xml:lang="en">The amount of currency which becomes payable if and when a trigger event occurs.</xsd:documentation>
                    </xsd:annotation>
                </xsd:element>
                <xsd:element name="premium" type="FxOptionPremium" minOccurs="0" maxOccurs="unbounded">
                    <xsd:annotation>
                        <xsd:documentation xml:lang="en">Premium amount or premium installment amount for an option.</xsd:documentation>
                    </xsd:annotation>
                </xsd:element>
            </xsd:sequence>
        </xsd:extension>
    </xsd:complexContent>
</xsd:complexType>
Collapse Child Elements:
Name Type Min Occurs Max Occurs
primaryAssetClass nsC:primaryAssetClass 0 (1)
productType nsC:productType 0 unbounded
productId nsC:productId 0 unbounded
buyerPartyReference nsC:buyerPartyReference (1) (1)
buyerAccountReference nsC:buyerAccountReference 0 (1)
sellerPartyReference nsC:sellerPartyReference (1) (1)
sellerAccountReference nsC:sellerAccountReference 0 (1)
effectiveDate nsC:effectiveDate 0 (1)
tenorPeriod nsC:tenorPeriod 0 (1)
americanExercise nsC:americanExercise (1) (1)
touch nsC:touch (1) unbounded
europeanExercise nsC:europeanExercise (1) (1)
trigger nsC:trigger (1) unbounded
exerciseProcedure nsC:exerciseProcedure 0 (1)
payout nsC:payout (1) (1)
premium nsC:premium 0 unbounded
<xs:group> nsC:BuyerSeller.model (1) (1)
Collapse Child Attributes:
Name Type Default Value Use
id nsC:id (Optional)
Collapse Derivation Tree:
Collapse References:
nsC:fxDigitalOption