Definition Type: ComplexType
Name: FxFixingDate
Namespace: http://www.fpml.org/FpML-5/pretrade
Type: nsC:Offset
Containing Schema: fpml-ird-5-9.xsd
Abstract
Documentation:
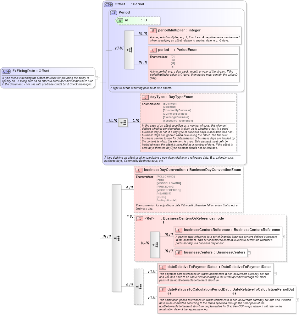
A type that is extending the Offset structure for providing the ability to specify an FX fixing date as an offset to dates specified somewhere else in the document. - For use with pre-trade Credit Limit Check messages.
Collapse XSD Schema Diagram:
Drilldown into dateRelativeToCalculationPeriodDates in schema fpml-ird-5-9_xsd1 Drilldown into dateRelativeToPaymentDates in schema fpml-ird-5-9_xsd1 Drilldown into businessCenters in schema fpml-shared-5-9_xsd2 Drilldown into businessCentersReference in schema fpml-shared-5-9_xsd2 Drilldown into BusinessCentersOrReference.model in schema fpml-shared-5-9_xsd2 Drilldown into businessDayConvention in schema fpml-ird-5-9_xsd1 Drilldown into dayType in schema fpml-shared-5-9_xsd2 Drilldown into period in schema fpml-shared-5-9_xsd2 Drilldown into periodMultiplier in schema fpml-shared-5-9_xsd2 Drilldown into id in schema fpml-shared-5-9_xsd2 Drilldown into Period in schema fpml-shared-5-9_xsd2 Drilldown into Offset in schema fpml-shared-5-9_xsd2XSD Diagram of FxFixingDate in schema fpml-ird-5-9_xsd1 (Financial products Markup Language (FpML®))
Collapse XSD Schema Code:
<xsd:complexType name="FxFixingDate">
    <xsd:annotation>
        <xsd:documentation xml:lang="en">A type that is extending the Offset structure for providing the ability to specify an FX fixing date as an offset to dates specified somewhere else in the document. - For use with pre-trade Credit Limit Check messages.</xsd:documentation>
    </xsd:annotation>
    <xsd:complexContent>
        <xsd:extension base="Offset">
            <xsd:sequence>
                <xsd:element name="businessDayConvention" type="BusinessDayConventionEnum" minOccurs="0">
                    <xsd:annotation>
                        <xsd:documentation xml:lang="en">The convention for adjusting a date if it would otherwise fall on a day that is not a business day.</xsd:documentation>
                    </xsd:annotation>
                </xsd:element>
                <xsd:group ref="BusinessCentersOrReference.model" minOccurs="0" />
                <xsd:choice minOccurs="0">
                    <xsd:element name="dateRelativeToPaymentDates" type="DateRelativeToPaymentDates">
                        <xsd:annotation>
                            <xsd:documentation xml:lang="en">The payment date references on which settlements in non-deliverable currency are due and will then have to be converted according to the terms specified through the other parts of the nonDeliverableSettlement structure.</xsd:documentation>
                        </xsd:annotation>
                    </xsd:element>
                    <xsd:element name="dateRelativeToCalculationPeriodDates" type="DateRelativeToCalculationPeriodDates">
                        <xsd:annotation>
                            <xsd:documentation xml:lang="en">The calculation period references on which settlements in non-deliverable currency are due and will then have to be converted according to the terms specified through the other parts of the nonDeliverableSettlement structure. Implemented for Brazilian-CDI swaps where it will refer to the termination date of the appropriate leg.</xsd:documentation>
                        </xsd:annotation>
                    </xsd:element>
                </xsd:choice>
            </xsd:sequence>
        </xsd:extension>
    </xsd:complexContent>
</xsd:complexType>
Collapse Child Elements:
Name Type Min Occurs Max Occurs
periodMultiplier nsC:periodMultiplier (1) (1)
period nsC:period (1) (1)
dayType nsC:dayType 0 (1)
businessDayConvention nsC:businessDayConvention 0 (1)
businessCentersReference nsC:businessCentersReference (1) (1)
businessCenters nsC:businessCenters (1) (1)
dateRelativeToPaymentDates nsC:dateRelativeToPaymentDates (1) (1)
dateRelativeToCalculationPeriodDates nsC:dateRelativeToCalculationPeriodDates (1) (1)
<xs:group> nsC:BusinessCentersOrReference.model 0 (1)
Collapse Child Attributes:
Name Type Default Value Use
id nsC:id (Optional)
Collapse Derivation Tree:
Collapse References:
nsC:fxFixingDate