Definition Type: Element
Name: fxFixingDate
Namespace: http://www.fpml.org/FpML-5/pretrade
Type: nsC:FxFixingDate
Containing Schema: fpml-ird-5-9.xsd
MinOccurs (1)
MaxOccurs (1)
Abstract
Documentation:
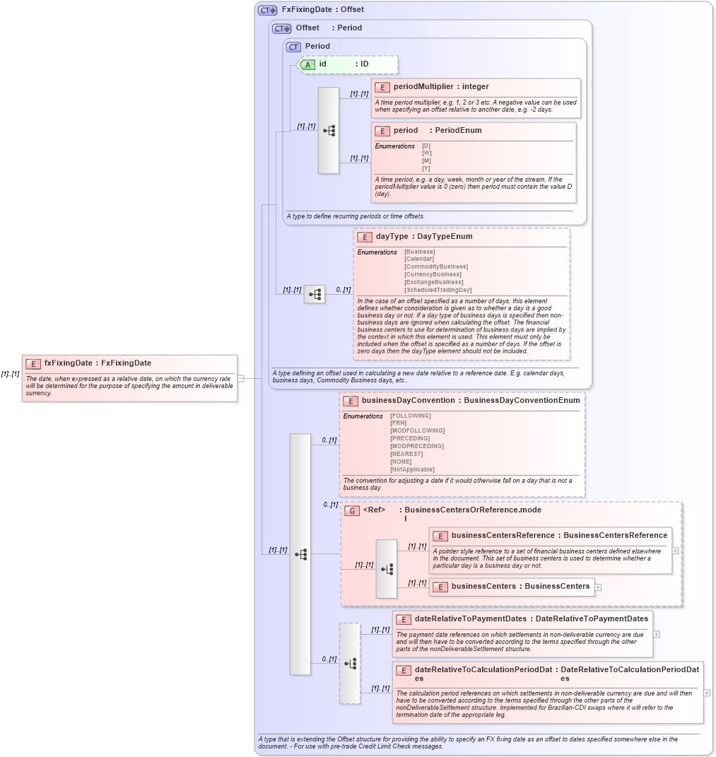
The date, when expressed as a relative date, on which the currency rate will be determined for the purpose of specifying the amount in deliverable currency.
Collapse XSD Schema Diagram:
Drilldown into dateRelativeToCalculationPeriodDates in schema fpml-ird-5-9_xsd1 Drilldown into dateRelativeToPaymentDates in schema fpml-ird-5-9_xsd1 Drilldown into businessCenters in schema fpml-shared-5-9_xsd2 Drilldown into businessCentersReference in schema fpml-shared-5-9_xsd2 Drilldown into BusinessCentersOrReference.model in schema fpml-shared-5-9_xsd2 Drilldown into businessDayConvention in schema fpml-ird-5-9_xsd1 Drilldown into dayType in schema fpml-shared-5-9_xsd2 Drilldown into period in schema fpml-shared-5-9_xsd2 Drilldown into periodMultiplier in schema fpml-shared-5-9_xsd2 Drilldown into id in schema fpml-shared-5-9_xsd2 Drilldown into Period in schema fpml-shared-5-9_xsd2 Drilldown into Offset in schema fpml-shared-5-9_xsd2 Drilldown into FxFixingDate in schema fpml-ird-5-9_xsd1XSD Diagram of fxFixingDate in schema fpml-ird-5-9_xsd1 (Financial products Markup Language (FpML®))
Collapse XSD Schema Code:
<xsd:element name="fxFixingDate" type="FxFixingDate">
    <xsd:annotation>
        <xsd:documentation xml:lang="en">The date, when expressed as a relative date, on which the currency rate will be determined for the purpose of specifying the amount in deliverable currency.</xsd:documentation>
    </xsd:annotation>
</xsd:element>
Collapse Child Elements:
Name Type Min Occurs Max Occurs
periodMultiplier nsC:periodMultiplier (1) (1)
period nsC:period (1) (1)
dayType nsC:dayType 0 (1)
businessDayConvention nsC:businessDayConvention 0 (1)
businessCentersReference nsC:businessCentersReference (1) (1)
businessCenters nsC:businessCenters (1) (1)
dateRelativeToPaymentDates nsC:dateRelativeToPaymentDates (1) (1)
dateRelativeToCalculationPeriodDates nsC:dateRelativeToCalculationPeriodDates (1) (1)
<xs:group> nsC:BusinessCentersOrReference.model 0 (1)
Collapse Child Attributes:
Name Type Default Value Use
id nsC:id (Optional)
Collapse Derivation Tree: