Definition Type: Element
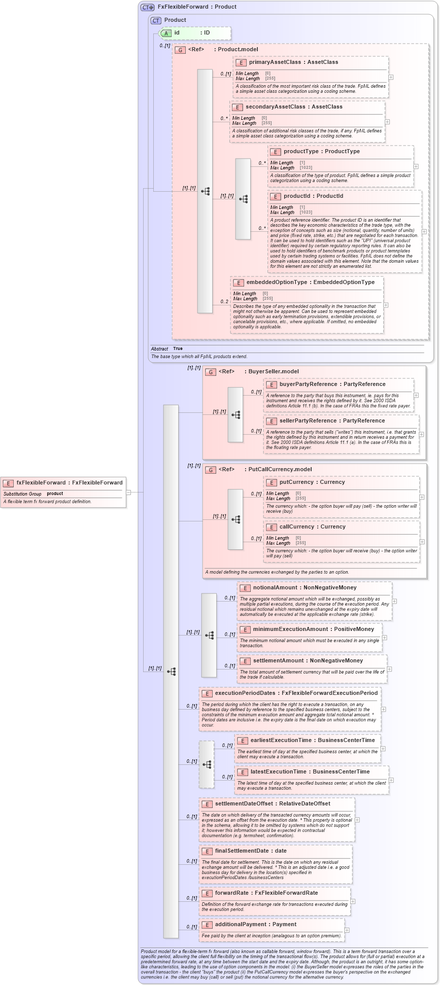
Name: fxFlexibleForward
Namespace: http://www.fpml.org/FpML-5/transparency
Type: nsF:FxFlexibleForward
Containing Schema: fpml-fx-5-9.xsd
Abstract
Documentation:
A flexible term fx forward product definition.
Collapse XSD Schema Diagram:
Drilldown into additionalPayment in schema fpml-fx-5-9_xsd4 Drilldown into forwardRate in schema fpml-fx-5-9_xsd4 Drilldown into finalSettlementDate in schema fpml-fx-5-9_xsd4 Drilldown into settlementDateOffset in schema fpml-fx-5-9_xsd4 Drilldown into latestExecutionTime in schema fpml-fx-5-9_xsd4 Drilldown into earliestExecutionTime in schema fpml-fx-5-9_xsd4 Drilldown into executionPeriodDates in schema fpml-fx-5-9_xsd4 Drilldown into settlementAmount in schema fpml-fx-5-9_xsd4 Drilldown into minimumExecutionAmount in schema fpml-fx-5-9_xsd4 Drilldown into notionalAmount in schema fpml-fx-5-9_xsd4 Drilldown into callCurrency in schema fpml-fx-5-9_xsd4 Drilldown into putCurrency in schema fpml-fx-5-9_xsd4 Drilldown into PutCallCurrency.model in schema fpml-fx-5-9_xsd4 Drilldown into sellerPartyReference in schema fpml-shared-5-9_xsd5 Drilldown into buyerPartyReference in schema fpml-shared-5-9_xsd5 Drilldown into BuyerSeller.model in schema fpml-shared-5-9_xsd5 Drilldown into embeddedOptionType in schema fpml-shared-5-9_xsd5 Drilldown into productId in schema fpml-shared-5-9_xsd5 Drilldown into productType in schema fpml-shared-5-9_xsd5 Drilldown into secondaryAssetClass in schema fpml-shared-5-9_xsd5 Drilldown into primaryAssetClass in schema fpml-shared-5-9_xsd5 Drilldown into Product.model in schema fpml-shared-5-9_xsd5 Drilldown into id in schema fpml-shared-5-9_xsd5 Drilldown into Product in schema fpml-shared-5-9_xsd5 Drilldown into FxFlexibleForward in schema fpml-fx-5-9_xsd4XSD Diagram of fxFlexibleForward in schema fpml-fx-5-9_xsd4 (Financial products Markup Language (FpML®))
Collapse XSD Schema Code:
<xsd:element name="fxFlexibleForward" type="FxFlexibleForward" substitutionGroup="product">
    <xsd:annotation>
        <xsd:documentation xml:lang="en">A flexible term fx forward product definition.</xsd:documentation>
    </xsd:annotation>
</xsd:element>
Collapse Child Elements:
Name Type Min Occurs Max Occurs
primaryAssetClass nsF:primaryAssetClass 0 (1)
secondaryAssetClass nsF:secondaryAssetClass 0 unbounded
productType nsF:productType 0 unbounded
productId nsF:productId 0 unbounded
embeddedOptionType nsF:embeddedOptionType 0 2
buyerPartyReference nsF:buyerPartyReference 0 (1)
sellerPartyReference nsF:sellerPartyReference 0 (1)
putCurrency nsF:putCurrency 0 (1)
callCurrency nsF:callCurrency 0 (1)
notionalAmount nsF:notionalAmount 0 (1)
minimumExecutionAmount nsF:minimumExecutionAmount 0 (1)
settlementAmount nsF:settlementAmount 0 (1)
executionPeriodDates nsF:executionPeriodDates 0 (1)
earliestExecutionTime nsF:earliestExecutionTime 0 (1)
latestExecutionTime nsF:latestExecutionTime 0 (1)
settlementDateOffset nsF:settlementDateOffset 0 (1)
finalSettlementDate nsF:finalSettlementDate 0 (1)
forwardRate nsF:forwardRate 0 (1)
additionalPayment nsF:additionalPayment 0 (1)
<xs:group> nsF:BuyerSeller.model (1) (1)
<xs:group> nsF:PutCallCurrency.model (1) (1)
Collapse Child Attributes:
Name Type Default Value Use
id nsF:id (Optional)
Collapse Derivation Tree:
Collapse References:
nsF:product