Definition Type: Element
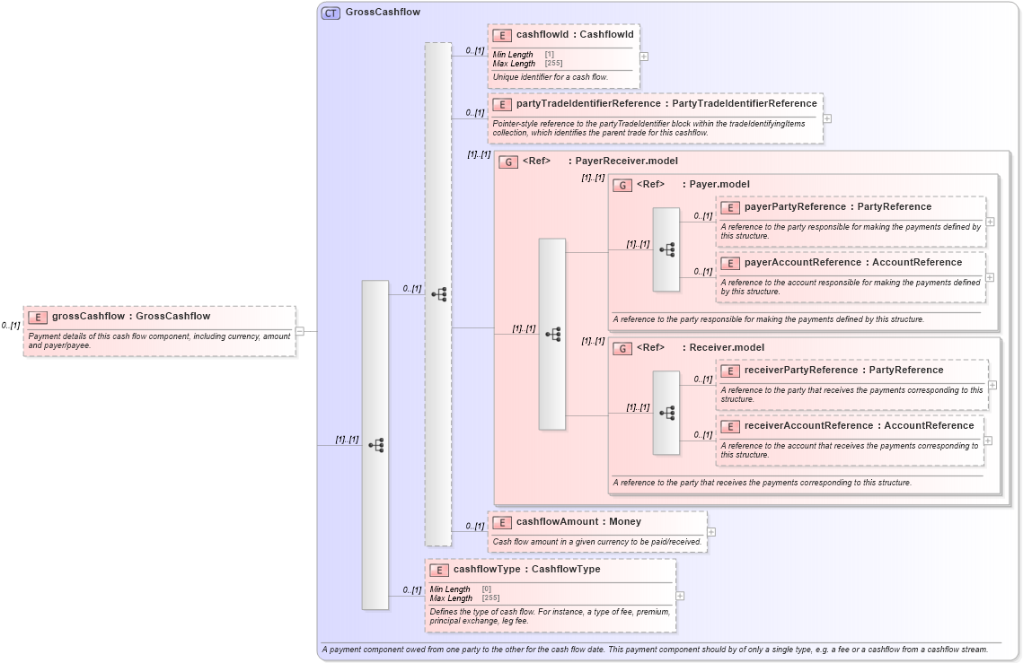
Name: grossCashflow
Namespace: http://www.fpml.org/FpML-5/reporting
Type: nsE:GrossCashflow
Containing Schema: fpml-reconciliation-5-9.xsd
MinOccurs 0
MaxOccurs (1)
Abstract
Documentation:
Payment details of this cash flow component, including currency, amount and payer/payee.
Collapse XSD Schema Diagram:
Drilldown into cashflowType in schema fpml-shared-5-9_xsd4 Drilldown into cashflowAmount in schema fpml-shared-5-9_xsd4 Drilldown into receiverAccountReference in schema fpml-shared-5-9_xsd4 Drilldown into receiverPartyReference in schema fpml-shared-5-9_xsd4 Drilldown into Receiver.model in schema fpml-shared-5-9_xsd4 Drilldown into payerAccountReference in schema fpml-shared-5-9_xsd4 Drilldown into payerPartyReference in schema fpml-shared-5-9_xsd4 Drilldown into Payer.model in schema fpml-shared-5-9_xsd4 Drilldown into PayerReceiver.model in schema fpml-shared-5-9_xsd4 Drilldown into partyTradeIdentifierReference in schema fpml-shared-5-9_xsd4 Drilldown into cashflowId in schema fpml-shared-5-9_xsd4 Drilldown into GrossCashflow in schema fpml-shared-5-9_xsd4XSD Diagram of grossCashflow in schema fpml-reconciliation-5-9_xsd (Financial products Markup Language (FpML®))
Collapse XSD Schema Code:
<xsd:element name="grossCashflow" type="GrossCashflow" minOccurs="0">
    <xsd:annotation>
        <xsd:documentation xml:lang="en">Payment details of this cash flow component, including currency, amount and payer/payee.</xsd:documentation>
    </xsd:annotation>
</xsd:element>
Collapse Child Elements:
Name Type Min Occurs Max Occurs
cashflowId nsE:cashflowId 0 (1)
partyTradeIdentifierReference nsE:partyTradeIdentifierReference 0 (1)
payerPartyReference nsE:payerPartyReference 0 (1)
payerAccountReference nsE:payerAccountReference 0 (1)
receiverPartyReference nsE:receiverPartyReference 0 (1)
receiverAccountReference nsE:receiverAccountReference 0 (1)
cashflowAmount nsE:cashflowAmount 0 (1)
cashflowType nsE:cashflowType 0 (1)
<xs:group> nsE:PayerReceiver.model (1) (1)
<xs:group> nsE:Payer.model (1) (1)
<xs:group> nsE:Receiver.model (1) (1)
Collapse Derivation Tree: