Definition Type: ComplexType
Name: GrossCashflow
Namespace: http://www.fpml.org/FpML-5/reporting
Containing Schema: fpml-shared-5-9.xsd
Abstract
Documentation:
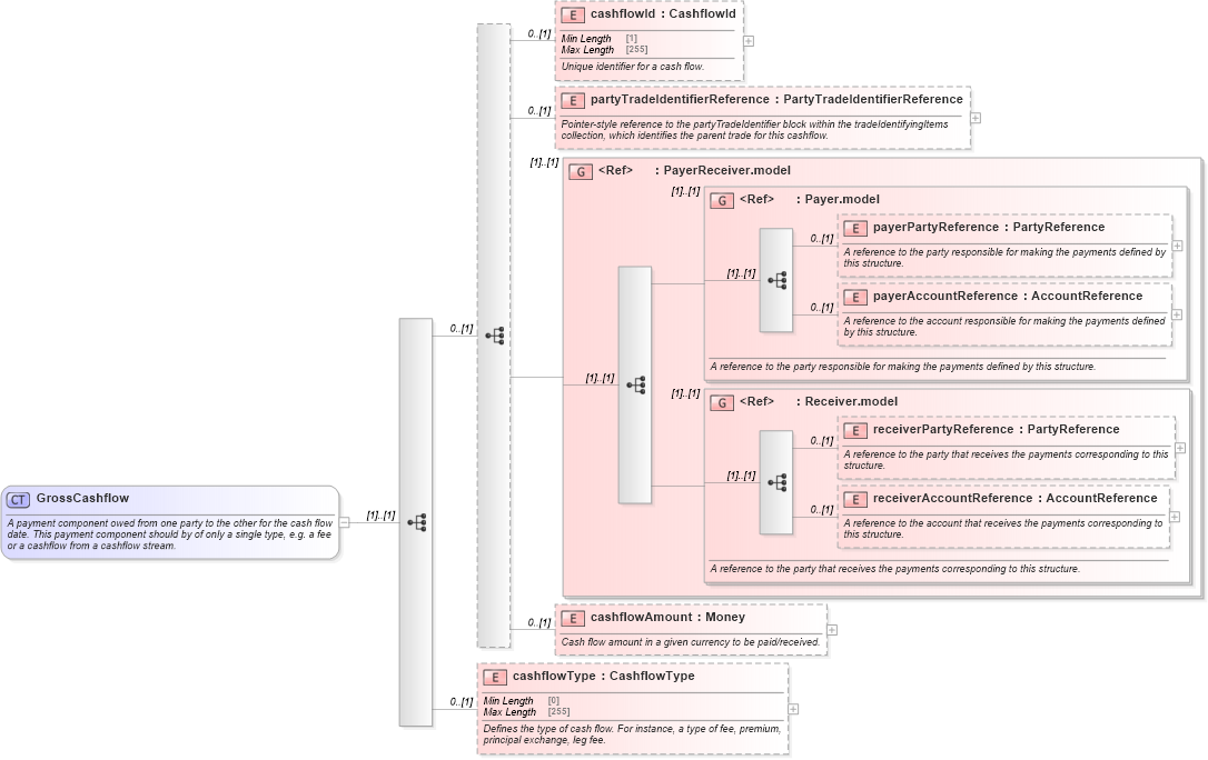
A payment component owed from one party to the other for the cash flow date. This payment component should by of only a single type, e.g. a fee or a cashflow from a cashflow stream.
Collapse XSD Schema Diagram:
Drilldown into cashflowType in schema fpml-shared-5-9_xsd4 Drilldown into cashflowAmount in schema fpml-shared-5-9_xsd4 Drilldown into receiverAccountReference in schema fpml-shared-5-9_xsd4 Drilldown into receiverPartyReference in schema fpml-shared-5-9_xsd4 Drilldown into Receiver.model in schema fpml-shared-5-9_xsd4 Drilldown into payerAccountReference in schema fpml-shared-5-9_xsd4 Drilldown into payerPartyReference in schema fpml-shared-5-9_xsd4 Drilldown into Payer.model in schema fpml-shared-5-9_xsd4 Drilldown into PayerReceiver.model in schema fpml-shared-5-9_xsd4 Drilldown into partyTradeIdentifierReference in schema fpml-shared-5-9_xsd4 Drilldown into cashflowId in schema fpml-shared-5-9_xsd4XSD Diagram of GrossCashflow in schema fpml-shared-5-9_xsd4 (Financial products Markup Language (FpML®))
Collapse XSD Schema Code:
<xsd:complexType name="GrossCashflow">
    <xsd:annotation>
        <xsd:documentation xml:lang="en">A payment component owed from one party to the other for the cash flow date. This payment component should by of only a single type, e.g. a fee or a cashflow from a cashflow stream.</xsd:documentation>
    </xsd:annotation>
    <xsd:sequence>
        <xsd:sequence minOccurs="0">
            <xsd:element name="cashflowId" type="CashflowId" minOccurs="0">
                <xsd:annotation>
                    <xsd:documentation xml:lang="en">Unique identifier for a cash flow.</xsd:documentation>
                </xsd:annotation>
            </xsd:element>
            <xsd:element name="partyTradeIdentifierReference" type="PartyTradeIdentifierReference" minOccurs="0">
                <xsd:annotation>
                    <xsd:documentation xml:lang="en">Pointer-style reference to the partyTradeIdentifier block within the tradeIdentifyingItems collection, which identifies the parent trade for this cashflow.</xsd:documentation>
                </xsd:annotation>
            </xsd:element>
            <xsd:group ref="PayerReceiver.model" />
            <xsd:element name="cashflowAmount" type="Money" minOccurs="0">
                <xsd:annotation>
                    <xsd:documentation xml:lang="en">Cash flow amount in a given currency to be paid/received.</xsd:documentation>
                </xsd:annotation>
            </xsd:element>
        </xsd:sequence>
        <xsd:element name="cashflowType" type="CashflowType" minOccurs="0">
            <xsd:annotation>
                <xsd:documentation xml:lang="en">Defines the type of cash flow. For instance, a type of fee, premium, principal exchange, leg fee.</xsd:documentation>
            </xsd:annotation>
        </xsd:element>
    </xsd:sequence>
</xsd:complexType>
Collapse Child Elements:
Name Type Min Occurs Max Occurs
cashflowId nsE:cashflowId 0 (1)
partyTradeIdentifierReference nsE:partyTradeIdentifierReference 0 (1)
payerPartyReference nsE:payerPartyReference 0 (1)
payerAccountReference nsE:payerAccountReference 0 (1)
receiverPartyReference nsE:receiverPartyReference 0 (1)
receiverAccountReference nsE:receiverAccountReference 0 (1)
cashflowAmount nsE:cashflowAmount 0 (1)
cashflowType nsE:cashflowType 0 (1)
<xs:group> nsE:PayerReceiver.model (1) (1)
<xs:group> nsE:Payer.model (1) (1)
<xs:group> nsE:Receiver.model (1) (1)
Collapse Derivation Tree:
Collapse References:
nsE:grossCashflow