Definition Type: ComplexType
Name: LcOption
Namespace: http://www.fpml.org/FpML-5/confirmation
Type: nsA:FeeRateOptionBase
Containing Schema: fpml-loan-5-9.xsd
Abstract
Documentation:
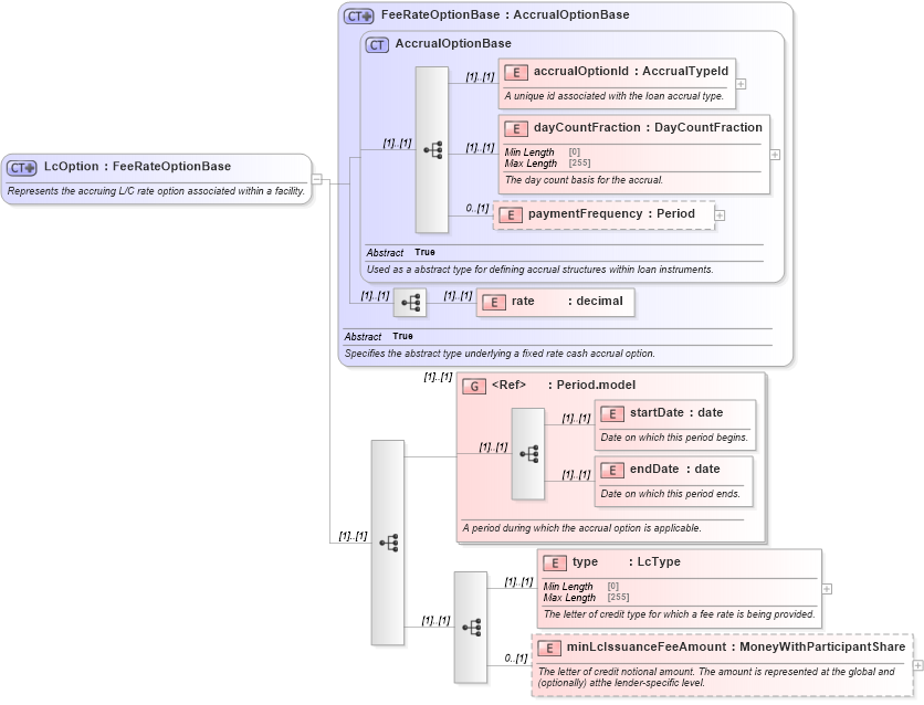
Represents the accruing L/C rate option associated within a facility.
Collapse XSD Schema Diagram:
Drilldown into minLcIssuanceFeeAmount in schema fpml-loan-5-9_xsd Drilldown into type in schema fpml-loan-5-9_xsd Drilldown into endDate in schema fpml-shared-5-9_xsd Drilldown into startDate in schema fpml-shared-5-9_xsd Drilldown into Period.model in schema fpml-shared-5-9_xsd Drilldown into rate in schema fpml-loan-5-9_xsd Drilldown into paymentFrequency in schema fpml-loan-5-9_xsd Drilldown into dayCountFraction in schema fpml-loan-5-9_xsd Drilldown into accrualOptionId in schema fpml-loan-5-9_xsd Drilldown into AccrualOptionBase in schema fpml-loan-5-9_xsd Drilldown into FeeRateOptionBase in schema fpml-loan-5-9_xsdXSD Diagram of LcOption in schema fpml-loan-5-9_xsd (Financial products Markup Language (FpML®))
Collapse XSD Schema Code:
<xsd:complexType name="LcOption">
    <xsd:annotation>
        <xsd:documentation xml:lang="en">Represents the accruing L/C rate option associated within a facility.</xsd:documentation>
    </xsd:annotation>
    <xsd:complexContent>
        <xsd:extension base="FeeRateOptionBase">
            <xsd:sequence>
                <xsd:group ref="Period.model">
                    <xsd:annotation>
                        <xsd:documentation xml:lang="en">A period during which the accrual option is applicable.</xsd:documentation>
                    </xsd:annotation>
                </xsd:group>
                <xsd:sequence>
                    <xsd:element name="type" type="LcType">
                        <xsd:annotation>
                            <xsd:documentation xml:lang="en">The letter of credit type for which a fee rate is being provided.</xsd:documentation>
                        </xsd:annotation>
                    </xsd:element>
                    <xsd:element name="minLcIssuanceFeeAmount" type="MoneyWithParticipantShare" minOccurs="0">
                        <xsd:annotation>
                            <xsd:documentation xml:lang="en">The letter of credit notional amount. The amount is represented at the global and (optionally) atthe lender-specific level.</xsd:documentation>
                        </xsd:annotation>
                    </xsd:element>
                </xsd:sequence>
            </xsd:sequence>
        </xsd:extension>
    </xsd:complexContent>
</xsd:complexType>
Collapse Child Elements:
Name Type Min Occurs Max Occurs
accrualOptionId nsA:accrualOptionId (1) (1)
dayCountFraction nsA:dayCountFraction (1) (1)
paymentFrequency nsA:paymentFrequency 0 (1)
rate nsA:rate (1) (1)
startDate nsA:startDate (1) (1)
endDate nsA:endDate (1) (1)
type nsA:type (1) (1)
minLcIssuanceFeeAmount nsA:minLcIssuanceFeeAmount 0 (1)
<xs:group> nsA:Period.model (1) (1)
Collapse Derivation Tree:
Collapse References:
nsA:lcOption, nsA:lcOption