Definition Type: Element
Name: lcOption
Namespace: http://www.fpml.org/FpML-5/confirmation
Type: nsA:LcOption
Containing Schema: fpml-loan-5-9.xsd
MinOccurs (1)
MaxOccurs (1)
Abstract
Documentation:
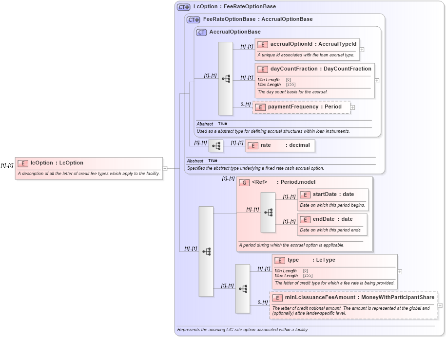
A description of all the letter of credit fee types which apply to the facility.
Collapse XSD Schema Diagram:
Drilldown into minLcIssuanceFeeAmount in schema fpml-loan-5-9_xsd Drilldown into type in schema fpml-loan-5-9_xsd Drilldown into endDate in schema fpml-shared-5-9_xsd Drilldown into startDate in schema fpml-shared-5-9_xsd Drilldown into Period.model in schema fpml-shared-5-9_xsd Drilldown into rate in schema fpml-loan-5-9_xsd Drilldown into paymentFrequency in schema fpml-loan-5-9_xsd Drilldown into dayCountFraction in schema fpml-loan-5-9_xsd Drilldown into accrualOptionId in schema fpml-loan-5-9_xsd Drilldown into AccrualOptionBase in schema fpml-loan-5-9_xsd Drilldown into FeeRateOptionBase in schema fpml-loan-5-9_xsd Drilldown into LcOption in schema fpml-loan-5-9_xsdXSD Diagram of lcOption in schema fpml-loan-5-9_xsd (Financial products Markup Language (FpML®))
Collapse XSD Schema Code:
<xsd:element name="lcOption" type="LcOption">
    <xsd:annotation>
        <xsd:documentation xml:lang="en">A description of all the letter of credit fee types which apply to the facility.</xsd:documentation>
    </xsd:annotation>
</xsd:element>
Collapse Child Elements:
Name Type Min Occurs Max Occurs
accrualOptionId nsA:accrualOptionId (1) (1)
dayCountFraction nsA:dayCountFraction (1) (1)
paymentFrequency nsA:paymentFrequency 0 (1)
rate nsA:rate (1) (1)
startDate nsA:startDate (1) (1)
endDate nsA:endDate (1) (1)
type nsA:type (1) (1)
minLcIssuanceFeeAmount nsA:minLcIssuanceFeeAmount 0 (1)
<xs:group> nsA:Period.model (1) (1)
Collapse Derivation Tree: