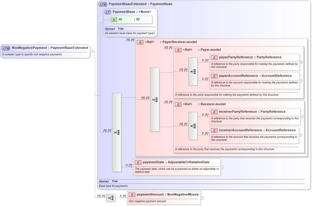
Definition Type: ComplexType
Name: NonNegativePayment
Namespace: http://www.fpml.org/FpML-5/reporting
Type: nsE:PaymentBaseExtended
Containing Schema: fpml-shared-5-9.xsd
Abstract
Documentation:
A complex type to specify non negative payments.
Collapse XSD Schema Diagram:
Drilldown into paymentAmount in schema fpml-shared-5-9_xsd4 Drilldown into paymentDate in schema fpml-shared-5-9_xsd4 Drilldown into receiverAccountReference in schema fpml-shared-5-9_xsd4 Drilldown into receiverPartyReference in schema fpml-shared-5-9_xsd4 Drilldown into Receiver.model in schema fpml-shared-5-9_xsd4 Drilldown into payerAccountReference in schema fpml-shared-5-9_xsd4 Drilldown into payerPartyReference in schema fpml-shared-5-9_xsd4 Drilldown into Payer.model in schema fpml-shared-5-9_xsd4 Drilldown into PayerReceiver.model in schema fpml-shared-5-9_xsd4 Drilldown into id in schema fpml-shared-5-9_xsd4 Drilldown into PaymentBase in schema fpml-shared-5-9_xsd4 Drilldown into PaymentBaseExtended in schema fpml-shared-5-9_xsd4XSD Diagram of NonNegativePayment in schema fpml-shared-5-9_xsd4 (Financial products Markup Language (FpML®))
Collapse XSD Schema Code:
<xsd:complexType name="NonNegativePayment">
    <xsd:annotation>
        <xsd:documentation xml:lang="en">A complex type to specify non negative payments.</xsd:documentation>
    </xsd:annotation>
    <xsd:complexContent>
        <xsd:extension base="PaymentBaseExtended">
            <xsd:sequence>
                <xsd:element name="paymentAmount" type="NonNegativeMoney" minOccurs="0">
                    <xsd:annotation>
                        <xsd:documentation xml:lang="en">Non negative payment amount.</xsd:documentation>
                    </xsd:annotation>
                </xsd:element>
            </xsd:sequence>
        </xsd:extension>
    </xsd:complexContent>
</xsd:complexType>
Collapse Child Elements:
Name Type Min Occurs Max Occurs
payerPartyReference nsE:payerPartyReference 0 (1)
payerAccountReference nsE:payerAccountReference 0 (1)
receiverPartyReference nsE:receiverPartyReference 0 (1)
receiverAccountReference nsE:receiverAccountReference 0 (1)
paymentDate nsE:paymentDate 0 (1)
paymentAmount nsE:paymentAmount 0 (1)
<xs:group> nsE:PayerReceiver.model (1) (1)
<xs:group> nsE:Payer.model (1) (1)
<xs:group> nsE:Receiver.model (1) (1)
Collapse Child Attributes:
Name Type Default Value Use
id nsE:id (Optional)
Collapse Derivation Tree:
Collapse References:
nsE:ClassifiablePaymentnsE:CommodityPremium, nsE:FxOptionPremium, nsE:InterestPaymentDetails, nsE:payment, nsE:payment, nsE:payment, nsE:rebatePayment,