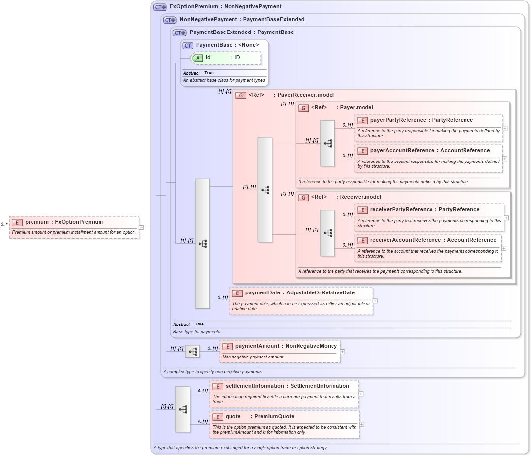
| Definition Type: | Element |
| Name: | premium |
| Namespace: | http://www.fpml.org/FpML-5/reporting |
| Type: | nsE:FxOptionPremium |
| Containing Schema: | fpml-fx-accruals-5-9.xsd |
| MinOccurs | 0 |
| MaxOccurs | unbounded |
| Abstract | |
| Documentation: |
Premium amount or premium installment amount for an option.
|
![]() |
|
|
|||||||||||||||||||||||||||||||||||||||||||||||||
|
|||||||||