Definition Type: Element
Name: position
Namespace: http://www.fpml.org/FpML-5/reporting
Type: nsE:Position
Containing Schema: fpml-reporting-5-9.xsd
MinOccurs (1)
MaxOccurs (1)
Abstract
Documentation:
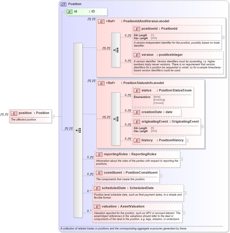
The affected position.
Collapse XSD Schema Diagram:
Drilldown into valuation in schema fpml-valuation-5-9_xsd2 Drilldown into scheduledDate in schema fpml-valuation-5-9_xsd2 Drilldown into constituent in schema fpml-valuation-5-9_xsd2 Drilldown into reportingRoles in schema fpml-valuation-5-9_xsd2 Drilldown into history in schema fpml-valuation-5-9_xsd2 Drilldown into originatingEvent in schema fpml-valuation-5-9_xsd2 Drilldown into creationDate in schema fpml-valuation-5-9_xsd2 Drilldown into status in schema fpml-valuation-5-9_xsd2 Drilldown into PositionStatusInfo.model in schema fpml-valuation-5-9_xsd2 Drilldown into version in schema fpml-riskdef-5-9_xsd2 Drilldown into positionId in schema fpml-riskdef-5-9_xsd2 Drilldown into PositionIdAndVersion.model in schema fpml-riskdef-5-9_xsd2 Drilldown into id in schema fpml-valuation-5-9_xsd2 Drilldown into Position in schema fpml-valuation-5-9_xsd2XSD Diagram of position in schema fpml-reporting-5-9_xsd (Financial products Markup Language (FpML®))
Collapse XSD Schema Code:
<xsd:element name="position" type="Position">
    <xsd:annotation>
        <xsd:documentation xml:lang="en">The affected position.</xsd:documentation>
    </xsd:annotation>
</xsd:element>
Collapse Child Elements:
Name Type Min Occurs Max Occurs
positionId nsE:positionId 0 (1)
version nsE:version 0 (1)
status nsE:status 0 (1)
creationDate nsE:creationDate 0 (1)
originatingEvent nsE:originatingEvent 0 (1)
history nsE:history 0 (1)
reportingRoles nsE:reportingRoles 0 (1)
constituent nsE:constituent 0 (1)
scheduledDate nsE:scheduledDate 0 unbounded
valuation nsE:valuation 0 unbounded
<xs:group> nsE:PositionIdAndVersion.model (1) (1)
<xs:group> nsE:PositionStatusInfo.model (1) (1)
Collapse Child Attributes:
Name Type Default Value Use
id nsE:id (Optional)
Collapse Derivation Tree: