Definition Type: ComplexType
Name: Position
Namespace: http://www.fpml.org/FpML-5/reporting
Containing Schema: fpml-valuation-5-9.xsd
Abstract
Documentation:
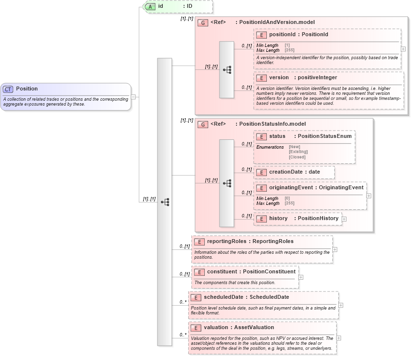
A collection of related trades or positions and the corresponding aggregate exposures generated by these.
Collapse XSD Schema Diagram:
Drilldown into valuation in schema fpml-valuation-5-9_xsd2 Drilldown into scheduledDate in schema fpml-valuation-5-9_xsd2 Drilldown into constituent in schema fpml-valuation-5-9_xsd2 Drilldown into reportingRoles in schema fpml-valuation-5-9_xsd2 Drilldown into history in schema fpml-valuation-5-9_xsd2 Drilldown into originatingEvent in schema fpml-valuation-5-9_xsd2 Drilldown into creationDate in schema fpml-valuation-5-9_xsd2 Drilldown into status in schema fpml-valuation-5-9_xsd2 Drilldown into PositionStatusInfo.model in schema fpml-valuation-5-9_xsd2 Drilldown into version in schema fpml-riskdef-5-9_xsd2 Drilldown into positionId in schema fpml-riskdef-5-9_xsd2 Drilldown into PositionIdAndVersion.model in schema fpml-riskdef-5-9_xsd2 Drilldown into id in schema fpml-valuation-5-9_xsd2XSD Diagram of Position in schema fpml-valuation-5-9_xsd2 (Financial products Markup Language (FpML®))
Collapse XSD Schema Code:
<xsd:complexType name="Position">
    <xsd:annotation>
        <xsd:documentation xml:lang="en">A collection of related trades or positions and the corresponding aggregate exposures generated by these.</xsd:documentation>
    </xsd:annotation>
    <xsd:sequence>
        <xsd:group ref="PositionIdAndVersion.model" />
        <xsd:group ref="PositionStatusInfo.model" />
        <xsd:element name="reportingRoles" type="ReportingRoles" minOccurs="0">
            <xsd:annotation>
                <xsd:documentation xml:lang="en">Information about the roles of the parties with respect to reporting the positions.</xsd:documentation>
            </xsd:annotation>
        </xsd:element>
        <xsd:element name="constituent" type="PositionConstituent" minOccurs="0">
            <xsd:annotation>
                <xsd:documentation xml:lang="en">The components that create this position.</xsd:documentation>
            </xsd:annotation>
        </xsd:element>
        <xsd:element name="scheduledDate" type="ScheduledDate" minOccurs="0" maxOccurs="unbounded">
            <xsd:annotation>
                <xsd:documentation xml:lang="en">Position level schedule date, such as final payment dates, in a simple and flexible format.</xsd:documentation>
            </xsd:annotation>
        </xsd:element>
        <xsd:element name="valuation" type="AssetValuation" minOccurs="0" maxOccurs="unbounded">
            <xsd:annotation>
                <xsd:documentation xml:lang="en">Valuation reported for the position, such as NPV or accrued interest. The asset/object references in the valuations should refer to the deal or components of the deal in the position, e.g. legs, streams, or underlyers.</xsd:documentation>
            </xsd:annotation>
        </xsd:element>
    </xsd:sequence>
    <xsd:attribute name="id" type="xsd:ID" />
</xsd:complexType>
Collapse Child Elements:
Name Type Min Occurs Max Occurs
positionId nsE:positionId 0 (1)
version nsE:version 0 (1)
status nsE:status 0 (1)
creationDate nsE:creationDate 0 (1)
originatingEvent nsE:originatingEvent 0 (1)
history nsE:history 0 (1)
reportingRoles nsE:reportingRoles 0 (1)
constituent nsE:constituent 0 (1)
scheduledDate nsE:scheduledDate 0 unbounded
valuation nsE:valuation 0 unbounded
<xs:group> nsE:PositionIdAndVersion.model (1) (1)
<xs:group> nsE:PositionStatusInfo.model (1) (1)
Collapse Child Attributes:
Name Type Default Value Use
id nsE:id (Optional)
Collapse Derivation Tree:
Collapse References:
nsE:DefinePosition, nsE:position, nsE:position, nsE:ReportedPosition