Definition Type: ComplexType
Name: PositionsMatchResults
Namespace: http://www.fpml.org/FpML-5/reporting
Type: nsE:ResponseMessage
Containing Schema: fpml-reconciliation-5-9.xsd
Abstract
Documentation:
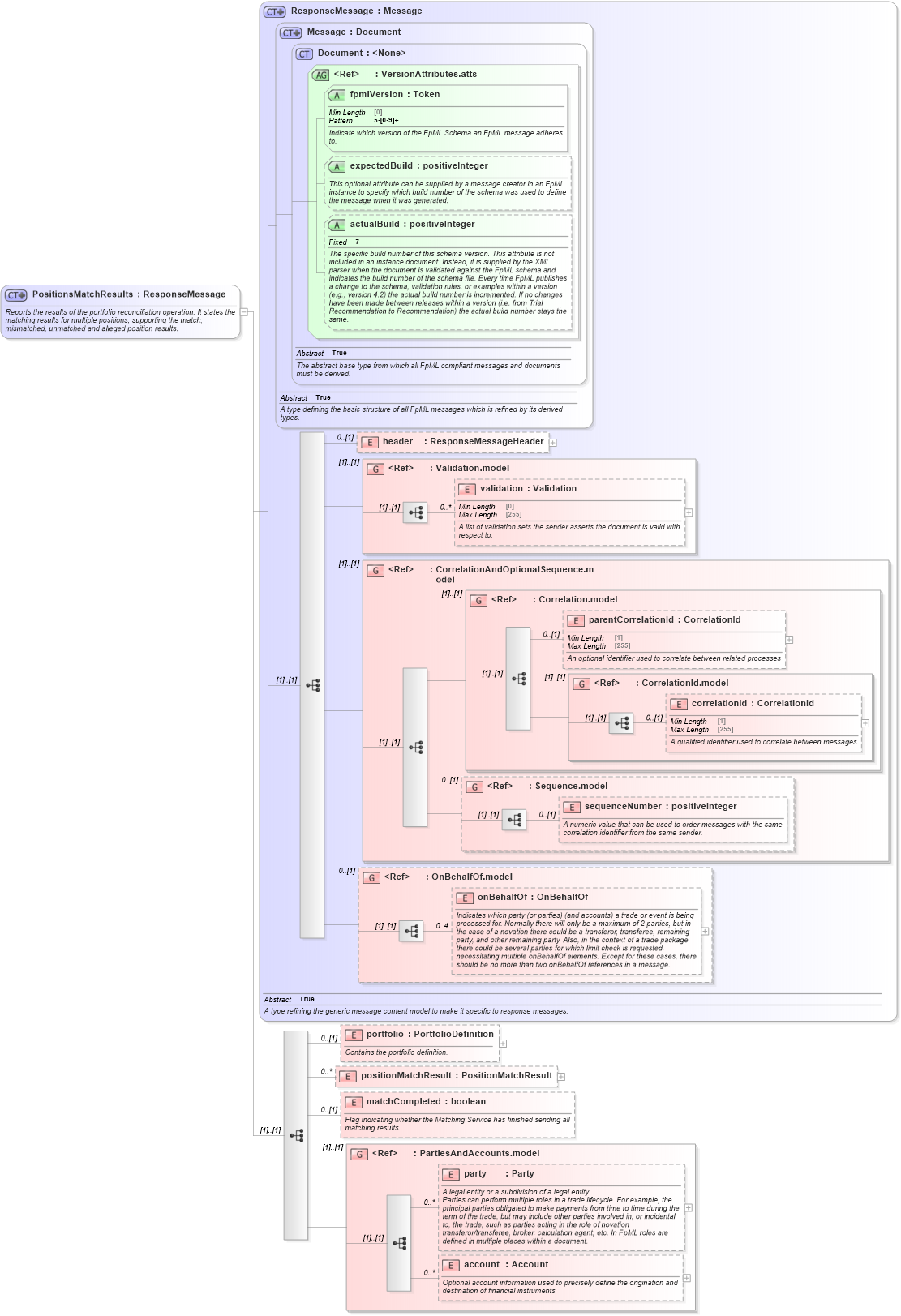
Reports the results of the portfolio reconciliation operation. It states the matching results for multiple positions, supporting the match, mismatched, unmatched and alleged position results.
Collapse XSD Schema Diagram:
Drilldown into account in schema fpml-shared-5-9_xsd4 Drilldown into party in schema fpml-shared-5-9_xsd4 Drilldown into PartiesAndAccounts.model in schema fpml-shared-5-9_xsd4 Drilldown into matchCompleted in schema fpml-reconciliation-5-9_xsd Drilldown into positionMatchResult in schema fpml-reconciliation-5-9_xsd Drilldown into portfolio in schema fpml-reconciliation-5-9_xsd Drilldown into onBehalfOf in schema fpml-shared-5-9_xsd4 Drilldown into OnBehalfOf.model in schema fpml-shared-5-9_xsd4 Drilldown into sequenceNumber in schema fpml-msg-5-9_xsd3 Drilldown into Sequence.model in schema fpml-msg-5-9_xsd3 Drilldown into correlationId in schema fpml-msg-5-9_xsd3 Drilldown into CorrelationId.model in schema fpml-msg-5-9_xsd3 Drilldown into parentCorrelationId in schema fpml-msg-5-9_xsd3 Drilldown into Correlation.model in schema fpml-msg-5-9_xsd3 Drilldown into CorrelationAndOptionalSequence.model in schema fpml-msg-5-9_xsd3 Drilldown into validation in schema fpml-doc-5-9_xsd4 Drilldown into Validation.model in schema fpml-doc-5-9_xsd4 Drilldown into header in schema fpml-msg-5-9_xsd3 Drilldown into actualBuild in schema fpml-doc-5-9_xsd4 Drilldown into expectedBuild in schema fpml-doc-5-9_xsd4 Drilldown into fpmlVersion in schema fpml-doc-5-9_xsd4 Drilldown into VersionAttributes.atts in schema fpml-doc-5-9_xsd4 Drilldown into Document in schema fpml-doc-5-9_xsd4 Drilldown into Message in schema fpml-msg-5-9_xsd3 Drilldown into ResponseMessage in schema fpml-msg-5-9_xsd3XSD Diagram of PositionsMatchResults in schema fpml-reconciliation-5-9_xsd (Financial products Markup Language (FpML®))
Collapse XSD Schema Code:
<xsd:complexType name="PositionsMatchResults">
    <xsd:annotation>
        <xsd:documentation xml:lang="en">Reports the results of the portfolio reconciliation operation. It states the matching results for multiple positions, supporting the match, mismatched, unmatched and alleged position results.</xsd:documentation>
    </xsd:annotation>
    <xsd:complexContent>
        <xsd:extension base="ResponseMessage">
            <xsd:sequence>
                <xsd:element name="portfolio" type="PortfolioDefinition" minOccurs="0">
                    <xsd:annotation>
                        <xsd:documentation xml:lang="en">Contains the portfolio definition.</xsd:documentation>
                    </xsd:annotation>
                </xsd:element>
                <xsd:element name="positionMatchResult" type="PositionMatchResult" minOccurs="0" maxOccurs="unbounded" />
                <xsd:element name="matchCompleted" type="xsd:boolean" minOccurs="0">
                    <xsd:annotation>
                        <xsd:documentation xml:lang="en">Flag indicating whether the Matching Service has finished sending all matching results.</xsd:documentation>
                    </xsd:annotation>
                </xsd:element>
                <xsd:group ref="PartiesAndAccounts.model" />
            </xsd:sequence>
        </xsd:extension>
    </xsd:complexContent>
</xsd:complexType>
Collapse Child Elements:
Name Type Min Occurs Max Occurs
header nsE:header 0 (1)
validation nsE:validation 0 unbounded
parentCorrelationId nsE:parentCorrelationId 0 (1)
correlationId nsE:correlationId 0 (1)
sequenceNumber nsE:sequenceNumber 0 (1)
onBehalfOf nsE:onBehalfOf 0 4
portfolio nsE:portfolio 0 (1)
positionMatchResult nsE:positionMatchResult 0 unbounded
matchCompleted nsE:matchCompleted 0 (1)
party nsE:party 0 unbounded
account nsE:account 0 unbounded
<xs:group> nsE:Validation.model (1) (1)
<xs:group> nsE:CorrelationAndOptionalSequence.model (1) (1)
<xs:group> nsE:Correlation.model (1) (1)
<xs:group> nsE:CorrelationId.model (1) (1)
<xs:group> nsE:Sequence.model 0 (1)
<xs:group> nsE:OnBehalfOf.model 0 (1)
<xs:group> nsE:PartiesAndAccounts.model (1) (1)
Collapse Child Attributes:
Name Type Default Value Use
fpmlVersion nsE:fpmlVersion Required
expectedBuild nsE:expectedBuild (Optional)
actualBuild nsE:actualBuild (Optional)
Collapse Derivation Tree:
Collapse References:
nsE:positionsMatchResults