Definition Type: ComplexType
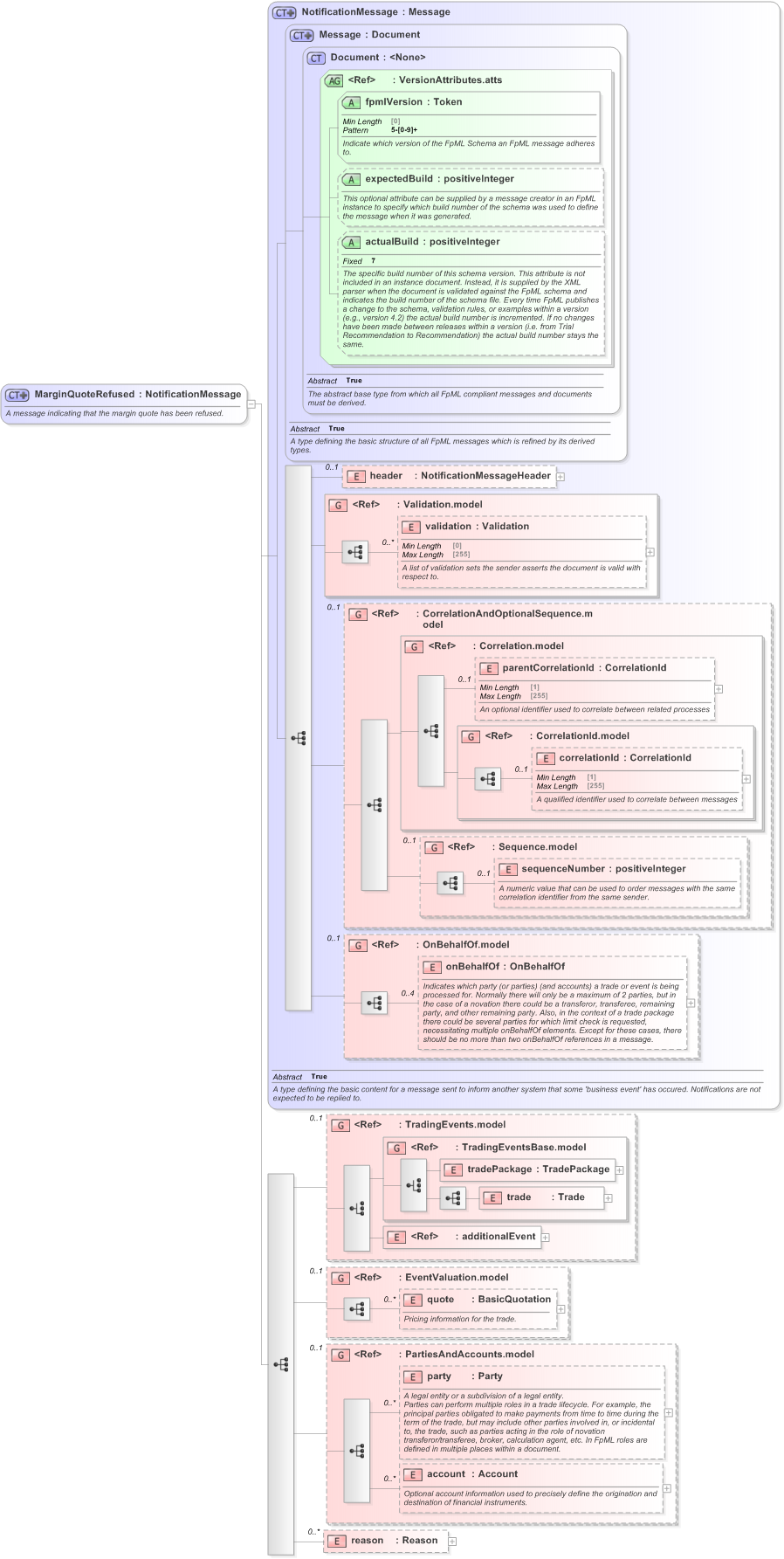
Name: MarginQuoteRefused
Namespace: http://www.fpml.org/FpML-5/pretrade
Type: nsA:NotificationMessage
Containing Schema: fpml-clearing-processes-5-9.xsd
Abstract
Documentation:
A message indicating that the margin quote has been refused.
Collapse XSD Schema Diagram:
Drilldown into reason in schema fpml-clearing-processes-5-9_xsd Drilldown into account in schema fpml-shared-5-9_xsd Drilldown into party in schema fpml-shared-5-9_xsd Drilldown into PartiesAndAccounts.model in schema fpml-shared-5-9_xsd Drilldown into quote in schema fpml-business-events-5-9_xsd Drilldown into EventValuation.model in schema fpml-business-events-5-9_xsd Drilldown into additionalEvent in schema fpml-business-events-5-9_xsd Drilldown into trade in schema fpml-business-events-5-9_xsd Drilldown into tradePackage in schema fpml-business-events-5-9_xsd Drilldown into TradingEventsBase.model in schema fpml-business-events-5-9_xsd Drilldown into TradingEvents.model in schema fpml-business-events-5-9_xsd Drilldown into onBehalfOf in schema fpml-shared-5-9_xsd Drilldown into OnBehalfOf.model in schema fpml-shared-5-9_xsd Drilldown into sequenceNumber in schema fpml-msg-5-9_xsd Drilldown into Sequence.model in schema fpml-msg-5-9_xsd Drilldown into correlationId in schema fpml-msg-5-9_xsd Drilldown into CorrelationId.model in schema fpml-msg-5-9_xsd Drilldown into parentCorrelationId in schema fpml-msg-5-9_xsd Drilldown into Correlation.model in schema fpml-msg-5-9_xsd Drilldown into CorrelationAndOptionalSequence.model in schema fpml-msg-5-9_xsd Drilldown into validation in schema fpml-doc-5-9_xsd Drilldown into Validation.model in schema fpml-doc-5-9_xsd Drilldown into header in schema fpml-msg-5-9_xsd Drilldown into actualBuild in schema fpml-doc-5-9_xsd Drilldown into expectedBuild in schema fpml-doc-5-9_xsd Drilldown into fpmlVersion in schema fpml-doc-5-9_xsd Drilldown into VersionAttributes.atts in schema fpml-doc-5-9_xsd Drilldown into Document in schema fpml-doc-5-9_xsd Drilldown into Message in schema fpml-msg-5-9_xsd Drilldown into NotificationMessage in schema fpml-msg-5-9_xsdXSD Diagram of MarginQuoteRefused in schema fpml-clearing-processes-5-9_xsd (Financial products Markup Language (FpML®) - Pretrade)
Collapse XSD Schema Code:
<xsd:complexType name="MarginQuoteRefused">
    <xsd:annotation>
        <xsd:documentation xml:lang="en">A message indicating that the margin quote has been refused.</xsd:documentation>
    </xsd:annotation>
    <xsd:complexContent>
        <xsd:extension base="NotificationMessage">
            <xsd:sequence>
                <xsd:group ref="TradingEvents.model" minOccurs="0" />
                <xsd:group ref="EventValuation.model" minOccurs="0" />
                <xsd:group ref="PartiesAndAccounts.model" minOccurs="0">
                </xsd:group>
                <xsd:element name="reason" type="Reason" minOccurs="0" maxOccurs="unbounded" />
            </xsd:sequence>
        </xsd:extension>
    </xsd:complexContent>
</xsd:complexType>
Collapse Child Elements:
Name Type Min Occurs Max Occurs
header nsA:header 0 (1)
validation nsA:validation 0 unbounded
parentCorrelationId nsA:parentCorrelationId 0 (1)
correlationId nsA:correlationId 0 (1)
sequenceNumber nsA:sequenceNumber 0 (1)
onBehalfOf nsA:onBehalfOf 0 4
tradePackage nsA:tradePackage (1) (1)
trade nsA:trade (1) (1)
additionalEvent nsA:additionalEvent (1) (1)
quote nsA:quote 0 unbounded
party nsA:party 0 unbounded
account nsA:account 0 unbounded
reason nsA:reason 0 unbounded
<xs:group> nsA:Validation.model (1) (1)
<xs:group> nsA:CorrelationAndOptionalSequence.model 0 (1)
<xs:group> nsA:Correlation.model (1) (1)
<xs:group> nsA:CorrelationId.model (1) (1)
<xs:group> nsA:Sequence.model 0 (1)
<xs:group> nsA:OnBehalfOf.model 0 (1)
<xs:group> nsA:TradingEvents.model 0 (1)
<xs:group> nsA:TradingEventsBase.model (1) (1)
<xs:group> nsA:EventValuation.model 0 (1)
<xs:group> nsA:PartiesAndAccounts.model 0 (1)
Collapse Child Attributes:
Name Type Default Value Use
fpmlVersion nsA:fpmlVersion Required
expectedBuild nsA:expectedBuild (Optional)
actualBuild nsA:actualBuild (Optional)
Collapse Derivation Tree:
Collapse References:
nsA:marginQuoteRefused
Collapse Comments:
blog comments powered by Disqus