Definition Type: Element
Name: restoreCredit
Namespace: http://www.fpml.org/FpML-5/pretrade
Type: nsA:RestoreCredit
Containing Schema: fpml-pretrade-processes-5-9.xsd
Abstract
Collapse XSD Schema Diagram:
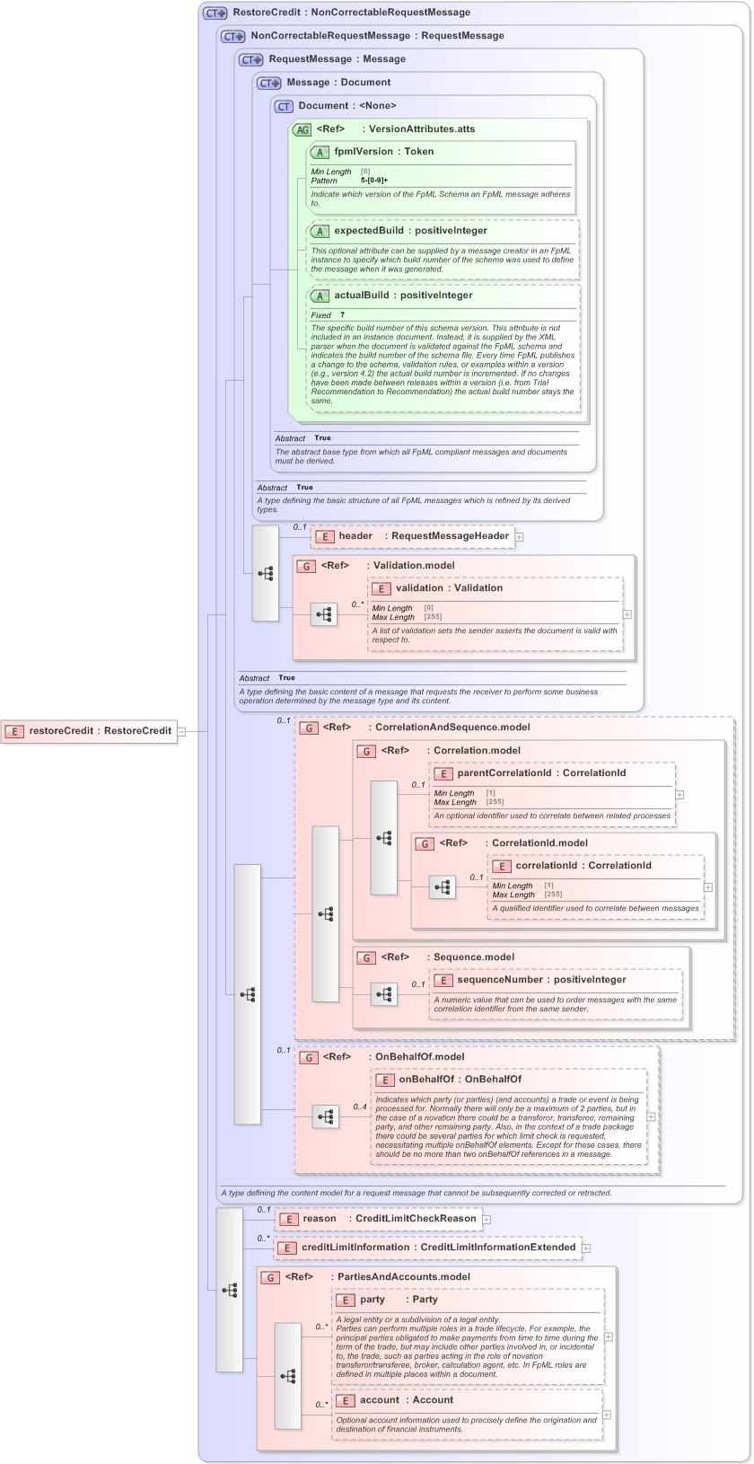
Drilldown into account in schema fpml-shared-5-9_xsd Drilldown into party in schema fpml-shared-5-9_xsd Drilldown into PartiesAndAccounts.model in schema fpml-shared-5-9_xsd Drilldown into creditLimitInformation in schema fpml-pretrade-processes-5-9_xsd Drilldown into reason in schema fpml-pretrade-processes-5-9_xsd Drilldown into onBehalfOf in schema fpml-shared-5-9_xsd Drilldown into OnBehalfOf.model in schema fpml-shared-5-9_xsd Drilldown into sequenceNumber in schema fpml-msg-5-9_xsd Drilldown into Sequence.model in schema fpml-msg-5-9_xsd Drilldown into correlationId in schema fpml-msg-5-9_xsd Drilldown into CorrelationId.model in schema fpml-msg-5-9_xsd Drilldown into parentCorrelationId in schema fpml-msg-5-9_xsd Drilldown into Correlation.model in schema fpml-msg-5-9_xsd Drilldown into CorrelationAndSequence.model in schema fpml-msg-5-9_xsd Drilldown into validation in schema fpml-doc-5-9_xsd Drilldown into Validation.model in schema fpml-doc-5-9_xsd Drilldown into header in schema fpml-msg-5-9_xsd Drilldown into actualBuild in schema fpml-doc-5-9_xsd Drilldown into expectedBuild in schema fpml-doc-5-9_xsd Drilldown into fpmlVersion in schema fpml-doc-5-9_xsd Drilldown into VersionAttributes.atts in schema fpml-doc-5-9_xsd Drilldown into Document in schema fpml-doc-5-9_xsd Drilldown into Message in schema fpml-msg-5-9_xsd Drilldown into RequestMessage in schema fpml-msg-5-9_xsd Drilldown into NonCorrectableRequestMessage in schema fpml-msg-5-9_xsd Drilldown into RestoreCredit in schema fpml-pretrade-processes-5-9_xsdXSD Diagram of restoreCredit in schema fpml-pretrade-processes-5-9_xsd (Financial products Markup Language (FpML®) - Pretrade)
Collapse XSD Schema Code:
<xsd:element name="restoreCredit" type="RestoreCredit" />
Collapse Child Elements:
Name Type Min Occurs Max Occurs
header nsA:header 0 (1)
validation nsA:validation 0 unbounded
parentCorrelationId nsA:parentCorrelationId 0 (1)
correlationId nsA:correlationId 0 (1)
sequenceNumber nsA:sequenceNumber 0 (1)
onBehalfOf nsA:onBehalfOf 0 4
reason nsA:reason 0 (1)
creditLimitInformation nsA:creditLimitInformation 0 unbounded
party nsA:party 0 unbounded
account nsA:account 0 unbounded
<xs:group> nsA:Validation.model (1) (1)
<xs:group> nsA:CorrelationAndSequence.model 0 (1)
<xs:group> nsA:Correlation.model (1) (1)
<xs:group> nsA:CorrelationId.model (1) (1)
<xs:group> nsA:Sequence.model (1) (1)
<xs:group> nsA:OnBehalfOf.model 0 (1)
<xs:group> nsA:PartiesAndAccounts.model (1) (1)
Collapse Child Attributes:
Name Type Default Value Use
fpmlVersion nsA:fpmlVersion Required
expectedBuild nsA:expectedBuild (Optional)
actualBuild nsA:actualBuild (Optional)
Collapse Derivation Tree:
Collapse Comments:
blog comments powered by Disqus