Definition Type: ComplexType
Name: Strategy
Namespace: http://www.fpml.org/FpML-5/pretrade
Type: nsA:Product
Containing Schema: fpml-doc-5-9.xsd
Abstract
Documentation:
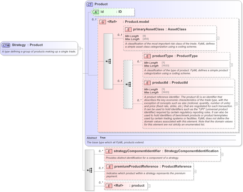
A type defining a group of products making up a single trade.
Collapse XSD Schema Diagram:
Drilldown into product in schema fpml-shared-5-9_xsd Drilldown into premiumProductReference in schema fpml-doc-5-9_xsd Drilldown into strategyComponentIdentifier in schema fpml-doc-5-9_xsd Drilldown into productId in schema fpml-shared-5-9_xsd Drilldown into productType in schema fpml-shared-5-9_xsd Drilldown into primaryAssetClass in schema fpml-shared-5-9_xsd Drilldown into Product.model in schema fpml-shared-5-9_xsd Drilldown into id in schema fpml-shared-5-9_xsd Drilldown into Product in schema fpml-shared-5-9_xsdXSD Diagram of Strategy in schema fpml-doc-5-9_xsd (Financial products Markup Language (FpML®) - Pretrade)
Collapse XSD Schema Code:
<xsd:complexType name="Strategy">
    <xsd:annotation>
        <xsd:documentation xml:lang="en">A type defining a group of products making up a single trade.</xsd:documentation>
    </xsd:annotation>
    <xsd:complexContent>
        <xsd:extension base="Product">
            <xsd:sequence>
                <xsd:element name="strategyComponentIdentifier" type="StrategyComponentIdentification" minOccurs="0" maxOccurs="unbounded">
                    <xsd:annotation>
                        <xsd:documentation xml:lang="en">Provides distinct identification for a component of a strategy.</xsd:documentation>
                    </xsd:annotation>
                </xsd:element>
                <xsd:element name="premiumProductReference" type="ProductReference" minOccurs="0">
                    <xsd:annotation>
                        <xsd:documentation xml:lang="en">Indicates which product within a strategy represents the premium payment.</xsd:documentation>
                    </xsd:annotation>
                </xsd:element>
                <xsd:element ref="product" minOccurs="0" maxOccurs="unbounded" />
            </xsd:sequence>
        </xsd:extension>
    </xsd:complexContent>
</xsd:complexType>
Collapse Child Elements:
Name Type Min Occurs Max Occurs
primaryAssetClass nsA:primaryAssetClass 0 (1)
productType nsA:productType 0 unbounded
productId nsA:productId 0 unbounded
strategyComponentIdentifier nsA:strategyComponentIdentifier 0 unbounded
premiumProductReference nsA:premiumProductReference 0 (1)
product nsA:product 0 unbounded
Collapse Child Attributes:
Name Type Default Value Use
id nsA:id (Optional)
Collapse Derivation Tree:
Collapse References:
nsA:strategy
Collapse Comments:
blog comments powered by Disqus