Definition Type: Element
Name: strategy
Namespace: http://www.fpml.org/FpML-5/pretrade
Type: nsA:Strategy
Containing Schema: fpml-doc-5-9.xsd
Abstract
Documentation:
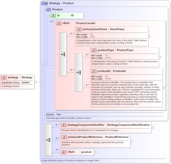
A strategy product.
Collapse XSD Schema Diagram:
Drilldown into product in schema fpml-shared-5-9_xsd Drilldown into premiumProductReference in schema fpml-doc-5-9_xsd Drilldown into strategyComponentIdentifier in schema fpml-doc-5-9_xsd Drilldown into productId in schema fpml-shared-5-9_xsd Drilldown into productType in schema fpml-shared-5-9_xsd Drilldown into primaryAssetClass in schema fpml-shared-5-9_xsd Drilldown into Product.model in schema fpml-shared-5-9_xsd Drilldown into id in schema fpml-shared-5-9_xsd Drilldown into Product in schema fpml-shared-5-9_xsd Drilldown into Strategy in schema fpml-doc-5-9_xsdXSD Diagram of strategy in schema fpml-doc-5-9_xsd (Financial products Markup Language (FpML®) - Pretrade)
Collapse XSD Schema Code:
<xsd:element name="strategy" type="Strategy" substitutionGroup="product">
    <xsd:annotation>
        <xsd:documentation xml:lang="en">A strategy product.</xsd:documentation>
    </xsd:annotation>
</xsd:element>
Collapse Child Elements:
Name Type Min Occurs Max Occurs
primaryAssetClass nsA:primaryAssetClass 0 (1)
productType nsA:productType 0 unbounded
productId nsA:productId 0 unbounded
strategyComponentIdentifier nsA:strategyComponentIdentifier 0 unbounded
premiumProductReference nsA:premiumProductReference 0 (1)
product nsA:product 0 unbounded
Collapse Child Attributes:
Name Type Default Value Use
id nsA:id (Optional)
Collapse Derivation Tree:
Collapse References:
nsA:product
Collapse Comments:
blog comments powered by Disqus