Definition Type: Element
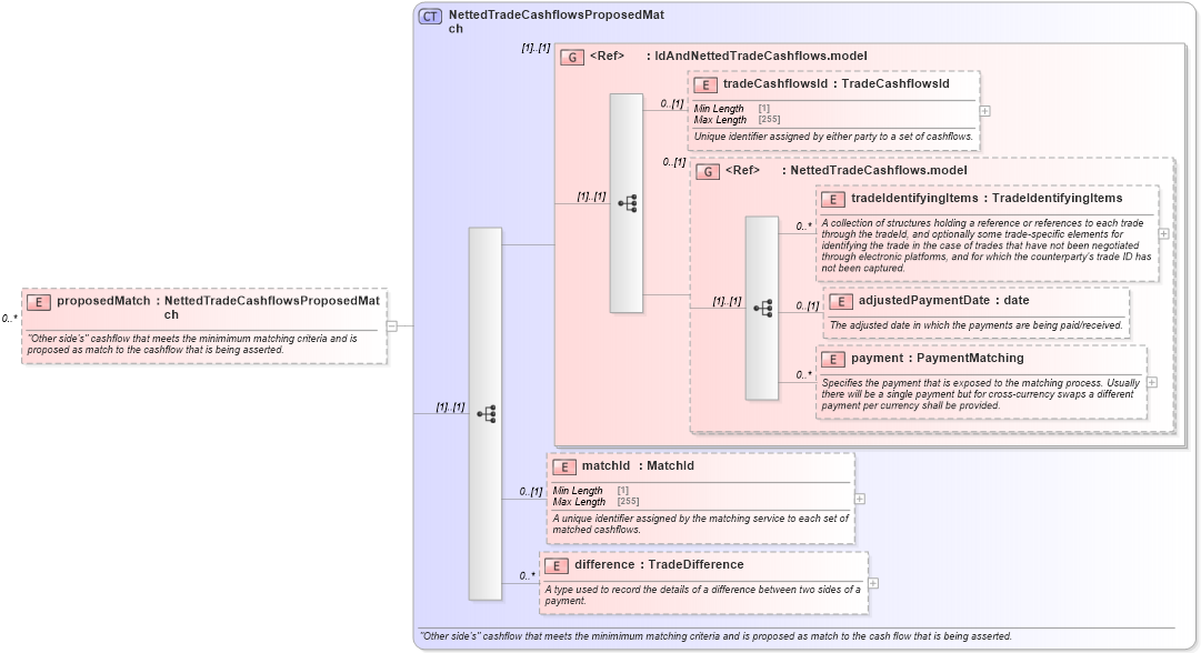
Name: proposedMatch
Namespace: http://www.fpml.org/FpML-5/reporting
Type: nsE:NettedTradeCashflowsProposedMatch
Containing Schema: fpml-reconciliation-5-9.xsd
MinOccurs 0
MaxOccurs unbounded
Abstract
Documentation:
"Other side's" cashflow that meets the minimimum matching criteria and is proposed as match to the cashflow that is being asserted.
Collapse XSD Schema Diagram:
Drilldown into difference in schema fpml-reconciliation-5-9_xsd Drilldown into matchId in schema fpml-reconciliation-5-9_xsd Drilldown into payment in schema fpml-reconciliation-5-9_xsd Drilldown into adjustedPaymentDate in schema fpml-reconciliation-5-9_xsd Drilldown into tradeIdentifyingItems in schema fpml-reconciliation-5-9_xsd Drilldown into NettedTradeCashflows.model in schema fpml-reconciliation-5-9_xsd Drilldown into tradeCashflowsId in schema fpml-reconciliation-5-9_xsd Drilldown into IdAndNettedTradeCashflows.model in schema fpml-reconciliation-5-9_xsd Drilldown into NettedTradeCashflowsProposedMatch in schema fpml-reconciliation-5-9_xsdXSD Diagram of proposedMatch in schema fpml-reconciliation-5-9_xsd (Financial products Markup Language (FpML®))
Collapse XSD Schema Code:
<xsd:element name="proposedMatch" type="NettedTradeCashflowsProposedMatch" minOccurs="0" maxOccurs="unbounded">
    <xsd:annotation>
        <xsd:documentation xml:lang="en">"Other side's" cashflow that meets the minimimum matching criteria and is proposed as match to the cashflow that is being asserted.</xsd:documentation>
    </xsd:annotation>
</xsd:element>
Collapse Child Elements:
Name Type Min Occurs Max Occurs
tradeCashflowsId nsE:tradeCashflowsId 0 (1)
tradeIdentifyingItems nsE:tradeIdentifyingItems 0 unbounded
adjustedPaymentDate nsE:adjustedPaymentDate 0 (1)
payment nsE:payment 0 unbounded
matchId nsE:matchId 0 (1)
difference nsE:difference 0 unbounded
<xs:group> nsE:IdAndNettedTradeCashflows.model (1) (1)
<xs:group> nsE:NettedTradeCashflows.model 0 (1)
Collapse Derivation Tree: