Definition Type: Element
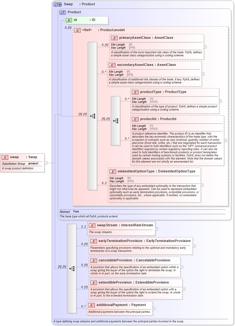
Name: swap
Namespace: http://www.fpml.org/FpML-5/transparency
Type: nsF:Swap
Containing Schema: fpml-ird-5-9.xsd
Abstract
Documentation:
A swap product definition.
Collapse XSD Schema Diagram:
Drilldown into additionalPayment in schema fpml-ird-5-9_xsd4 Drilldown into extendibleProvision in schema fpml-ird-5-9_xsd4 Drilldown into cancelableProvision in schema fpml-ird-5-9_xsd4 Drilldown into earlyTerminationProvision in schema fpml-ird-5-9_xsd4 Drilldown into swapStream in schema fpml-ird-5-9_xsd4 Drilldown into embeddedOptionType in schema fpml-shared-5-9_xsd5 Drilldown into productId in schema fpml-shared-5-9_xsd5 Drilldown into productType in schema fpml-shared-5-9_xsd5 Drilldown into secondaryAssetClass in schema fpml-shared-5-9_xsd5 Drilldown into primaryAssetClass in schema fpml-shared-5-9_xsd5 Drilldown into Product.model in schema fpml-shared-5-9_xsd5 Drilldown into id in schema fpml-shared-5-9_xsd5 Drilldown into Product in schema fpml-shared-5-9_xsd5 Drilldown into Swap in schema fpml-ird-5-9_xsd4XSD Diagram of swap in schema fpml-ird-5-9_xsd4 (Financial products Markup Language (FpML®))
Collapse XSD Schema Code:
<xsd:element name="swap" type="Swap" substitutionGroup="product">
    <xsd:annotation>
        <xsd:documentation xml:lang="en">A swap product definition.</xsd:documentation>
    </xsd:annotation>
</xsd:element>
Collapse Child Elements:
Name Type Min Occurs Max Occurs
primaryAssetClass nsF:primaryAssetClass 0 (1)
secondaryAssetClass nsF:secondaryAssetClass 0 unbounded
productType nsF:productType 0 unbounded
productId nsF:productId 0 unbounded
embeddedOptionType nsF:embeddedOptionType 0 2
swapStream nsF:swapStream 2 2
earlyTerminationProvision nsF:earlyTerminationProvision 0 (1)
cancelableProvision nsF:cancelableProvision 0 (1)
extendibleProvision nsF:extendibleProvision 0 (1)
additionalPayment nsF:additionalPayment 0 unbounded
Collapse Child Attributes:
Name Type Default Value Use
id nsF:id (Optional)
Collapse Derivation Tree:
Collapse References:
nsF:product