Definition Type: Element
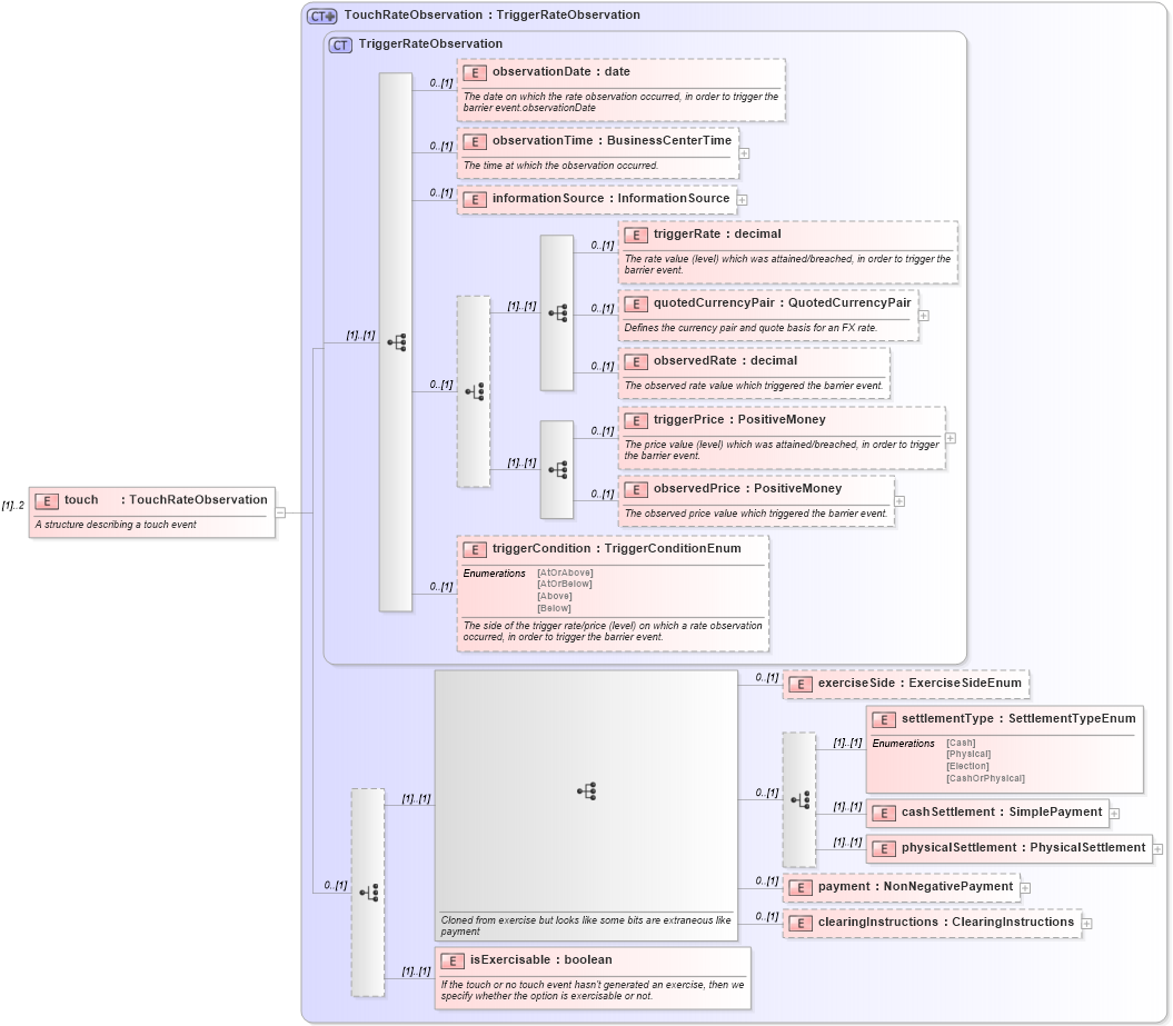
Name: touch
Namespace: http://www.fpml.org/FpML-5/reporting
Type: nsE:TouchRateObservation
Containing Schema: fpml-business-events-5-9.xsd
MinOccurs (1)
MaxOccurs 2
Abstract
Documentation:
A structure describing a touch event
Collapse XSD Schema Diagram:
Drilldown into isExercisable in schema fpml-business-events-5-9_xsd3 Drilldown into clearingInstructions in schema fpml-business-events-5-9_xsd3 Drilldown into payment in schema fpml-business-events-5-9_xsd3 Drilldown into physicalSettlement in schema fpml-business-events-5-9_xsd3 Drilldown into cashSettlement in schema fpml-business-events-5-9_xsd3 Drilldown into settlementType in schema fpml-business-events-5-9_xsd3 Drilldown into exerciseSide in schema fpml-business-events-5-9_xsd3 Drilldown into triggerCondition in schema fpml-business-events-5-9_xsd3 Drilldown into observedPrice in schema fpml-business-events-5-9_xsd3 Drilldown into triggerPrice in schema fpml-business-events-5-9_xsd3 Drilldown into observedRate in schema fpml-business-events-5-9_xsd3 Drilldown into quotedCurrencyPair in schema fpml-business-events-5-9_xsd3 Drilldown into triggerRate in schema fpml-business-events-5-9_xsd3 Drilldown into informationSource in schema fpml-business-events-5-9_xsd3 Drilldown into observationTime in schema fpml-business-events-5-9_xsd3 Drilldown into observationDate in schema fpml-business-events-5-9_xsd3 Drilldown into TriggerRateObservation in schema fpml-business-events-5-9_xsd3 Drilldown into TouchRateObservation in schema fpml-business-events-5-9_xsd3XSD Diagram of touch in schema fpml-business-events-5-9_xsd3 (Financial products Markup Language (FpML®))
Collapse XSD Schema Code:
<xsd:element name="touch" type="TouchRateObservation" maxOccurs="2">
    <xsd:annotation>
        <xsd:documentation xml:lang="en">A structure describing a touch event</xsd:documentation>
    </xsd:annotation>
</xsd:element>
Collapse Child Elements:
Name Type Min Occurs Max Occurs
observationDate nsE:observationDate 0 (1)
observationTime nsE:observationTime 0 (1)
informationSource nsE:informationSource 0 (1)
triggerRate nsE:triggerRate 0 (1)
quotedCurrencyPair nsE:quotedCurrencyPair 0 (1)
observedRate nsE:observedRate 0 (1)
triggerPrice nsE:triggerPrice 0 (1)
observedPrice nsE:observedPrice 0 (1)
triggerCondition nsE:triggerCondition 0 (1)
exerciseSide nsE:exerciseSide 0 (1)
settlementType nsE:settlementType (1) (1)
cashSettlement nsE:cashSettlement (1) (1)
physicalSettlement nsE:physicalSettlement (1) (1)
payment nsE:payment 0 (1)
clearingInstructions nsE:clearingInstructions 0 (1)
isExercisable nsE:isExercisable (1) (1)
Collapse Derivation Tree: