Definition Type: Element
Name: volatilitySwapTransactionSupplement
Namespace: http://www.fpml.org/FpML-5/transparency
Type: nsF:VolatilitySwapTransactionSupplement
Containing Schema: fpml-volatility-swaps-5-9.xsd
Abstract
Collapse XSD Schema Diagram:
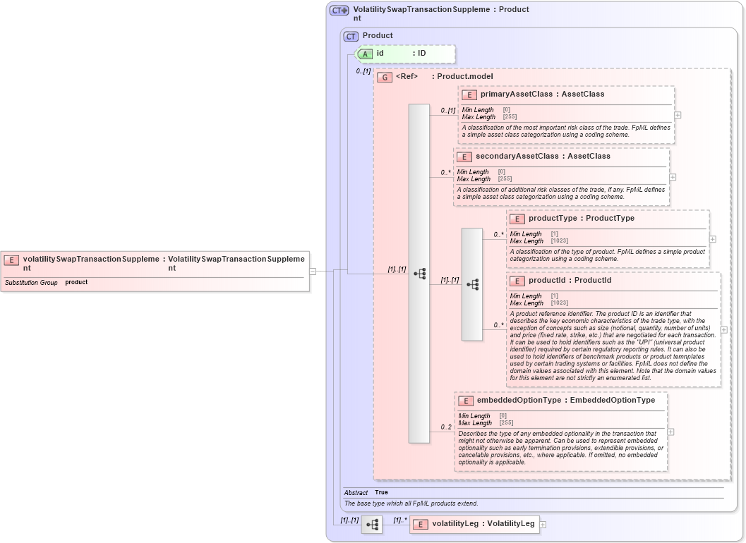
Drilldown into volatilityLeg in schema fpml-volatility-swaps-5-9_xsd3 Drilldown into embeddedOptionType in schema fpml-shared-5-9_xsd5 Drilldown into productId in schema fpml-shared-5-9_xsd5 Drilldown into productType in schema fpml-shared-5-9_xsd5 Drilldown into secondaryAssetClass in schema fpml-shared-5-9_xsd5 Drilldown into primaryAssetClass in schema fpml-shared-5-9_xsd5 Drilldown into Product.model in schema fpml-shared-5-9_xsd5 Drilldown into id in schema fpml-shared-5-9_xsd5 Drilldown into Product in schema fpml-shared-5-9_xsd5 Drilldown into VolatilitySwapTransactionSupplement in schema fpml-volatility-swaps-5-9_xsd3XSD Diagram of volatilitySwapTransactionSupplement in schema fpml-volatility-swaps-5-9_xsd3 (Financial products Markup Language (FpML®))
Collapse XSD Schema Code:
<xsd:element name="volatilitySwapTransactionSupplement" type="VolatilitySwapTransactionSupplement" substitutionGroup="product" />
Collapse Child Elements:
Name Type Min Occurs Max Occurs
primaryAssetClass nsF:primaryAssetClass 0 (1)
secondaryAssetClass nsF:secondaryAssetClass 0 unbounded
productType nsF:productType 0 unbounded
productId nsF:productId 0 unbounded
embeddedOptionType nsF:embeddedOptionType 0 2
volatilityLeg nsF:volatilityLeg (1) unbounded
Collapse Child Attributes:
Name Type Default Value Use
id nsF:id (Optional)
Collapse Derivation Tree:
Collapse References:
nsF:product