Definition Type: Element
Name: _CoordinateOperation
Namespace: http://www.opengis.net/gml
Type: gml:AbstractCoordinateOperationType
Containing Schema: coordinateOperations.xsd
Abstract True
Collapse XSD Schema Diagram:
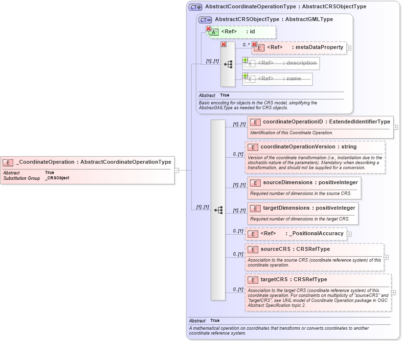
Drilldown into targetCRS in schema coordinateoperations_xsd Drilldown into sourceCRS in schema coordinateoperations_xsd Drilldown into _PositionalAccuracy in schema dataquality_xsd Drilldown into targetDimensions in schema coordinateoperations_xsd Drilldown into sourceDimensions in schema coordinateoperations_xsd Drilldown into coordinateOperationVersion in schema coordinateoperations_xsd Drilldown into coordinateOperationID in schema coordinateoperations_xsd Drilldown into name in schema gmlbase_xsd Drilldown into description in schema gmlbase_xsd Drilldown into metaDataProperty in schema gmlbase_xsd Drilldown into id in schema gmlbase_xsd Drilldown into AbstractCRSObjectType in schema referencesystems_xsd Drilldown into AbstractCoordinateOperationType in schema coordinateoperations_xsdXSD Diagram of _CoordinateOperation in schema coordinateoperations_xsd (Geography Markup Language)
Collapse XSD Schema Code:
<element name="_CoordinateOperation" type="gml:AbstractCoordinateOperationType" abstract="true" substitutionGroup="gml:_CRSObject" />
Collapse Child Elements:
Name Type Min Occurs Max Occurs
metaDataProperty gml:metaDataProperty 0 unbounded
description gml:description 0 (1)
name gml:name 0 unbounded
metaDataProperty gml:metaDataProperty 0 unbounded
coordinateOperationID gml:coordinateOperationID (1) (1)
coordinateOperationVersion gml:coordinateOperationVersion 0 (1)
sourceDimensions gml:sourceDimensions (1) (1)
targetDimensions gml:targetDimensions (1) (1)
_PositionalAccuracy gml:_PositionalAccuracy 0 (1)
sourceCRS gml:sourceCRS 0 (1)
targetCRS gml:targetCRS 0 (1)
Collapse Child Attributes:
Name Type Default Value Use
id gml:id Optional
Collapse Derivation Tree:
Collapse References:
gml:_CRSObject