Definition Type: ComplexType
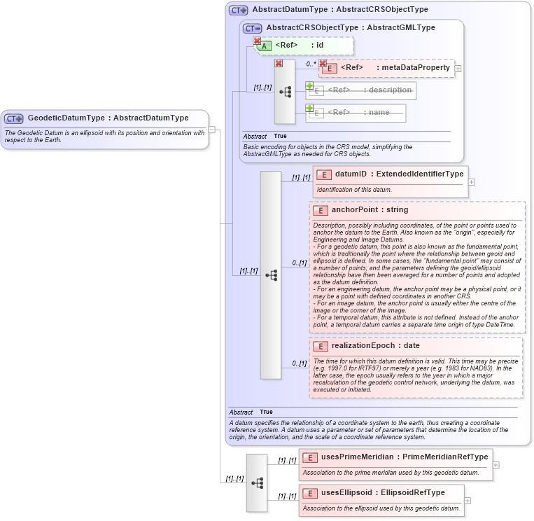
Name: GeodeticDatumType
Namespace: http://www.opengis.net/gml
Type: gml:AbstractDatumType
Containing Schema: datums.xsd
Abstract
Documentation:
The Geodetic Datum is an ellipsoid with its position and orientation with respect to the Earth.
Collapse XSD Schema Diagram:
Drilldown into usesEllipsoid in schema datums_xsd Drilldown into usesPrimeMeridian in schema datums_xsd Drilldown into realizationEpoch in schema datums_xsd Drilldown into anchorPoint in schema datums_xsd Drilldown into datumID in schema datums_xsd Drilldown into name in schema gmlbase_xsd Drilldown into description in schema gmlbase_xsd Drilldown into metaDataProperty in schema gmlbase_xsd Drilldown into id in schema gmlbase_xsd Drilldown into AbstractCRSObjectType in schema referencesystems_xsd Drilldown into AbstractDatumType in schema datums_xsdXSD Diagram of GeodeticDatumType in schema datums_xsd (Geography Markup Language)
Collapse XSD Schema Code:
<xsd:complexType name="GeodeticDatumType" xmlns:xsd="http://www.w3.org/2001/XMLSchema">
    <xsd:annotation>
        <xsd:documentation>The Geodetic Datum is an ellipsoid with its position and orientation with respect to the Earth. </xsd:documentation>
    </xsd:annotation>
    <xsd:complexContent>
        <xsd:extension base="gml:AbstractDatumType">
            <xsd:sequence>
                <xsd:element name="usesPrimeMeridian" type="gml:PrimeMeridianRefType">
                    <xsd:annotation>
                        <xsd:documentation>Association to the prime meridian used by this geodetic datum. </xsd:documentation>
                    </xsd:annotation>
                </xsd:element>
                <xsd:element name="usesEllipsoid" type="gml:EllipsoidRefType">
                    <xsd:annotation>
                        <xsd:documentation>Association to the ellipsoid used by this geodetic datum. </xsd:documentation>
                    </xsd:annotation>
                </xsd:element>
            </xsd:sequence>
        </xsd:extension>
    </xsd:complexContent>
</xsd:complexType>
Collapse Child Elements:
Name Type Min Occurs Max Occurs
metaDataProperty gml:metaDataProperty 0 unbounded
description gml:description 0 (1)
name gml:name 0 unbounded
metaDataProperty gml:metaDataProperty 0 unbounded
datumID gml:datumID (1) (1)
anchorPoint gml:anchorPoint 0 (1)
realizationEpoch gml:realizationEpoch 0 (1)
usesPrimeMeridian gml:usesPrimeMeridian (1) (1)
usesEllipsoid gml:usesEllipsoid (1) (1)
Collapse Child Attributes:
Name Type Default Value Use
id gml:id Optional
Collapse Derivation Tree:
Collapse References:
gml:GeodeticDatum