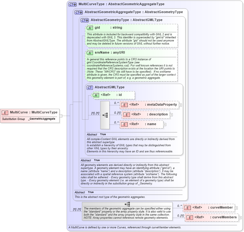
Definition Type: Element
Name: MultiCurve
Namespace: http://www.opengis.net/gml
Type: gml:MultiCurveType
Containing Schema: geometryAggregates.xsd
Abstract
Collapse XSD Schema Diagram:
Drilldown into curveMembers in schema geometryaggregates_xsd Drilldown into curveMember in schema geometryprimitives_xsd Drilldown into name in schema gmlbase_xsd Drilldown into description in schema gmlbase_xsd Drilldown into metaDataProperty in schema gmlbase_xsd Drilldown into id in schema gmlbase_xsd Drilldown into AbstractGMLType in schema gmlbase_xsd Drilldown into srsName in schema geometrybasic0d1d_xsd Drilldown into gid in schema geometrybasic0d1d_xsd Drilldown into AbstractGeometryType in schema geometrybasic0d1d_xsd Drilldown into AbstractGeometricAggregateType in schema geometryaggregates_xsd Drilldown into MultiCurveType in schema geometryaggregates_xsdXSD Diagram of MultiCurve in schema geometryaggregates_xsd (Geography Markup Language)
Collapse XSD Schema Code:
<element name="MultiCurve" type="gml:MultiCurveType" substitutionGroup="gml:_GeometricAggregate" />
Collapse Child Elements:
Name Type Min Occurs Max Occurs
metaDataProperty gml:metaDataProperty 0 unbounded
description gml:description 0 (1)
name gml:name 0 unbounded
curveMember gml:curveMember 0 unbounded
curveMembers gml:curveMembers 0 (1)
Collapse Child Attributes:
Name Type Default Value Use
id gml:id Optional
gid gml:gid Optional
srsName gml:srsName Optional
Collapse Derivation Tree:
Collapse References:
gml:_GeometricAggregate