Definition Type: ComplexType
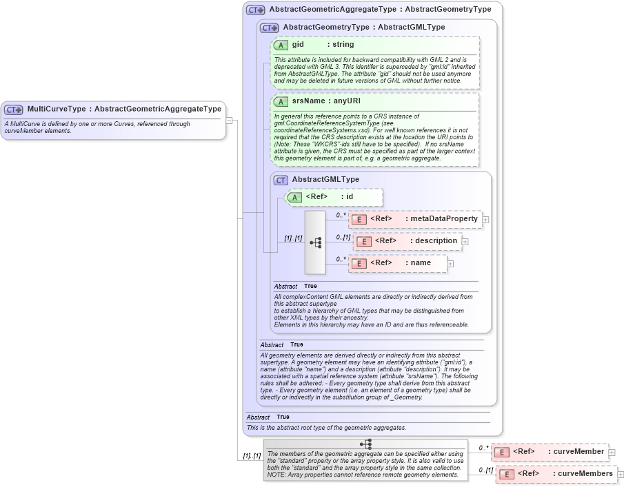
Name: MultiCurveType
Namespace: http://www.opengis.net/gml
Type: gml:AbstractGeometricAggregateType
Containing Schema: geometryAggregates.xsd
Abstract
Documentation:
A MultiCurve is defined by one or more Curves, referenced through curveMember elements.
Collapse XSD Schema Diagram:
Drilldown into curveMembers in schema geometryaggregates_xsd Drilldown into curveMember in schema geometryprimitives_xsd Drilldown into name in schema gmlbase_xsd Drilldown into description in schema gmlbase_xsd Drilldown into metaDataProperty in schema gmlbase_xsd Drilldown into id in schema gmlbase_xsd Drilldown into AbstractGMLType in schema gmlbase_xsd Drilldown into srsName in schema geometrybasic0d1d_xsd Drilldown into gid in schema geometrybasic0d1d_xsd Drilldown into AbstractGeometryType in schema geometrybasic0d1d_xsd Drilldown into AbstractGeometricAggregateType in schema geometryaggregates_xsdXSD Diagram of MultiCurveType in schema geometryaggregates_xsd (Geography Markup Language)
Collapse XSD Schema Code:
<complexType name="MultiCurveType">
    <annotation>
        <documentation>
				A MultiCurve is defined by one or more Curves, referenced through curveMember elements.
			</documentation>
    </annotation>
    <complexContent>
        <extension base="gml:AbstractGeometricAggregateType">
            <sequence>
                <annotation>
                    <documentation>The members of the geometric aggregate can be specified either using the "standard" property or the array property style. It is also valid to use both the "standard" and the array property style in the same collection.
NOTE: Array properties cannot reference remote geometry elements.</documentation>
                </annotation>
                <element ref="gml:curveMember" minOccurs="0" maxOccurs="unbounded" />
                <element ref="gml:curveMembers" minOccurs="0" />
            </sequence>
        </extension>
    </complexContent>
</complexType>
Collapse Child Elements:
Name Type Min Occurs Max Occurs
metaDataProperty gml:metaDataProperty 0 unbounded
description gml:description 0 (1)
name gml:name 0 unbounded
curveMember gml:curveMember 0 unbounded
curveMembers gml:curveMembers 0 (1)
Collapse Child Attributes:
Name Type Default Value Use
id gml:id Optional
gid gml:gid Optional
srsName gml:srsName Optional
Collapse Derivation Tree:
Collapse References:
gml:MultiCurve