Definition Type: ComplexType
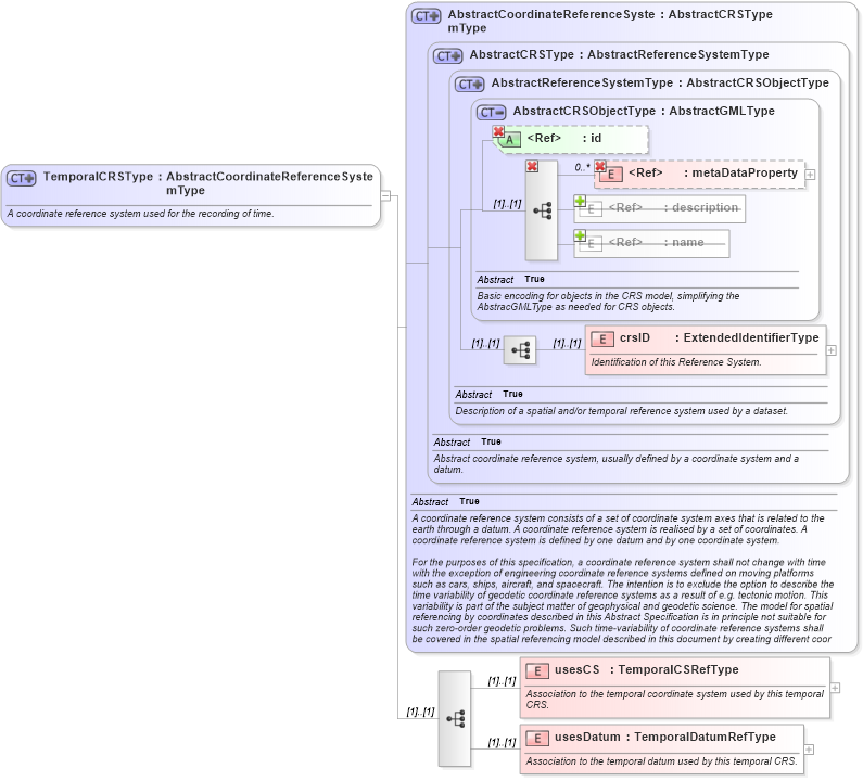
Name: TemporalCRSType
Namespace: http://www.opengis.net/gml
Type: gml:AbstractCoordinateReferenceSystemType
Containing Schema: coordinateReferenceSystems.xsd
Abstract
Documentation:
A coordinate reference system used for the recording of time.
Collapse XSD Schema Diagram:
Drilldown into usesDatum in schema coordinatereferencesystems_xsd Drilldown into usesCS in schema coordinatereferencesystems_xsd Drilldown into crsID in schema referencesystems_xsd Drilldown into name in schema gmlbase_xsd Drilldown into description in schema gmlbase_xsd Drilldown into metaDataProperty in schema gmlbase_xsd Drilldown into id in schema gmlbase_xsd Drilldown into AbstractCRSObjectType in schema referencesystems_xsd Drilldown into AbstractReferenceSystemType in schema referencesystems_xsd Drilldown into AbstractCRSType in schema referencesystems_xsd Drilldown into AbstractCoordinateReferenceSystemType in schema coordinatereferencesystems_xsdXSD Diagram of TemporalCRSType in schema coordinatereferencesystems_xsd (Geography Markup Language)
Collapse XSD Schema Code:
<xsd:complexType name="TemporalCRSType" xmlns:xsd="http://www.w3.org/2001/XMLSchema">
    <xsd:annotation>
        <xsd:documentation>A coordinate reference system used for the recording of time. </xsd:documentation>
    </xsd:annotation>
    <xsd:complexContent>
        <xsd:extension base="gml:AbstractCoordinateReferenceSystemType">
            <xsd:sequence>
                <xsd:element name="usesCS" type="gml:TemporalCSRefType">
                    <xsd:annotation>
                        <xsd:documentation>Association to the temporal coordinate system used by this temporal CRS. </xsd:documentation>
                    </xsd:annotation>
                </xsd:element>
                <xsd:element name="usesDatum" type="gml:TemporalDatumRefType">
                    <xsd:annotation>
                        <xsd:documentation>Association to the temporal datum used by this temporal CRS. </xsd:documentation>
                    </xsd:annotation>
                </xsd:element>
            </xsd:sequence>
        </xsd:extension>
    </xsd:complexContent>
</xsd:complexType>
Collapse Child Elements:
Name Type Min Occurs Max Occurs
metaDataProperty gml:metaDataProperty 0 unbounded
description gml:description 0 (1)
name gml:name 0 unbounded
metaDataProperty gml:metaDataProperty 0 unbounded
crsID gml:crsID (1) (1)
usesCS gml:usesCS (1) (1)
usesDatum gml:usesDatum (1) (1)
Collapse Child Attributes:
Name Type Default Value Use
id gml:id Optional
Collapse Derivation Tree:
Collapse References:
gml:TemporalCRS