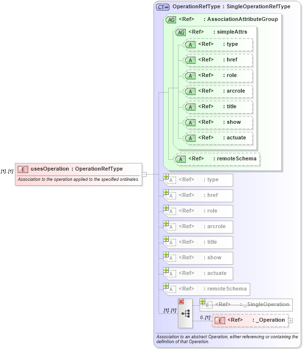
Definition Type: Element
Name: usesOperation
Namespace: http://www.opengis.net/gml
Type: gml:OperationRefType
Containing Schema: coordinateOperations.xsd
MinOccurs (1)
MaxOccurs (1)
Abstract
Documentation:
Association to the operation applied to the specified ordinates.
Collapse XSD Schema Diagram:
Drilldown into _Operation in schema coordinateoperations_xsd Drilldown into _SingleOperation in schema coordinateoperations_xsd Drilldown into remoteSchema in schema gmlbase_xsd Drilldown into actuate in schema xlink_xsd Drilldown into show in schema xlink_xsd Drilldown into title in schema xlink_xsd Drilldown into arcrole in schema xlink_xsd Drilldown into role in schema xlink_xsd Drilldown into href in schema xlink_xsd Drilldown into type in schema xlink_xsd Drilldown into remoteSchema in schema gmlbase_xsd Drilldown into actuate in schema xlink_xsd Drilldown into show in schema xlink_xsd Drilldown into title in schema xlink_xsd Drilldown into arcrole in schema xlink_xsd Drilldown into role in schema xlink_xsd Drilldown into href in schema xlink_xsd Drilldown into type in schema xlink_xsd Drilldown into simpleAttrs in schema xlink_xsd Drilldown into AssociationAttributeGroup in schema gmlbase_xsd Drilldown into OperationRefType in schema coordinateoperations_xsdXSD Diagram of usesOperation in schema coordinateoperations_xsd (Geography Markup Language)
Collapse XSD Schema Code:
<element name="usesOperation" type="gml:OperationRefType">
    <annotation>
        <documentation>Association to the operation applied to the specified ordinates. </documentation>
    </annotation>
</element>
Collapse Child Elements:
Name Type Min Occurs Max Occurs
_CoordinateOperation gml:_CoordinateOperation 0 (1)
_SingleOperation gml:_SingleOperation 0 (1)
_Operation gml:_Operation 0 (1)
Collapse Child Attributes:
Name Type Default Value Use
type xlink:type (Optional)
href xlink:href (Optional)
role xlink:role (Optional)
arcrole xlink:arcrole (Optional)
title xlink:title (Optional)
show xlink:show (Optional)
actuate xlink:actuate (Optional)
remoteSchema gml:remoteSchema Optional
Collapse Derivation Tree: